(SOFT) SOFT (2012 год)

Пакетное изменение файлов с закачкой их по FTP (WSH инструменты вэб-мастера).

В этом топике я напомню о старинной скриптовой технологии WSH - которая не требует специфических навыков программирования и доступна каждому. У меня на сайте достаточно много старых топиков по простейшим скриптовым технологиям, не требущим знания программирования (в основном от 2002-го года - 2004-го года):

Итак, о возможностях этой технологии мы вспомним на примере простейшего скрипта web-мастера - cамая распространенная работа которого заключается во внесении изменений в некий набор файлов сайта и закачку каждого обработанного файла на web-сервер.


Для начала надо подготовить список обрабатываемых файлов (FileList.txt). Такие списки могут быть весьма большими. Например, на моем сайте votpusk.ru только в ОДНОМ поддомене лежит 623 тысячи файлов в 4260 каталогах). И для сайта с посещаемостью четверть миллиона человек в сутки никакая серверная технология не обеспечивает нужной производительности. Поэтому реклама и все необходимое заранее включается в html-файлы, которые потом без изменений 30 миллионов раз в месяц запрашиваются пользователями. Ну а когда рекламный блок меняется - проходит бот, меняет рекламный блок и новые измененные тысячи html-страничек отгружаются пользователям десятки миллионов раз без изменений (пока не потребуется внесения новых изменений). Вообще с нагруженными сайтами работают иначе, чем с обычными - многое описано у меня на сайте - например Выполнение периодических задач в ASP.NET. Но не будем отвлекатся на технологии веб-мастеров для нагруженных сайтов - надеюсь общий смысл работы веб-мастера вам понятен?

Вэб-мастеру важно не только внести требуемое изменение каждый файл на локальном кампутере, но не пропустить ни одного файла при закачке на веб-сервер. При этом в каждом каталоге могут быть многие тысячи файлов а нам нужно в каждом каталоге исправить ОДИН нужный файл и именно его закачать (не пропустив его и не закачав ничего лишнего и не изменив ничего лишнего). Поэтому, как вы понимаете, интерактивные решения типа моего SiteChecker - утилита оптимизации сайта - для решения такой задачи не подходят совершенно.

Итак, даже для моего скромного блога программиста vb-net.com за 10 лет скопилось более двухсот входных страниц.


1:    D:\Job57\1C-Gateway\index.htm
2:    D:\Job57\1U\index.htm
3:    D:\Job57\2012\index.htm
4:    D:\Job57\AbsoluteEvil\index.htm
5:    D:\Job57\AIR\index.htm
6:    D:\Job57\altova\index.htm
7:    D:\Job57\AmnestyBusiness\index.htm
8:    D:\Job57\Apache\index.htm
9:    D:\Job57\asp2\1\index.htm
10:   D:\Job57\asp2\10\index.htm
11:   D:\Job57\asp2\11\index.htm
12:   D:\Job57\asp2\13\index.htm
13:   D:\Job57\asp2\14\index.htm
14:   D:\Job57\asp2\15\index.htm
15:   D:\Job57\asp2\16\index.htm
16:   D:\Job57\asp2\17\index.htm
17:   D:\Job57\asp2\18\index.htm
18:   D:\Job57\asp2\19\index.htm
19:   D:\Job57\asp2\2\index.htm
20:   D:\Job57\asp2\21\index.htm
21:   D:\Job57\asp2\22\index.htm
22:   D:\Job57\asp2\23\index.htm
23:   D:\Job57\asp2\24\index.htm
24:   D:\Job57\asp2\25\index.htm
25:   D:\Job57\asp2\26\index.htm
26:   D:\Job57\asp2\27\index.htm
27:   D:\Job57\asp2\28\index.htm
28:   D:\Job57\asp2\3\index.htm
29:   D:\Job57\asp2\30\index.htm
30:   D:\Job57\asp2\31\index.htm
31:   D:\Job57\asp2\32\index.htm
32:   D:\Job57\asp2\33\index.htm
33:   D:\Job57\asp2\34\index.htm
34:   D:\Job57\asp2\35\index.htm
35:   D:\Job57\asp2\36\index.htm
36:   D:\Job57\asp2\37\index.htm
37:   D:\Job57\asp2\38\index.htm
38:   D:\Job57\asp2\39\index.htm
39:   D:\Job57\asp2\4\index.htm
40:   D:\Job57\asp2\40\index.htm
41:   D:\Job57\asp2\41\index.htm
42:   D:\Job57\asp2\42\index.htm
43:   D:\Job57\asp2\43\index.htm
44:   D:\Job57\asp2\44\index.htm
45:   D:\Job57\asp2\45\index.htm
46:   D:\Job57\asp2\5\index.htm
47:   D:\Job57\asp2\6\index.htm
48:   D:\Job57\asp2\8\index.htm
49:   D:\Job57\asp2\9\index.htm
50:   D:\Job57\AspNet_UserManager\index.htm
51:   D:\Job57\AutoComplete\index.htm
52:   D:\Job57\Barron\index.htm
53:   D:\Job57\BasePage\index.htm
54:   D:\Job57\Bike\index.htm
55:   D:\Job57\Bug_Tracker\index.htm
56:   D:\Job57\Calendar\index.htm
57:   D:\Job57\card\index.htm
58:   D:\Job57\ChoiceFotoCamera\index.htm
59:   D:\Job57\ClientSSL\index.htm
60:   D:\Job57\ComDetector\index.htm
61:   D:\Job57\CompareSQLPerfomance\index.htm
62:   D:\Job57\convert\index.htm
63:   D:\Job57\convert\xslt\index.htm
64:   D:\Job57\Counter\index.htm
65:   D:\Job57\CreateUserProfile\index.htm
66:   D:\Job57\criminal\index.htm
67:   D:\Job57\criptopro\index.htm
68:   D:\Job57\CSV_Spliter\index.htm
69:   D:\Job57\Curs\index.htm
70:   D:\Job57\Custom_VKP80\index.htm
71:   D:\Job57\Dlink_VOIP_VLAN\physical-level.htm
72:   D:\Job57\DomainDelegated\index.htm
73:   D:\Job57\dotnet\tour13\index.htm
74:   D:\Job57\dotnet\tour14\index.htm
75:   D:\Job57\dotnet\tour15\index.htm
76:   D:\Job57\dotnet\tour16\index.htm
77:   D:\Job57\dotnet\tour17\index.htm
78:   D:\Job57\dotnet\tour18\index.htm
79:   D:\Job57\dotnet\tour21\index.htm
80:   D:\Job57\dotnet\tour7\index.htm
81:   D:\Job57\dotnet\tour9\index.htm
82:   D:\Job57\dotnet\uml.htm
83:   D:\Job57\DrawPolarGradientAtan\index.htm
84:   D:\Job57\dvd\index.htm
85:   D:\Job57\EnglishGrammar\index.htm
86:   D:\Job57\EnglishIdioms\index.htm
87:   D:\Job57\EnglishPhonetics\index.htm
88:   D:\Job57\EnglishPhrase\index.htm
89:   D:\Job57\EnglishProverbs\index.htm
90:   D:\Job57\Excel\Report.htm
91:   D:\Job57\ExcelPriceConverter\index.htm
92:   D:\Job57\ExchangeLogAnalyzer\index.htm
93:   D:\Job57\ExecMySQL_RDR\index.htm
94:   D:\Job57\Firefox\index.htm
95:   D:\Job57\Flash_BLUR\index.htm
96:   D:\Job57\Flash_Professional\index.htm
97:   D:\Job57\Flex_Diagram\index.htm
98:   D:\Job57\Flex_Image_Slider\index.htm
99:   D:\Job57\Flex_Panorama\index.htm
100:  D:\Job57\Flex_Socket\index.htm
101:  D:\Job57\Flex_StackViewTemplate\index.htm
102:  D:\Job57\Flex_Video\index.htm
103:  D:\Job57\Flex4_Welcome\index.htm
104:  D:\Job57\FlexVideoPlayer\index.htm
105:  D:\Job57\Flowers\index.htm
106:  D:\Job57\Flowers\index.html
107:  D:\Job57\Forest\index.htm
108:  D:\Job57\Foto_Slider\index.htm
109:  D:\Job57\freebsd\tour\graph.htm
110:  D:\Job57\freebsd\tour\install.htm
111:  D:\Job57\freebsd\tour\prepare.htm
112:  D:\Job57\freebsd\tour\rus.htm
113:  D:\Job57\Garmin-62s\index.htm
114:  D:\Job57\GoogleTranslate\index.htm
115:  D:\Job57\GraphFramework\index.htm
116:  D:\Job57\hMailServer\index.htm
117:  D:\Job57\hosting\forum\index.html
118:  D:\Job57\hosting\index.htm
119:  D:\Job57\hosting\php.htm
120:  D:\Job57\hosting\php3\index.html
121:  D:\Job57\hosting\qmail\index.htm
122:  D:\Job57\Java-Welcome\index.htm
123:  D:\Job57\jQuery_in_AIR\index.htm
124:  D:\Job57\jQuery-UI-Dialog\index.htm
125:  D:\Job57\Lamp\index.htm
126:  D:\Job57\LinkedList\index.htm
127:  D:\Job57\Linq\index.htm
128:  D:\Job57\LiveCD\index.htm
129:  D:\Job57\LowCostAspNet\index.htm
130:  D:\Job57\Meteonova\index.htm
131:  D:\Job57\MoscowFire\index.htm
132:  D:\Job57\MoscowRiver\index.htm
133:  D:\Job57\mvc_markup\index.htm
134:  D:\Job57\MVC3_step_by_step\index.htm
135:  D:\Job57\My_cisco\index.htm
136:  D:\Job57\MySQL\index.htm
137:  D:\Job57\MySQL_ASPNET_Users\index.htm
138:  D:\Job57\Navalny\index.html
139:  D:\Job57\NestedDatalist\index.htm
140:  D:\Job57\NetStringObfuscatorHelper\index.htm
141:  D:\Job57\ngins\index.htm
142:  D:\Job57\Obfuscator\index.htm
143:  D:\Job57\OpenSuse\index.htm
144:  D:\Job57\PaperVision3D_CUBE\index.htm
145:  D:\Job57\PaymentGateway\index.htm
146:  D:\Job57\PeriodicAspNetJob\index.htm
147:  D:\Job57\PHP\index.htm
148:  D:\Job57\Plan-Gitler-Putin\index.htm
149:  D:\Job57\PoE-Injector\index.htm
150:  D:\Job57\Portability\index.htm
151:  D:\Job57\Post1\index.htm
152:  D:\Job57\PostgreSQL\BLL.htm
153:  D:\Job57\PostgreSQL\index.htm
154:  D:\Job57\PostgreSQL\xml.htm
155:  D:\Job57\PostgreSQL_AspNet\index.htm
156:  D:\Job57\PostgreSQL_defect\index.htm
157:  D:\Job57\PostgreSQL_hierarchy\index.htm
158:  D:\Job57\PostgreSQL_Object\index.htm
159:  D:\Job57\RemoteSQLexecute\index.htm
160:  D:\Job57\RemoveOldFile\index.htm
161:  D:\Job57\router\index.htm
162:  D:\Job57\router\ISA2006\index.htm
163:  D:\Job57\sarotech\index.htm
164:  D:\Job57\ScriptManager\index.htm
165:  D:\Job57\SEO_SiteMap\index.htm
166:  D:\Job57\Simple-Flex-Music-Player\index.htm
167:  D:\Job57\SIP-GW3\index.htm
168:  D:\Job57\SNMP_Tester\index.htm
169:  D:\Job57\SoapWsdl_vs_XML\index.htm
170:  D:\Job57\SoundCreator\index.htm
171:  D:\Job57\SoundCreator2\index.htm
172:  D:\Job57\sql\access\index.htm
173:  D:\Job57\sql\msde.htm
174:  D:\Job57\sql\MySQL.htm
175:  D:\Job57\sql\perfomance\index.htm
176:  D:\Job57\sql\replication.htm
177:  D:\Job57\sql\stady.htm
178:  D:\Job57\sql\syntax.htm
179:  D:\Job57\SQL_CTE\index.htm
180:  D:\Job57\sqlbackup\index.htm
181:  D:\Job57\SqlClr_IndexCryptoProtector\index.htm
182:  D:\Job57\SQLite\index.htm
183:  D:\Job57\SqlJobTimeout\index.htm
184:  D:\Job57\SqlServer\index.htm
185:  D:\Job57\Sql-SOAP\index.htm
186:  D:\Job57\standard\index.htm
187:  D:\Job57\StelsChallenger\index.htm
188:  D:\Job57\Supervisor\index.htm
189:  D:\Job57\Surprise\index.htm
190:  D:\Job57\Terminal\index.htm
191:  D:\Job57\TerminalMonitoring\index.htm
192:  D:\Job57\ThomasEckAdsiLibraryOnVBNet\index.htm
193:  D:\Job57\TimeTable\index.htm
194:  D:\Job57\Tomcat\index.htm
195:  D:\Job57\TurnRowsIntoColumns\index.htm
196:  D:\Job57\UIK1493\index.htm
197:  D:\Job57\UrlRewrating\index.htm
198:  D:\Job57\VideoConverter\index.htm
199:  D:\Job57\VmWare\index.htm
200:  D:\Job57\VS2010\index.htm
201:  D:\Job57\vsftpd\index.htm
202:  D:\Job57\VT6421L\index.htm
203:  D:\Job57\wanted\asp2class\index.htm
204:  D:\Job57\wanted\message\index.htm
205:  D:\Job57\wanted\my\draganddrop.htm
206:  D:\Job57\wanted\my\imagecombo.htm
207:  D:\Job57\wanted\my\pj.htm
208:  D:\Job57\wanted\my\plugin.htm
209:  D:\Job57\wanted\my\sync.htm
210:  D:\Job57\Watchdog\index.htm
211:  D:\Job57\WCF_Client\index.htm
212:  D:\Job57\WebActivator\index.htm
213:  D:\Job57\WebDownloader_UltraLite\index.htm
214:  D:\Job57\WebHandler\index.htm
215:  D:\Job57\WebPerfomance\index.htm
216:  D:\Job57\WebServer\index.htm
217:  D:\Job57\windows\DirMSI\index.htm
218:  D:\Job57\windows\Exchange\index.htm
219:  D:\Job57\windows\Framework2007\index.htm
220:  D:\Job57\windows\frx.htm
221:  D:\Job57\windows\FTP\index.htm
222:  D:\Job57\windows\Goodbye\index.htm
223:  D:\Job57\windows\help\index.htm
224:  D:\Job57\windows\Icon\index.htm
225:  D:\Job57\windows\IE\index.htm
256:  D:\Job57\windows\installer\index.htm
227:  D:\Job57\windows\mobile\index.htm
228:  D:\Job57\windows\Outline\index.htm
229:  D:\Job57\windows\OutLook\index.htm
230:  D:\Job57\windows\pe\index.htm
231:  D:\Job57\windows\Regeidt.htm
232:  D:\Job57\windows\round\index.htm
233:  D:\Job57\windows\SiteChecker\index.htm
234:  D:\Job57\windows\SQLBath\index.htm
235:  D:\Job57\windows\stop\index.htm
236:  D:\Job57\windows\WinDump\index.htm
237:  D:\Job57\WSQL_SOAP_Service_for_FLEX\index.htm
238:  D:\Job57\XLINQ-and-LINQ-to-SQL\index.htm
239:  D:\Job57\Xping\index.htm
240:  D:\Job57\xslt\index.htm

Как получить такой список файлов в огромной системе каталоги-подкаталоги? Для этого надо сделать простейший рекурсивный обход дерева каталогов. У меня на сайте лежит весятки вариантов кода для рекурсивного обхода чего угодно - например WinDump - фиксация состояния системы или Опыт видео-конвертации - останавливатся на этом не будем - я просто покажу как выглядит рекурсивный обход на WSH:


   1:          StartFolder = "D:\Job57"
   2:          
   3:          Set WshFSO = CreateObject("Scripting.FileSystemObject")
   4:          Set FileList = WshFSO.CreateTextFile("FileList3.txt", True)
   5:          GetDir WshFSO, FileList, StartFolder
   6:   
   7:          function GetDir(FSO, FileList, Dir)
   8:          Set Folders = FSO.GetFolder(Dir)
   9:          For each One in Folders.Files
  10:              Pos1 = InStr (One.Type, "HTML")
  11:              if Pos1>0 then
  12:                   FileList.WriteLine Dir & "\" & One.Name 
  13:              end if
  14:          next
  15:          For each One in Folders.Subfolders
  16:              if One.Name<>".svn"    then
  17:                  GetDir FSO, FileList, Dir & "\" & One.Name
  18:              end if
  19:          next
  20:          end function

Теперь, когда список файлов для определенной операции готов - сделаем цикл на WSH, который будет перебирать эти файлы по очереди, выполнять требуемую обработку и затем загружать обработанный файл по FTP. То что вы должны настроить в вашей среде - выделено красным.


   1:          LocalFolder = "D:\Job57"
   2:          RemoteFTPFolder = "/Job57"
   3:          i=0
   4:          Set WshFSO = CreateObject("Scripting.FileSystemObject")
   5:          Set WshShell = WScript.CreateObject("WScript.Shell")
   6:          Set MyFileList = WshFSO.OpenTextFile("FileList.txt",1)
   7:          Do Until MyFileList.AtEndOfStream
   8:             i=i+1
   9:             OneLine = MyFileList.ReadLine()
  10:             WshShell.Run "Notepad.exe " & OneLine, 3, true
  11:             RemoteDir = Replace(Replace(Replace(OneLine,LocalFolder,RemoteFTPFolder),"\","/"),WshFSO.GetFileName(OneLine),"")
  12:             Wscript.Echo i & ": UPLOAD " & OneLine &  " => " & RemoteDir 
  13:             WshShell.Run "FTP_UPLOAD.BAT " & RemoteDir & " " & OneLine, 0, true
  14:          Loop
  15:          MyFileList.Close

PacketChange.vbs - это собственно файл VBS - скрипn на бейсике, который выполняет перебор файлов, вызывает для этого примера просто NOTEPAD и затем другой вложенный скрипт FTP_UPLOAD.BAT

Вокруг файла VBS можно сделать WSH-обвязку WindowsScript1.wsf, которую удобно отлаживать, запускать по планировщику на ночь, делать скрипты из многих шагов и так далее:


   1:  <job id="main">
   2:      <script language="VBScript" src="PacketChange.vbs"  />
   3:  </job>

И наконец, вызываемый выше скрипт FTP_UPLOAD.BAT закачки по FTP можно сделать в виде простого батничка, который на ходу создаст файлик ftpcmd.dat, заполнит его данными для коннекта по FTP (и режимом FTP-передачи ascii/bin) и скормит этот файлик микрософтовской утилитке FTP :


   1:  @echo off
   2:  echo user MYLOGIN> ftpcmd.dat
   3:  set pass=MYPASSWORD
   4:  echo %pass%>> ftpcmd.dat
   5:  echo ascii>> ftpcmd.dat
   6:  echo cd %1>> ftpcmd.dat
   7:  echo put %2>> ftpcmd.dat
   8:  echo quit>> ftpcmd.dat
   9:  ftp -n -s:ftpcmd.dat 192.168.0.153
  10:  del ftpcmd.dat 

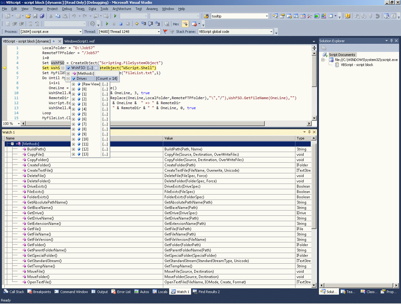
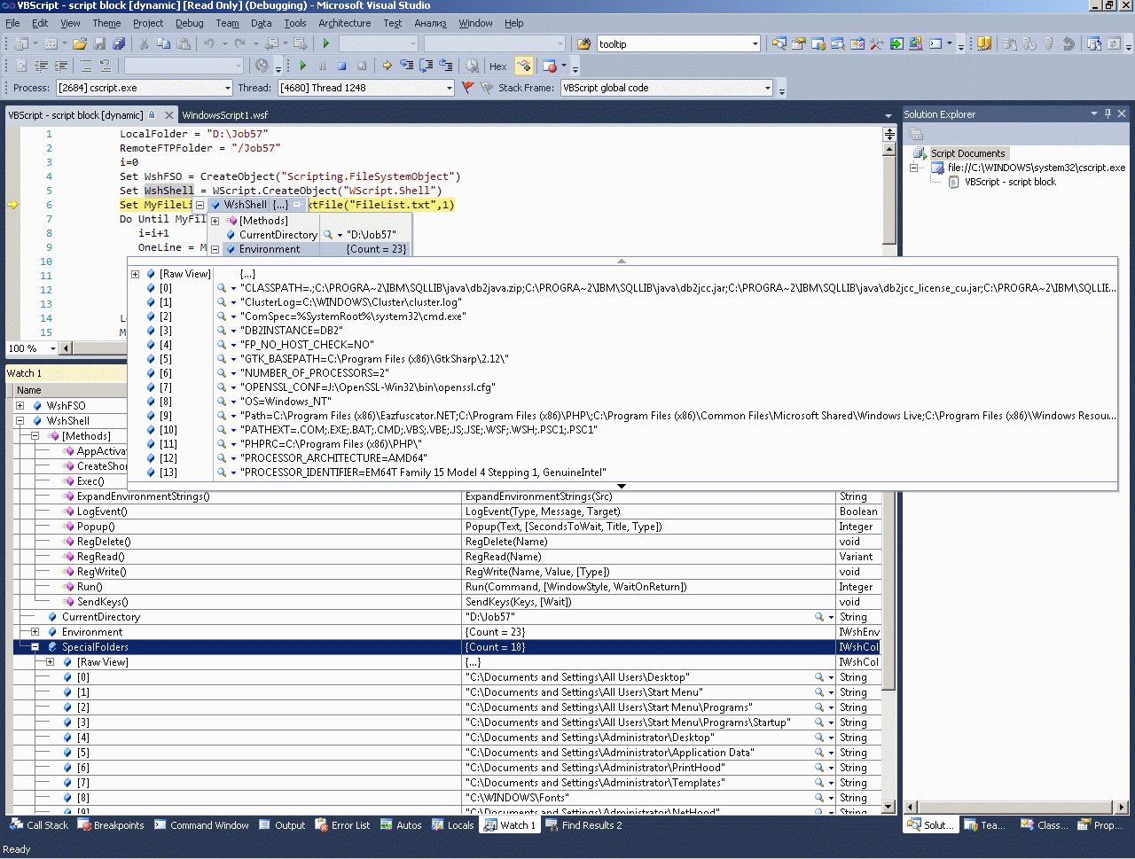
Теперь два слова, как надо создать и отлаживать WSH-скрипт.


wsh wsh wsh wsh

Наиболее важным моментом являтся то, что для WSH-скриптов работает полноценный отладчик, котрый вы можете запустить (ключи -x -d) и изучить все методы скриптового вызова COM-объектов windows (и даже попробовать их вызвать с параметрами в окне отладчика).


wsh wsh wsh wsh

Comments ( )
Link to this page: //www.vb-net.com/WSH_FileList_to_FTP/index.htm
< THANKS ME>