Альтернативная оболочка к SQL2005
Одна из повседневных задач, решаемых любым программистом - синхронизация боевой и девелоперской базы. Она осложняется тем, что разработчиков может быть несколько, те для синхронизации надо выделять конкретную подсистему, продвигаемую конкретными девелопером. Но поскольку стандартных механизмов для этой задачи нет, а сторонние проги мне показались глючными, плюс возня с лекарствами... В, общем я решил написать свое...
После некоторого обдумывания, я решил все-таки остановится на технологии SMO, ибо без этого не вытащить из базы многих важнейших вещей. Начал я с вот такого скриптика:
00001: Imports Microsoft.SqlServer.Management.Smo 00002: Module Module1 00003: Sub Main() 00004: Dim Parm() As String = System.Environment.GetCommandLineArgs 00005: If Parm.Length <> 4 Then 00006: Console.WriteLine("Неправильный вызов этой проги") 00007: Console.WriteLine("Первый параметр - имя сервера") 00008: Console.WriteLine("Второй параметр - имя базы") 00009: Console.WriteLine("Третий параметр - имя таблы") 00010: Console.ReadLine() 00011: Exit Sub 00012: End If 00013: Dim MyServer As Server = New Server(System.Environment.GetCommandLineArgs(1).ToString) 00014: Dim MyDB As Database = MyServer.Databases(System.Environment.GetCommandLineArgs(2).ToString) 00015: Dim MyScripter As Scripter = New Scripter(MyServer) 00016: Dim MyTable As Table = MyDB.Tables(System.Environment.GetCommandLineArgs(3).ToString) 00017: 'Заскриптуем все обьекты базы через обьекты SMO 00018: Dim MyScript As Collections.Specialized.StringCollection = MyScripter.Script(GetRelatedObject(MyTable)) 00019: 'И на солнышко их вытащим 00020: For Each one As String In MyScript 00021: Console.WriteLine(one) 00022: Next 00023: Console.ReadLine() 00024: End Sub 00025: Private Function GetRelatedObject(ByVal MyTable As Table) As SqlSmoObject() 00026: 'сначала все обьекты, связанные с базой накопим в коллекцию, потом сбросим их в массив 00027: Dim MyScriptingObject As New Collection 00028: Dim MySmoObjArr() As SqlSmoObject 00029: 'Сначала добавляем на скриптовку саму базу, потом все ее потроха 00030: MyScriptingObject.Add(MyTable) 00031: If MyTable.Indexes.Count > 0 Then 00032: For Each OneIndex As Index In MyTable.Indexes 00033: MyScriptingObject.Add(OneIndex) 00034: Next 00035: End If 00036: If MyTable.ForeignKeys.Count > 0 Then 00037: For Each OneKeys As ForeignKey In MyTable.ForeignKeys 00038: MyScriptingObject.Add(OneKeys) 00039: Next 00040: End If 00041: If MyTable.Checks.Count > 0 Then 00042: For Each OneCheck As Check In MyTable.Checks 00043: MyScriptingObject.Add(OneCheck) 00044: Next 00045: End If 00046: If MyTable.Triggers.Count > 0 Then 00047: For Each OneTrigger As Trigger In MyTable.Triggers 00048: MyScriptingObject.Add(OneTrigger) 00049: Next 00050: End If 00051: 'Наконец, сбросим коллекцию в массив 00052: MySmoObjArr = CType(Array.CreateInstance(GetType(SqlSmoObject), MyScriptingObject.Count), SqlSmoObject()) 00053: For i As Integer = 0 To MyScriptingObject.Count - 1 00054: MySmoObjArr(i) = CType(MyScriptingObject(i + 1), SqlSmoObject) 00055: Next 00056: GetRelatedObject = MySmoObjArr 00057: End Function 00058: End Module
Который отработал весьма удачно:

Увы, в NET/CLR-сборку SMO, включить не удалось, из-за того, что SMO ссылается на сборку Microsoft.SqlServer.BatchParser, которая является Wrapper'ом COM-класса. Но тем не менее, как COM-обьект эта прога себя хорошо зарекомендовала для скриптовки структуры базы:

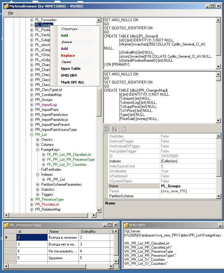
Однако, ForeignKey мне так заскриптовать не удалось, несмотря на все мои потуги. К тому же, прога получилась только для скриптовки структуры таблиц, а у меня в девелоперской базе только Джобов 60 штук. Не говоря уже обо всяких Proxy_Account'ах и прочем. Поэтому я решил сделать полноэкранное приложение. Получилась примерно такая штука:
- Сначала входим в девелоперскую базу:

- Обозреваем все ее ресурсы:

- И наконец, начинаем скриптовать выбранные обьекты:

Как видите, получается весьма удобно. Из огромной базы я могу отобрать конкретные таблы, процедуры и прочее - именно то, что я хочу проапгрейдить в девелоперской базе. Причем все это в режиме ONE CLICK. Все окна я сделал масштабируемыми, добавил возможность сразу же просматривать содержимое таблиц. Заскриптованные обьекты помечаются и уже не запутаешься, что уже заскриптовал, а что еще нет (а чего и вовсе не надо). Кроме того предусмотрен вызов процедур для переноса справочников из девелоперской базы. Процедуры переноса данных надо писать каждый раз отдельно, тк они из-за необходимости сохранения IDENTITY имеют примерно такой вид.
В итоге, пользуясь этим инструментом, вот такую, довольно приличную изготовленную мною базу, мне реально удалось перенести из девелоперскую в боевую всего за пару часов - как видите, даже начальный фрагмент журнала переноса получился в 5478 строк. А за сколько времени это можно было бы сделать вручную? Сгрузить мою прогу можно отсюда.
Sql context:
WinDesktop context:
Comments (
)
Link to this page: //www.vb-net.com/wanted/my/sync.htm< THANKS ME>
