Viacheslav Eremin | Календарики (datapicker), применяемые мною на jQuery / MS AJAX / JavaScript / Flex / MONO.
(MVC) MVC (2011 год)

Календарики (datapicker), применяемые мною на jQuery / MS AJAX / JavaScript / Flex / MONO.

Во-первых, календарики я пишу сам. И, естественно, что свои собственные календарики я считаю лучше всех остальных (иначе бы я их просто не писал, а брал бы чужие). И единственное, почему я беру иногда чужие календарики - я не пишу на JavaScript настолько быстро, как на разных реинкарнациях бейсика. И поэтому когда мне надо что-то очень быстро и именно на ЯзваСкрипт - я могу воспользоватся чужими календариками.

А живой пример моего календарика на MONO (для платформы LINUX) вы можете сгрузить отсюда - Demo-версия Linux-терминала (MONO).


Во-вторых, мне легко пишется на ActionScript - к тому же я уверен, что ActionScript (фактически это JavaScript, откомпилированный в исполняемый брайзером байт-код) - я уверен, что технология исполнения в браузере исполняемого откомпилированного байт-кода - это технологически на две головы выше, чем медленная-медленная (в один поток) построчная интерпритация Яваскрипта в браузере клиентского кампутера. Да и браузерный плагин работы Яваскрипта по статистике установлен даже реже, чем плагин работы Flash. И интерпритация Яваскрипта должна быть специально разрешена в настройках браузера. Более подробно я это все прожевал на страничке Мой первый фото-слайдер на Flex 4. И соответсвенно, во флексе с одной стороны уже есть готовый компонент DateChooser (на который можно натянуть любые адские скины) и с другой стороны - никто не мешает и самомму сделать любой другой календарик. Ну а какая графика во флеше и что там можно вытворять вообще - надеюсь обьяснять не надо. Для примера посмотрите мои трехмерные фишки, написанные мною для своей главной страницы - //www.vb-net.com/, посмотрите на двумерный баннер с эффектом Blur (который висит на этой страничке), посмотрите как все эти буковки с днями, месяцами могли бы крутиться-вращаться в трехмерном пространстве - Трехмерное вдохновение PaperVision3D, посмотрите на стандартные скины, которые натягиваются на флекс-контролы по умолчанию - Флекс диаграммы. Думаю, понятно, что таких каледариков, как на флексе (красивых, многофункциональных, быстрых) - невозможно сделать ни на какой иной платформе.




Теперь перейдем от широкого спектра технологий (на которых приницпиально возможно делать календарики - и на которых лично я делал свои календарики в разных проектах) и сконцентрируемся только на JavaScript-календариках (не моих). Здесь есть ТРИ ПОДХОДА.


Сами по себе календарики могут быть интегрированы на web-страничку тремя способами:




Из всего множества простых Яваскрипт-календариков я бы отметил http://www.nitobi.com/, который удобено использвать на ASP.NET. Его мне приходилось пару раз применять в различных проектах. Его достоинства - простота и утяжеление странички всего на 35 КБ. Глядя на вещи щире, если уж JavaScript - это предельно тупая и тормозная технология, то накручивать на нее еще адские библиотеки MS AJAX и jQuery - это еще дальше зайти за флажки. И если ограничиться дополнительной загрузкой клиентского кампутера в 35 КБ - то почему бы не обойтись таким легеньким календариком?



На страничку тот календарик интегрируется так:


   1:  <html xmlns:ntb="http://www.nitobi.com">
   2:  <head>
   3:  ...
   4:      <link type="text/css" rel="stylesheet" href="nitobi.calendar.themes/nitobi.calendar.css">
   5:      </link>
   6:      <script language="javascript" type="text/javascript" src="nitobi.toolkit.js"></script>
   7:      <script language="javascript" type="text/javascript" src="nitobi.calendar.js"></script>
   8:      <script type="text/javascript">
   9:          nitobi.html.attachEvent(window, "load", function() { nitobi.loadComponent("myCal") });
  10:      </script>
  11:  </head>
  12:  <body onload="init();">
  13:  ...
  14:      <div id="component">
  15:          <ntb:datepicker id="myCal" theme="leopard">
  16:              <ntb:dateinput>
  17:              </ntb:dateinput>
  18:              <ntb:calendar>
  19:              </ntb:calendar>
  20:          </ntb:datepicker>
  21:      </div>
  22:  ...
  23:  </body>
  24:  </html>




Теперь посмотрим на MS AJAX-календарик. Это существенно большая нагрузка клиентского кампутера, чем простой Яваскрипт-календарик. Но и возможностей у этого календарика побольше - например он имеет полноценные события ASP.NET и может быть польностью сконфигурирован в Visual Studio. Весит этот календарик 66 КБ (два файла ScriptResource). Этот календарик я применяю обычно во всех трех шаблонах кода - статически устроенными на страничку, в отдельной всплывающей форме браузера и скрытом блоке DIV с абсолютным позиционированием.

Этот календарик имеет довольно много полезных настроек. К числу его наиболее полезных функций я отношу возможность выделения сразу некоего подмножества дат (например те даты, в которые писались посты на форум) и возможность выбора даты только из этого подмножества. Живой пример моего сайта с этим календариком, например http://releasebeat.vb-net.com/

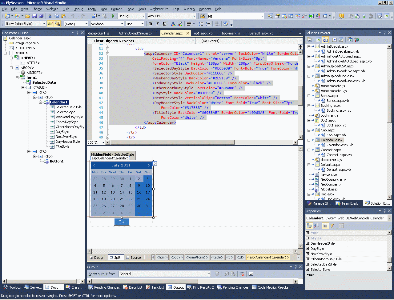
Ниже вы видите этот календарик встроенным на страничку.

Вот так выглядит ASPX-код календарика, который вы видите выше.


   1:  <div class="calendar_tag" >
   2:              <asp:Calendar ID="Calendar1" runat="server" Width="192" BorderStyle="None" 
   3:                  TitleStyle-BackColor="Transparent" PrevMonthText="<img src=Images/prev.gif />" NextMonthText="<img src=Images/next.gif />" 
   4:                  OtherMonthDayStyle-ForeColor="Gray" OtherMonthDayStyle-Font-Bold="false" Font-Names="Segoe UI" Font-Size="14px" ForeColor="#CCCCCC">
   5:                  <SelectedDayStyle BackColor="Transparent" Font-Bold="True" Font-Overline="False" ForeColor="Red" />
   6:                  <OtherMonthDayStyle Font-Bold="False" ForeColor="#333333"></OtherMonthDayStyle>
   7:                  <TitleStyle BackColor="Transparent" ></TitleStyle>
   8:              </asp:Calendar>
   9:  </div>    

Этот календарик довольно прилично конфигурируется прямо из Visual Studio такие:



В этом календарике можно удобно подсветить целую последовательность дат вот таким простейшим кодом:


   1:              Dim Calendar1 As System.Web.UI.WebControls.Calendar = CType(Me.Master.FindControl("Left1").FindControl("Calendar1"), System.Web.UI.WebControls.Calendar)
   2:              For Each OneDate As Date In ActiveMusicDate
   3:                  Calendar1.SelectedDates.Add(OneDate)
   4:              Next

Так же легко добиться, чтобы этот календарик не позволял отбирать иную дату, чем отмеченную в активном наборе. Предположим, что есть Master-page на которой лежит контрол LEFT с календариком и любая произвольная страничка наследуется от этого мастера (и автоматически содержит календарик):


   1:  <%@ Master Language="VB" CodeFile="M1.master.vb" Inherits="M1"  %>
   2:   
   3:  <%@ Register Src="Left.ascx" TagName="Left" TagPrefix="uc1" %>
   4:  <!DOCTYPE html PUBLIC "-//W3C//DTD XHTML 1.0 Transitional//EN" "http://www.w3.org/TR/xhtml1/DTD/xhtml1-transitional.dtd">
   5:  <html xmlns="http://www.w3.org/1999/xhtml">
   6:  <head>
   7:      <title>releasebeat</title>
   8:      <meta http-equiv="Content-Type" content="text/html; charset=utf-8" />
   9:      <link rel="stylesheet" href="base.css" type="text/css" />
  10:  </head>
  11:  <body class="body">
  12:      <form id="form1" runat="server">
  13:      <asp:scriptmanager ID="scriptmanager1" runat="server"></asp:scriptmanager>
  14:      <div class="main">
  15:          <div class="shadow_top"></div>
  16:          <div class="shadow_bottom"></div>
  17:          <uc1:Left ID="Left1" runat="server" />
  18:          <div class="right">
  19:              <div class="shadow_top2"></div>
  20:              <div class="shadow_bottom2"></div>
  21:              <div class="chastota2"></div>
  22:              <asp:ContentPlaceHolder ID="ContentPlaceHolder1" runat="server">
  23:              </asp:ContentPlaceHolder>
  24:          </div>
  25:      </div>
  26:      </form>
  27:  </body>
  28:  </html>

В этом случае код контрола LEFT будет выглядеть вот так (в этот контрол постбечится и событие смены месяца и выбора даты):


   1:  Partial Class Left
   2:      Inherits System.Web.UI.UserControl
   3:   
   4:      Protected Sub Left_Load(ByVal sender As Object, ByVal e As System.EventArgs) Handles Me.Load
   5:          If Session("ActiveMusicDate") Is Nothing Then
   6:              Dim ActiveMusicDate As Collections.ArrayList = ActiveDate.Read(Now.ToShortDateString, Now.AddMonths(1).ToShortDateString)
   7:              Session("ActiveMusicDate") = ActiveMusicDate
   8:          End If
   9:          '
  10:          If Not IsPostBack Then
  11:  ...
  12:          End If
  13:      End Sub
  14:   
  15:      Protected Sub Calendar1_SelectionChanged(ByVal sender As Object, ByVal e As System.EventArgs) Handles Calendar1.SelectionChanged
  16:          Dim ActiveMusicDate As Collections.ArrayList = Session("ActiveMusicDate")
  17:          For Each OneDate As Date In ActiveMusicDate
  18:              If Calendar1.SelectedDate.ToShortDateString = OneDate.ToShortDateString Then
  19:                  Session("SelectedDate") = OneDate.ToShortDateString
  20:              End If
  21:          Next
  22:          Response.Redirect("Default.aspx")
  23:      End Sub
  24:   
  25:      Protected Sub Calendar1_VisibleMonthChanged(ByVal sender As Object, ByVal e As System.Web.UI.WebControls.MonthChangedEventArgs) Handles Calendar1.VisibleMonthChanged
  26:          If CDate(e.NewDate) <= Now Then
  27:              Dim ActiveMusicDate As Collections.ArrayList = ActiveDate.Read(e.NewDate, e.NewDate.AddMonths(1))
  28:              Session("ActiveMusicDate") = ActiveMusicDate
  29:              Session("VisibleDate") = e.NewDate
  30:          Else
  31:              Session("VisibleDate") = Now.ToShortDateString
  32:          End If
  33:          Response.Redirect("Default.aspx")
  34:      End Sub

А фрагмент кода странички Default.aspx для работы с календариком (куда редиректится сайт после постбека с выбором даты) - вот так:


   1:  Partial Class _Default
   2:      Inherits BasePage
   3:   
   4:      Protected Sub _Default_Load(ByVal sender As Object, ByVal e As System.EventArgs) Handles Me.Load
   5:          'дата устанавливается постбеком в контроле LEFT - потом сюда редиректится с сохраненными в session датами
   6:          'дат три вида:
   7:          'ActiveMusicDate - даты в которых загружалась музыка
   8:          'SelectedDate - даты по которым идет отбор
   9:          'VisibleDate - отображаемый месяц
  10:          If Not IsPostBack Then
  11:              Dim ActiveMusicDate As Collections.ArrayList
  12:              If Session("ActiveMusicDate") Is Nothing Then
  13:                  ActiveMusicDate = ActiveDate.Read(Now.ToShortDateString, Now.AddMonths(1).ToShortDateString)
  14:                  Session("ActiveMusicDate") = ActiveMusicDate
  15:              Else
  16:                  ActiveMusicDate = Session("ActiveMusicDate")
  17:              End If
  18:              '
  19:              Dim Calendar1 As System.Web.UI.WebControls.Calendar = CType(Me.Master.FindControl("Left1").FindControl("Calendar1"), System.Web.UI.WebControls.Calendar)
  20:              For Each OneDate As Date In ActiveMusicDate
  21:                  Calendar1.SelectedDates.Add(OneDate)
  22:              Next
  23:              '
  24:              If Session("VisibleDate") IsNot Nothing Then
  25:                  Calendar1.VisibleDate = Session("VisibleDate")
  26:              End If
  27:              '
  28:              If Session("SelectedDate") Is Nothing Then Session("SelectedDate") = Now.ToShortDateString
  29:              '
  30:          End If
  31:  ...
  32:      End Sub

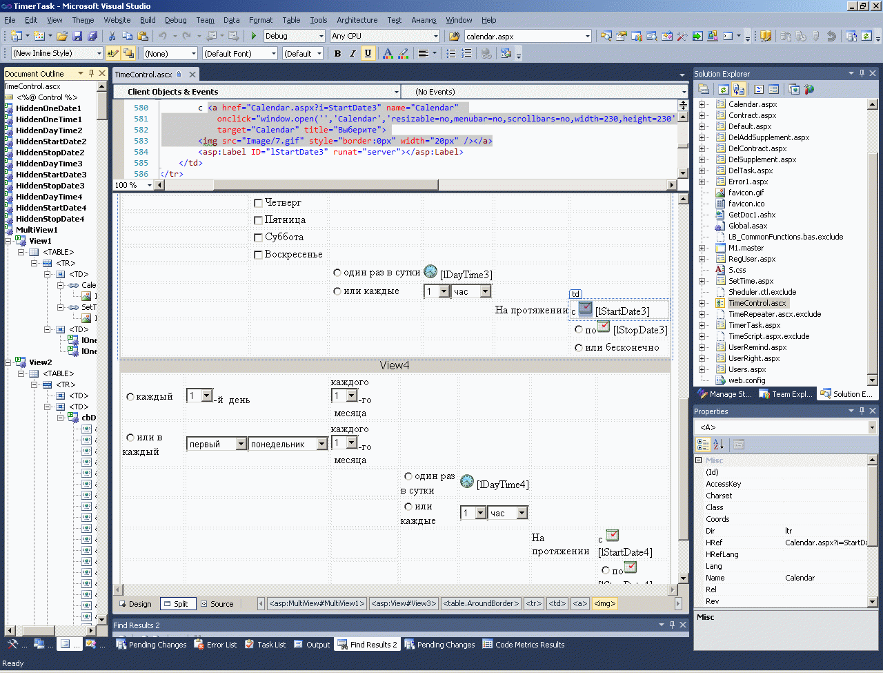
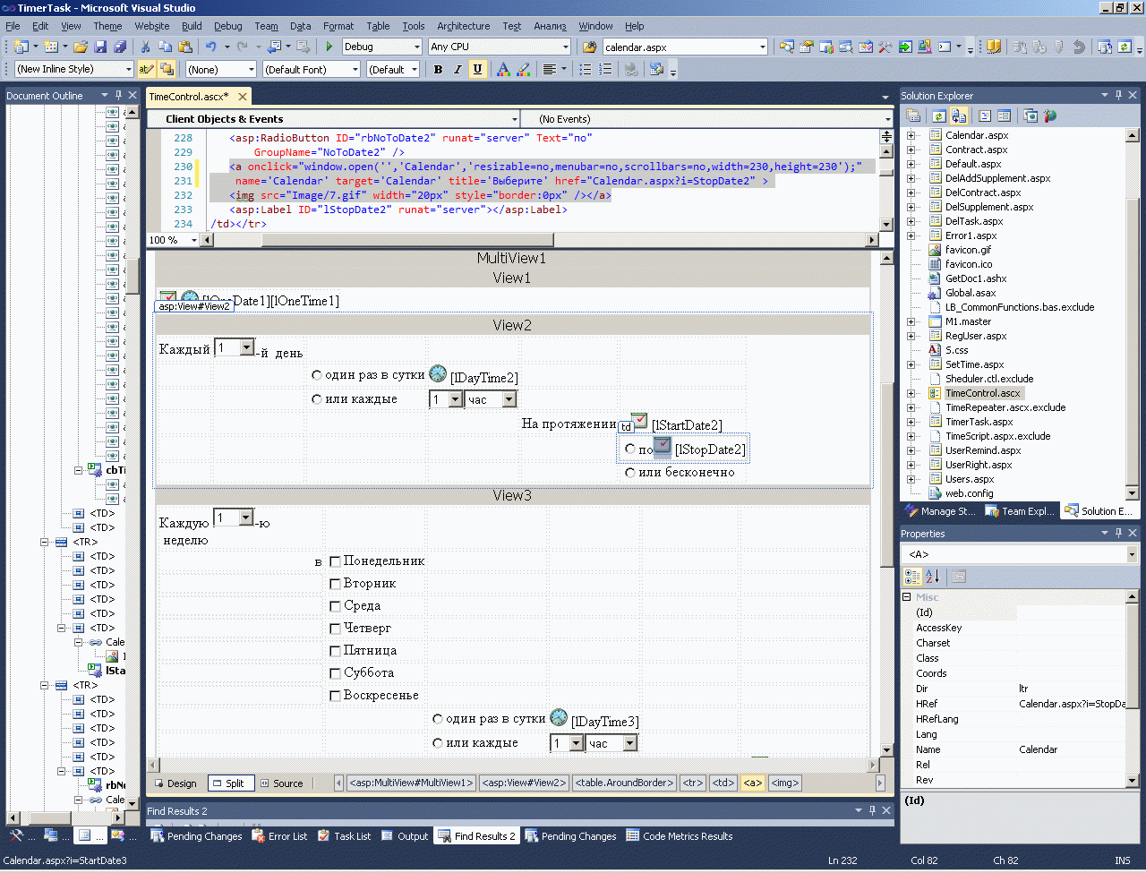
Я так же частенько применяю микрософтовский календарик календарик на вспывающей форме. Предположим есть вот такой контрол, которым я планирую выполнение периодических задач на своих сайтах:




Собственно вызов календарика в коде контрола выглядит вот так:


    21:      <script type="text/javascript" language="javascript">
    22:   
    23:          $(document).ready(function () {
    24:              $('#Calendar1').attr("href", "Calendar.aspx?i=1&j=1" + '&s=' + $('#ctl00_ContentPlaceHolder2_txFromDate')[0].value);
    25:              $('#ctl00_ContentPlaceHolder2_txFromDate').bind('change', function () {
    26:                  $('#Calendar1').attr("href", "Calendar.aspx?i=1&j=1" + '&s=' + $('#ctl00_ContentPlaceHolder2_txFromDate')[0].value);
    27:              });
    28:          });
    29:   
    30:          $(document).ready(function () {
    31:              $('#Calendar2').attr("href", "Calendar.aspx?i=2&j=1" + '&s=' + $('#ctl00_ContentPlaceHolder2_txToDate')[0].value);
    32:              $('#ctl00_ContentPlaceHolder2_txToDate').bind('change', function () {
    33:                  $('#Calendar2').attr("href", "Calendar.aspx?i=2&j=1" + '&s=' + $('#ctl00_ContentPlaceHolder2_txToDate')[0].value);
    34:              });
    35:          });
    36:   
    37:      </script>
....
   101:  ...
   102:      <a onclick="window.open('','Calendar','resizable=no,menubar=no,scrollbars=no,width=230,height=230');"  
   103:      name='Calendar' target='Calendar' title='Выберите' href="Calendar.aspx?i=StartDate2" >
   104:      <img src="Image/7.gif" width="20px" style="border:0px" /></a> 
   105:  ...
   106:      <a onclick="window.open('','Calendar','resizable=no,menubar=no,scrollbars=no,width=230,height=230');" 
   107:      name='Calendar' target='Calendar' title='Выберите' href="Calendar.aspx?i=StopDate2" >
   108:      <img src="Image/7.gif" width="20px" style="border:0px" /></a>
   109:  ... 

Соответственно, в данном проекте, код всплывающей формы с календариком для переноса даты на вызывающую форму с контролом выглядит вот так:


   1:  <%@ Page Language="VB" AutoEventWireup="false" CodeFile="Calendar.aspx.vb" Inherits="Calendar"
   2:      Culture="ru-RU" %>
   3:   
   4:  <!DOCTYPE html PUBLIC "-//W3C//DTD XHTML 1.0 Transitional//EN" "http://www.w3.org/TR/xhtml1/DTD/xhtml1-transitional.dtd">
   5:  <html xmlns="http://www.w3.org/1999/xhtml">
   6:  <head runat="server">
   7:  <title>Выбор даты</title>
   8:  </head>
   9:  <body>
  10:   
  11:      <script type="text/javascript">
  12:          function select1() {
  13:              var calledoc = window.opener.document;
  14:              if (location.href.indexOf('?') == -1) { // Calendar.aspx (из Contract.aspx)
  15:                  calledoc.getElementById('ctl00_ContentPlaceHolder1_lStartDate').innerHTML = document.getElementById('SelectedDate').value;
  16:                  calledoc.getElementById('ctl00_ContentPlaceHolder1_HiddenStartDate').value = document.getElementById('SelectedDate').value;
  17:              }
  18:              else
  19:                  if (location.href.indexOf('i=1') > 0) // Calendar.aspx?i=1 (из Contract.aspx)
  20:              {
  21:                  calledoc.getElementById('ctl00_ContentPlaceHolder1_lStopDate').innerHTML = document.getElementById('SelectedDate').value;
  22:                  calledoc.getElementById('ctl00_ContentPlaceHolder1_HiddenStopDate').value = document.getElementById('SelectedDate').value;
  23:              }
  24:              else
  25:                  if (location.href.indexOf('i=OneDate1') > 0) // (из TimerTask.aspx одноразовый)
  26:              {
  27:                  calledoc.getElementById('ctl00_ContentPlaceHolder1_TimeControl1_lOneDate1').innerHTML = document.getElementById('SelectedDate').value;
  28:                  calledoc.getElementById('ctl00_ContentPlaceHolder1_TimeControl1_HiddenOneDate1').value = document.getElementById('SelectedDate').value;
  29:              }
  30:              else
  31:                  if (location.href.indexOf('i=StartDate2') > 0) // (из TimerTask.aspx дневной)
  32:              {
  33:                  calledoc.getElementById('ctl00_ContentPlaceHolder1_TimeControl1_lStartDate2').innerHTML = document.getElementById('SelectedDate').value;
  34:                  calledoc.getElementById('ctl00_ContentPlaceHolder1_TimeControl1_HiddenStartDate2').value = document.getElementById('SelectedDate').value;
  35:              }
  36:              else
  37:                  if (location.href.indexOf('i=StopDate2') > 0) // (из TimerTask.aspx дневной)
  38:              {
  39:                  calledoc.getElementById('ctl00_ContentPlaceHolder1_TimeControl1_lStopDate2').innerHTML = document.getElementById('SelectedDate').value;
  40:                  calledoc.getElementById('ctl00_ContentPlaceHolder1_TimeControl1_HiddenStopDate2').value = document.getElementById('SelectedDate').value;
  41:              }
  42:              else
  43:                  if (location.href.indexOf('i=StartDate3') > 0)  //  (из TimerTask.aspx недельный)
  44:              {
  45:                  calledoc.getElementById('ctl00_ContentPlaceHolder1_TimeControl1_lStartDate3').innerHTML = document.getElementById('SelectedDate').value;
  46:                  calledoc.getElementById('ctl00_ContentPlaceHolder1_TimeControl1_HiddenStartDate3').value = document.getElementById('SelectedDate').value;
  47:              }
  48:              else
  49:                  if (location.href.indexOf('i=StopDate3') > 0)  //   (из TimerTask.aspx недельный)
  50:              {
  51:                  calledoc.getElementById('ctl00_ContentPlaceHolder1_TimeControl1_lStopDate3').innerHTML = document.getElementById('SelectedDate').value;
  52:                  calledoc.getElementById('ctl00_ContentPlaceHolder1_TimeControl1_HiddenStopDate3').value = document.getElementById('SelectedDate').value;
  53:              }
  54:              else
  55:                  if (location.href.indexOf('i=StartDate4') > 0) //  (из TimerTask.aspx месячный)
  56:              {
  57:                  calledoc.getElementById('ctl00_ContentPlaceHolder1_TimeControl1_lStartDate4').innerHTML = document.getElementById('SelectedDate').value;
  58:                  calledoc.getElementById('ctl00_ContentPlaceHolder1_TimeControl1_HiddenStartDate4').value = document.getElementById('SelectedDate').value;
  59:              }
  60:              else
  61:                  if (location.href.indexOf('i=StopDate4') > 0)  // (из TimerTask.aspx месячный)
  62:              {
  63:                  calledoc.getElementById('ctl00_ContentPlaceHolder1_TimeControl1_lStopDate4').innerHTML = document.getElementById('SelectedDate').value;
  64:                  calledoc.getElementById('ctl00_ContentPlaceHolder1_TimeControl1_HiddenStopDate4').value = document.getElementById('SelectedDate').value;
  65:              }
  66:   
  67:              window.close();
  68:          }
  69:      </script>
  70:   
  71:      <form id="form1" runat="server">
  72:      <asp:HiddenField ID="SelectedDate" runat="server" />
  73:      <table>
  74:          <tr>
  75:              <td>
  76:                  <asp:Calendar ID="Calendar1" runat="server" BackColor="White" BorderColor="#999999"
  77:                      CellPadding="4" DayNameFormat="Shortest" Font-Names="Verdana" Font-Size="8pt"
  78:                      ForeColor="Black" Height="180px" Width="200px">
  79:                      <SelectedDayStyle BackColor="#666666" Font-Bold="True" ForeColor="White" />
  80:                      <SelectorStyle BackColor="#CCCCCC" />
  81:                      <WeekendDayStyle BackColor="#FFFFCC" />
  82:                      <TodayDayStyle BackColor="#CCCCCC" ForeColor="Black" />
  83:                      <OtherMonthDayStyle ForeColor="#808080" />
  84:                      <NextPrevStyle VerticalAlign="Bottom" />
  85:                      <DayHeaderStyle BackColor="#CCCCCC" Font-Bold="True" Font-Size="7pt" />
  86:                      <TitleStyle BackColor="#999999" BorderColor="Black" Font-Bold="True" />
  87:                  </asp:Calendar>
  88:              </td>
  89:          </tr>
  90:          <tr>
  91:              <td align="center">
  92:                  <asp:Button ID="Button1" runat="server" Text="OK" Width="50" OnClientClick="select1();" />
  93:              </td>
  94:          </tr>
  95:      </table>
  96:      </form>
  97:  </body>
  98:  </html>

   1:  Partial Class Calendar
   2:      Inherits System.Web.UI.Page
   3:   
   4:      Protected Sub Calendar1_Load(ByVal sender As Object, ByVal e As System.EventArgs) Handles Calendar1.Load
   5:          If Not IsPostBack Then
   6:              If Request.QueryString("s") IsNot Nothing Then
   7:                  If Request.QueryString("s").Trim <> "" Then
   8:                      Dim DateArr1 As String() = Request.QueryString("s").Split(".")
   9:                      If DateArr1.Length = 3 Then
  10:                          Try
  11:                              Dim Date1 As New DateTime(CInt(DateArr1(2)), CInt(DateArr1(1)), CInt(DateArr1(0)))
  12:                              Calendar1.SelectedDate = Date1
  13:                              Calendar1.VisibleDate = Date1
  14:                              SelectedDate.Value = Date1.ToShortDateString
  15:                          Catch ex As Exception
  16:                              GoTo NoS
  17:                          End Try
  18:                      Else
  19:                          GoTo NoS
  20:                      End If
  21:                  Else
  22:                      GoTo NoS
  23:                  End If
  24:              Else
  25:                  'если параметра S нет - то позиционируется на текущую даты
  26:  NoS:            Calendar1.SelectedDate = Now
  27:                  SelectedDate.Value = Now.ToShortDateString
  28:              End If
  29:   
  30:          End If
  31:      End Sub
  32:   
  33:      Protected Sub Calendar1_SelectionChanged(ByVal sender As Object, ByVal e As System.EventArgs) Handles Calendar1.SelectionChanged
  34:          If Request.QueryString("j") IsNot Nothing Then
  35:              'если J не задано - можно установить только больше текущей даты
  36:              If CDate(Calendar1.SelectedDate) >= Now Then
  37:                  SelectedDate.Value = Calendar1.SelectedDate
  38:              Else
  39:                  SelectedDate.Value = Now.ToShortDateString
  40:              End If
  41:          Else
  42:              'если j задано - можно любую дату установить
  43:              SelectedDate.Value = Calendar1.SelectedDate
  44:          End If
  45:   
  46:      End Sub
  47:  End Class



Наконец рассмотрим самый навороченный календарик - на jQuery UI. Иногда я пишу на jQuery тоже (хоть и не считаю это наилучшей из возможных технологический платформой) - например Как с помощью jQuery сделать флеш-ролик резиновым, AJAX подсказка/автозаполнение на jQuery. Иногда я применяю и календарик jQuery UI.

Живой пример моего сайт с этим календариком - http://flyseason.ru/. Наворот в браузер Яварскрипта, на Яваскрипт - библиотеку jQuery, а на jQuery - jQuery UI - это запредельно тормозная технология, например заказчик этого cайта жалуется мне, что пока этот календарик загружается - его камп заглючиват настолько, что у него даже буквы на главной форме становятся красными вместо белых. Это неудивительно - достаточно посмотреть даже на статический вес кода, реализующую эту технологию:

Тем не менее, во многих проектах и этот календарик имеет право на жизнь. Этот календарик хорошо настраивается и имеет утилиты, облегчающие настройку внешнего вида календарика под стиль сайта.

Календарик включается в любой проект нижеследующим кодом (независимо от серверной платформы). Обратите внимание, как в строках 49-53 я запустил календарик не просто по фокусу на поле ввода, как это делают все - а по клику на кнопке.


   1:  <head>
   2:  ...
   3:      <link rel="stylesheet" href="css/jquery-ui-calendar/jquery- ui-1.8.14.custom.css" type="text/css" media="screen" charset="utf-8" />
   4:      <script type="text/javascript" language="javascript" src="jquery-1.6.1.min.js"></script>
   5:      <script src="jquery-ui-1.8.14.custom.min.js" type="text/javascript"></script>
   6:      <script type="text/javascript" language="javascript" src="datapicker1.js">
   7:   
   8:  jQuery(function ($) {
   9:      $.datepicker.regional['ru'] = {
  10:          closeText: 'Закрыть',
  11:          prevText: '&#x3c;Пред',
  12:          nextText: 'След&#x3e;',
  13:          currentText: 'Сегодня',
  14:          monthNames: ['Январь', 'Февраль', 'Март', 'Апрель', 'Май', 'Июнь',
  15:          'Июль', 'Август', 'Сентябрь', 'Октябрь', 'Ноябрь', 'Декабрь'],
  16:          monthNamesShort: ['Янв', 'Фев', 'Мар', 'Апр', 'Май', 'Июн',
  17:          'Июл', 'Авг', 'Сен', 'Окт', 'Ноя', 'Дек'],
  18:          dayNames: ['воскресенье', 'понедельник', 'вторник', 'среда', 'четверг', 'пятница', 'суббота'],
  19:          dayNamesShort: ['вск', 'пнд', 'втр', 'срд', 'чтв', 'птн', 'сбт'],
  20:          dayNamesMin: ['Вс', 'Пн', 'Вт', 'Ср', 'Чт', 'Пт', 'Сб'],
  21:          weekHeader: 'Не',
  22:          dateFormat: 'dd.mm.yy',
  23:          firstDay: 1,
  24:          isRTL: false,
  25:          showMonthAfterYear: false,
  26:          yearSuffix: ''
  27:      };
  28:      $.datepicker.setDefaults($.datepicker.regional['ru']);
  29:  });
  30:   
  31:  function dt_picker1 () {
  32:           $('#txFromDate').datepicker({
  33:                  showOn: 'both',
  34:                  buttonText: 'Выберите дату',
  35:                  buttonImage: 'Images/spacer.gif',
  36:                  buttonImageOnly: true,
  37:                  numberOfMonths: 2,
  38:                  showButtonPanel: true,
  39:                  navigationAsDateFormat: true,
  40:                  changeFirstDay: false,
  41:                  changeMonth: false,
  42:                  changeYear: false,
  43:                  altFormat: 'dd.mm.yy',
  44:                  minDate: new Date(),
  45:           });
  46:  };
  47:   
  48:   
  49:  function dt_picker2 () {
  50:      $('#txFromDate_button').bind('click', function() {
  51:          $('#txFromDate').datepicker('show');
  52:      });
  53:  };
  54:   
  55:   
  56:  $(document).ready(dt_picker1);
  57:  $(document).ready(dt_picker2);
  58:   
  59:      </script>


И, наконец, самый мой навороченный (и последний) календарик - вы можете увидеть здесь - Специализированный Флекс-календарик.

Ну вот собственно и весь мой небольшой обзорчик нескольких моих дежурных каледариков, которые я применяю в своих проектах на MONO / Flex / JavaScript / MS AJAX / jQuery .




Front context:



Comments ( )
Link to this page: //www.vb-net.com/Calendar/index.htm
< THANKS ME>