(Terminal) Terminal (2010)

Сторожевой таймер EXPPAY

Сторожевые таймеры терминалов предназначены для того, чтобы сбрасывать модемы. GSM устроена так, что модем может подвисать - и ничто его не может протолкнуть дальше, кроме сброса по питанию. Особенно если плохая антена - подвисания происходят часто.

С таймером можно работать в потоке программы - те когда шлюз кампутера завис - то выполнять сброс модема. Или можно делать сбросы асинхронно логике терминала - например проверяя доступность интернета по таймеру.

Модем включается питанием именно в этот сторожевой таймер, а сам таймер включается в USB - питание на котором есть даже при выключенном кампутере. Часто на таймере есть динамик (или он внешний подключается) - тогда к таймеру есть куда подключить датчики вторжения в терминал. Некотрые таймеры умеют также замыкать контакт RESET на самом терминале.

В природе существует множество типов сторожевых таймеров: ОСМП-1, Монолит Элкомм, STOD-1.9 multi, Nightwatcher, Ldog, Strag GSM, Мелиор WD-02W и другие. А недавно мне попался сторожевой таймер, который я не смог идентифицировать. Сначала я смутился, но потом разобрался что это неплохой, но нечасто применяемый таймер EXPPAY. Чтобы другим было полегче - я решил написать этот небольшой комментарий.


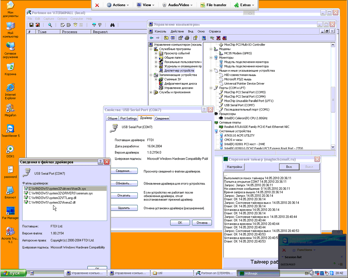
Сторожевая карта EXPPAY устроена так. Сначала надо установить мост USB-COM Virtual COM Port Drivers. Теперь с устройством USB можно будет работать как с COM-портом. После установки у одного из портов появляется вкладка Advanced с настройками параметров моста - в моем случае это COM7:



Далее находим виндузовый драйвер этого устройства и прогоняем инсталяшку:



Этот сторожевой таймер работает асинхронно, вне зависимости от логики терминала. У него есть небольшая формочка настройки где записывается с каким реквестом выходить в интернет, чтобы проверять состояние шлюза - введение в отой форме данные попадают в файлик параметров, по которым драйвер производит опрос доступности интернета и при его недоступности сбрасывает по питанию модем.



Далее можно поставить какую нибудь софтинку для мониторинга пакетов, проходящих по USB-порту и посмотреть как драйвер опрашивает таймер и получает от него x'0160.



Программа "Cторожевой таймер" предназначена для отслеживания соединения с сервером и клиентом.
Выполняет пересброс (включение, отключение) модема GPRS при его зависании и также отслеживает
зависание ПК (персонального компютера) при его работе.
Содержит следующие файла:
- data.xml     файл настроек
- WDTMagic.exe исполняемый модуль
- nlscode.reg  файл реестра для подмены кодовой страницы, его необходимо запустить самостоятельно
	       при работе на неруссифицированной версии WINDOWS, в случае появления в окне 
	       программы "Сторожевой таймер" "непонятных" символов.

Рекомендации по использованию.
1. Перед запуском программы необходимо подключить устройство СТ (сторожевой таймер). Для этого 
   воткните разъем СТ USB кабеля в свободное гнездо USB ПК.
2. Соедините разъемы СТ с гнездами питания модема, сигнала сброса  ПК и питанием реле СТ.
3. Запустите дистрибутив программы "Сторожевой таймер" на ПК.
4. Установите драйвера для программы "Сторожевой таймер" из каталога Program Files\WDTMagig\Drivers
   или другого каталога, куда была скопированна программа "Сторожевой таймер" вовремя установки.
5. Убедитесь что  СТ имеет значение COM порта в диапазоне COM3 - COM30.
6. После перезагрузки ПК программа "Сторожевой таймер" автоматически загрузится.
7. В окне настроек программы "Сторожевой таймер" укажите адрес URL сервера с которым
   работает платежна система на терминале. Укажите также время опроса СТ о его 
   нормальной работе (время через которое ПК пересбросится, если от программы "Сторожевой
   таймер" не прийдет ответ). Установка принудительной перезагрузки ПК указывает время суток 
   принудительной перезагрузки. 
8. Вся информация о работе СТ записывется в файл c именем <текщее число>LogTimer.txt располагающегося
   в папке  Documents and Settings\<имя пользователя>\My Documents\"  или "Меню Пуск"\"Документы"\
   "Мои документы"
   Текущая информация отображается в главном окне программы "Сторожевой таймер".

По вопросам приобретения и работы обращайтесь по 
тел. 	  8 4872 408 408 доб. 220 (MagicTechnology)
тел. моб. 8 903 841 91 71
e-mail: magtech@mail.ru



Device context:




Kiosk context:



Comments ( )
Link to this page: //www.vb-net.com/Watchdog/index.htm
< THANKS ME>