(Notes) Notes (2010 год)

Основы работы с VmWare

У меня на сайте много сказано о VmWare - Скажи Биллу Гейтсу "Прощай"!, а здесь я покажу некоторые обычные операции, выполняемые с VmWare. Существует две бесплатные версии Вмвари - VmWare 2 и VmWare 4. Обе сгружаются совершенно бесплатно - после заполнения регистрациюнной формы на сайте http://www.vmware.com/.



VmWare 2 ставится на работающую виндузню или Linux. Работа с VmWare 2 выполняется в браузере. О VmWare Server 2 я более подробно рассказал здесь - Модернизация Web-сервера - долой платный софт и Hyper-V..

На этой страничке я остановлюсь на VmWare ESXi 4, которая ставится непосредственно на голую машину:



Увы, Сервер ESXi идет не везде (не видит дискового контроллера на материнке и сетевых карт), но гораздо надежнее и приятнее, чем VmWare 2. Для работы с сервером EsXi (VmWare 4) - надо сгрузить c сервера и установить себе на кампутер специального клиента.



Далее запускается клиент и в клиенте надо сделать пару важных вещей - перво-наперво вбить лицензионный ключ



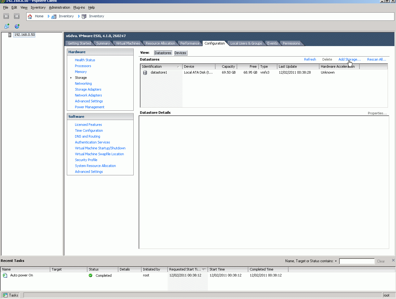
Далее надо добавить Datastore - все прочие диски данного кампутера на которых можно будет размещать виртуалки.


Теперь можно приступить к созданию виртуалок. Для примера поставим бесплатную виндузню (как ее получать бесплатно я описал здесь - Знакомство с Visual Studio 2010.



Как видите, бесплатная виндузня скачала обновления, активировалась и отлично работает. Дальнейшее повествование я продолжу на другом своем аналогично устроенном сервере:



Машины можно конвертирвать из формата VmWare 4 (это VmWare Server 2, которая ставится на виндузню или линукс) в формат VmWare 7 (которая ставится на голое железо). Туда и обратно. Также возможно конвертировать и в другие форматы виртуалок. При конвертации можно менять размеры дисков и еще много чего. Для начала конвертер надо поставить:



Ниже вы можете увидеть как я конвертировал три виртуалки из второй вмвари в четвертую и запустил полученную виртуалку в ESXi:



Внутрь гостевых машин надо ставит VmWare Tools - ниже вы можете увидеть состав этого софта:



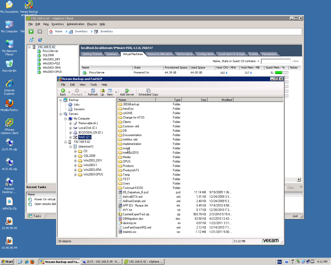
Для того, чтобы монтировать инсталляционные диски и снимать бекапы виртуалок - нужно входить в файловую систему VmWare. Это делается бесплатной утилитой FastSCP. Ниже я взял компакт, записал его в файловую систему VmWare и толкнул с него инсталяцию VS2010:



Это самые элементарные основы работы с VmWare, напоминающие владение мышкой - которые надо делать не задумываясь. Но (как и во всяком деле) тут может возникать много неожиданностей. А вот уже для их решения нужен настоящий опыт, который приобретается только со временем. Например Вмвара над виндузней (VmWare Server 2) довольно таки часто падает. Тогда во всю эту тему надо вникать существенно подробнее, чем я описал в этой краткой заметке. Надо понимать все конфиги сервера, надо понимать назначение сервисов Вмвары, хотя если они падают, то никакое простое их передергивание обычно уже не помогает. В случае падения (чтобы хотя бы обратиться на форумы за помощью) надо обязательно хотя бы получить полный журнал падения. Для этого основной сервис VmWare запускают в командной строке. Когда падает четверка- это бывает реже, но все становится гораздо сложнее. Как минимум надо бутнутся с загрузочного компакта или флешки, примонтировать файловую систему VmWare 4, найти там и посмотреть журнал падения.



Еще почерпнуть информацию о VmWare Server 2 вы можете на этой страничке - Модернизация Web-сервера - долой платный софт и Hyper-V. У меня на сайте вы можете также найти множество других полезных инструкций по отличным (но полностью бесплатным) операционным системам, например Установка и начальное конфигурирование OpenSuse Linux и Загрузочные компакты и флешки (bootable LiveCD and bootable USB).




VmWare context:



Comments ( )
Link to this page: //www.vb-net.com/VmWare/index.htm
< THANKS ME>