Prepare to using VS2019 (SQLite, MSI-Installer and so on)
My old Windows has been dead and I was forced to reinstall all my windows working environment. Beginning of this process I have described in page Optimize windows performance by Junction and this is continue with Visual Studio.
MSI-installer
There are many new windows installers
- Windows installers - Nuget package manager, MSIX packaging tool, MSIX hero, VS WAP deploy (AppInstaller tag) (2019 year)
- Windows installers (VS installer, Wix, MakeMsi, InnoSetup, Nsis) (2019 year)
- Windows Installer (2003 year)
but historically main windows installer is MSI-installer. I have a lot of programs what need only updates and can not opportunity to change installer. And of course stupid Microsoft dude does not include MSI-installer to Visual Studio 2019. Therefore first task to prepare Visual Studio to practical use is adding MSI-installer (vdproj).
There are two way to add VDPROJ support
SQLite and SQLite EF support
I use SQLite and have a lot of page how to use it, for example
- Deployment project with SQLite on end-user machines(2019 year)
- How to use SQLite with EF6 (2018 year)
- Template to save SQLiteDB (EF6) to Temporary Location (automatically and user selected) (2018 year)
- Открой для себя SQLite (2011 year).
but if you open SQLite project in VS2019 you will failed even if you previously installed SQLite in your system from here SQLite Download Page - (best choice in most case is sqlite-netFx46-setup-bundle-x64-2015-1.0.113.0.exe).
This issue even can not be solve by installing this packages SQLite/SQL Server Compact Toolbox
Because Visual Studion is 32bit-program in 64bit common windows environment, you need to install also a 32-bit version (specially for Visual Studio).
And this is not all. Need to install Entity Framework 6 Power Tools Community Edition
Of course, this is globally installed packages, to GAC, machine config and Visual Studio config. Also need to add SQLite packages to project.
Only after that EF for SQLite will be working fine.
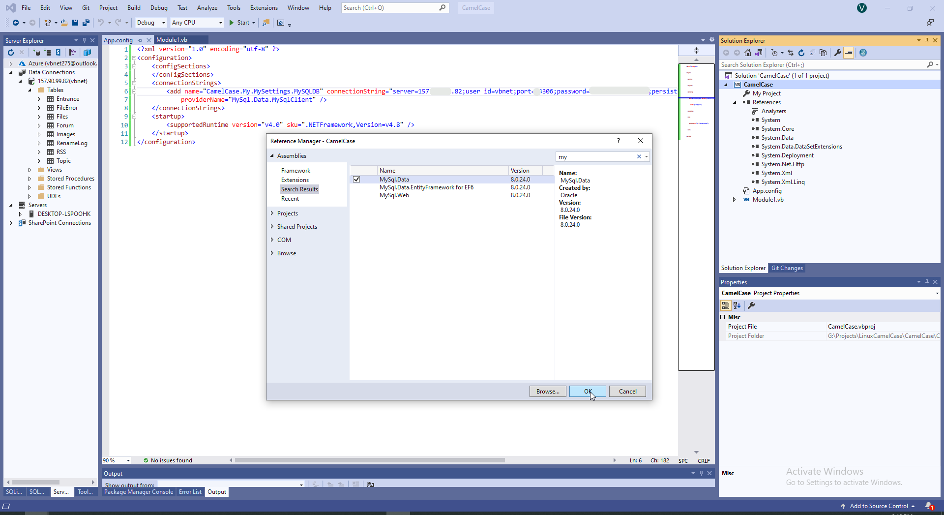
MySQL
Unfortunately EF don't working with MySQL, any my attempt was filed, it looks as restriction from Microsoft to use MySQL.
Therefore we need to install two program MySQL for Visual studio and MySQL Connector NET and this allow us see MySQL data in SQL Explorer and allow us working with MySQL by ADO.NET.
... to be continue ...
DevEnvironment context:
)
|
|