(MVC) MVC (2014 год)

Типовий SOAP/WSDL сервіс.

Це один з найпоширеніших типів проектів, які я роблю, зоб вивести дані з бази у публічний простір. У мене є декілька описів проектів такого ж типу - B2B-Сервисы с криптографическим залогиниванием (для клиентской и серверной интеграции)., Конфиги WCF-сервисов, обеспечивающие совместимость с JAVA, PHP, FLEX., часто я просто використовую цей тип проектів, щоб зачепитися на відстані за базу, наприклад у ось таких десктопних програмах - Складська прога на WCF-сервісах зі сканером..

Водночас даний проєкт є екстремально простим, бо з одного боку він побудований на Linq-to-SQL, а з іншого боку на процедурах, тому він був зроблений, що називається за годину. Але дуже добре працює, тому я вирішив його описати з кодом.

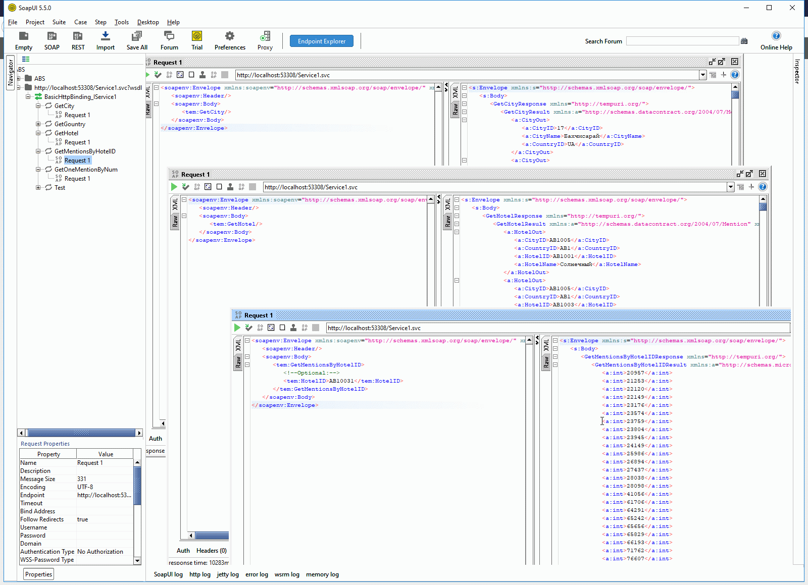
Ось так цей проєкт працює на моєї девелоперської машині.



На сервері він працює точно так же, але має обмеження по IP-адресам, з яких можна користуватися цім сервісом.



Цей проєкт екстремально простий та корисний, саме тому я про нього й розповідаю. Починається він с мапера LINQ-TO-SQL, у якому я просто зробив врапери для виклику п'яти процедур.



Потім я описав усі інтерфейси у окремому файлі, заздалегідь пристосованому для опису інтерфейсів цього типа проєкту.



   1:  ' NOTE: You can use the "Rename" command on the context menu to change the interface name "IService1" in both code and config file together.
   2:  <ServiceContract()>
   3:  Public Interface IService1
   4:   
   5:      <OperationContract()>
   6:      Function Test(ByVal value As Integer) As String
   7:   
   8:      <OperationContract()>
   9:      Function GetGountry() As System.Collections.Generic.IEnumerable(Of CountryOut)
  10:   
  11:      <OperationContract()>
  12:      Function GetCity() As System.Collections.Generic.IEnumerable(Of CityOut)
  13:   
  14:      <OperationContract()>
  15:      Function GetHotel() As System.Collections.Generic.IEnumerable(Of HotelOut)
  16:   
  17:      <OperationContract()>
  18:      Function GetMentionsByHotelID(HotelID As String) As System.Collections.Generic.IEnumerable(Of Integer)
  19:   
  20:      <OperationContract()>
  21:      Function GetOneMentionByNum(Num As Integer) As System.Collections.Generic.IEnumerable(Of MentionOut)
  22:   
  23:  End Interface
  24:   
  25:  ' Use a data contract as illustrated in the sample below to add composite types to service operations.
  26:   
  27:  <DataContract()>
  28:  Public Class CountryOut
  29:   
  30:      <DataMember()>
  31:      Public Property CountryID() As String
  32:   
  33:      <DataMember()>
  34:      Public Property CountryName() As String
  35:  End Class
  36:   
  37:  <DataContract()>
  38:  Public Class CityOut
  39:   
  40:      <DataMember()>
  41:      Public Property CityID() As String
  42:   
  43:      <DataMember()>
  44:      Public Property CityName() As String
  45:   
  46:      <DataMember()>
  47:      Public Property CountryID() As String
  48:  End Class
  49:   
  50:   
  51:  <DataContract()>
  52:  Public Class HotelOut
  53:   
  54:      <DataMember()>
  55:      Public Property HotelID() As String
  56:   
  57:      <DataMember()>
  58:      Public Property HotelName() As String
  59:   
  60:      <DataMember()>
  61:      Public Property CountryID() As String
  62:   
  63:      <DataMember()>
  64:      Public Property CityID() As String
  65:  End Class
  66:   
  67:   
  68:  <DataContract()>
  69:  Public Class MentionOut
  70:   
  71:      <DataMember()>
  72:      Public Property Num() As Integer
  73:   
  74:      <DataMember()>
  75:      Public Property HotelID() As String
  76:   
  77:      <DataMember()>
  78:      Public Property Stamp() As DateTime
  79:   
  80:      <DataMember()>
  81:      Public Property Vrema() As String
  82:   
  83:      <DataMember()>
  84:      Public Property Title() As String
  85:   
  86:      <DataMember()>
  87:      Public Property Text1() As String
  88:   
  89:      <DataMember()>
  90:      Public Property CNT() As String
  91:   
  92:      <DataMember()>
  93:      Public Property Autor() As String
  94:  End Class

А реалізація інтерфейсів, завдяки використанню LINQ-to-SQL виглядає навіть простіше, ніж опис інтерфейсів.


   1:  <Activation.AspNetCompatibilityRequirements(RequirementsMode:=Activation.AspNetCompatibilityRequirementsMode.Allowed)> _
   2:  Public Class Service1
   3:      Implements IService1
   4:   
   5:   
   6:      Public Sub New()
   7:      End Sub
   8:   
   9:   
  10:      Public Function Test(ByVal value As Integer) As String Implements IService1.Test
  11:          Return String.Format("You entered: {0}", value)
  12:      End Function
  13:   
  14:   
  15:   
  16:      Public Function GetGountry() As System.Collections.Generic.IEnumerable(Of CountryOut) Implements IService1.GetGountry
  17:          Dim db1 As New V3DataContext
  18:          Dim X = (db1.GetCountrySoap).ToList
  19:          Dim Z As New System.Collections.Generic.List(Of CountryOut)
  20:          For Each Y In X
  21:              Z.Add(New CountryOut With {.CountryID = Y.CountryID, .CountryName = Y.Country})
  22:          Next
  23:          Return Z
  24:      End Function
  25:   
  26:      Public Function GetCity() As System.Collections.Generic.IEnumerable(Of CityOut) Implements IService1.GetCity
  27:          Dim db1 As New V3DataContext
  28:          Dim X = (db1.GetCitySoap).ToList
  29:          Dim Z As New System.Collections.Generic.List(Of CityOut)
  30:          For Each Y In X
  31:              Z.Add(New CityOut With {.CityID = Y.CityID, .CityName = Y.City, .CountryID = Y.CountryID})
  32:          Next
  33:          Return Z
  34:      End Function
  35:   
  36:      Public Function GetHotel() As System.Collections.Generic.IEnumerable(Of HotelOut) Implements IService1.GetHotel
  37:          Dim db1 As New V3DataContext
  38:          Dim X = (db1.GetHotelSoap).ToList
  39:          Dim Z As New System.Collections.Generic.List(Of HotelOut)
  40:          For Each Y In X
  41:              Z.Add(New HotelOut With {.HotelID = Y.HotelID, .HotelName = Y.Hotel, .CityID = Y.CityID, .CountryID = Y.CountryID})
  42:          Next
  43:          Return Z
  44:      End Function
  45:   
  46:   
  47:      Public Function GetMentionsByHotelID(HotelID As String) As System.Collections.Generic.IEnumerable(Of Integer) Implements IService1.GetMentionsByHotelID
  48:          Dim db1 As New V3DataContext
  49:          Dim X = (db1.GetMentionIDsSoap(HotelID)).ToList
  50:          Dim Z As New System.Collections.Generic.List(Of Integer)
  51:          For Each Y In X
  52:              Z.Add(Y.ID)
  53:          Next
  54:          Return Z
  55:      End Function
  56:   
  57:      Public Function GetOneMentionByNum(Num As Integer) As System.Collections.Generic.IEnumerable(Of MentionOut) Implements IService1.GetOneMentionByNum
  58:          Dim db1 As New V3DataContext
  59:          Dim X = (db1.GetOneMentionSoap(Num)).ToList
  60:          Dim Z As New System.Collections.Generic.List(Of MentionOut)
  61:          For Each Y In X
  62:              Z.Add(New MentionOut With {.Num = Y.ID, .HotelID = Y.HotelID, .Stamp = Y.Stamp, .Vrema = Y.Vrema, .Title = Y.Title, .Text1 = Y.Text1, .CNT = Y.CNT, .Autor = Y.Autor})
  63:          Next
  64:          Return Z
  65:      End Function
  66:  End Class

Все що залишилося, щоб цей пазл склався - це конфіг. У данному випадку він виглядає ось так.


   1:  <?xml version="1.0" encoding="UTF-8"?>
   2:  <configuration>
   3:    <connectionStrings>
   4:      <add name="V3ConnectionString" connectionString="Data Source=XXX.XXX.XXX.XXX;Initial Catalog=YYYYYYYYY;User ID=ZZZZZZZZZ;Password=VVVVVVVVVVVV" providerName="System.Data.SqlClient" />
   5:      <add name="V3ConnectionString1" connectionString="Data Source=XXX.XXX.XXX.XXX;Initial Catalog=YYYYYYYYY;Persist Security Info=True;User ID=ZZZZZZZZZ;;Password=VVVVVVVVVVVV" providerName="System.Data.SqlClient" />
   6:    </connectionStrings>
   7:    <appSettings>
   8:      <add key="1" value="1" />
   9:    </appSettings>
  10:    <system.web>
  11:      <!-- <customErrors mode="Off" />-->
  12:      <compilation debug="true" strict="false" explicit="true" targetFramework="4.0" />
  13:          <authentication mode="Forms" />
  14:    </system.web>
  15:    <system.serviceModel>
  16:      <client>
  17:        <endpoint address="http://mention.votpusk.ru/Service1.svc" binding="basicHttpBinding" bindingConfiguration="MyBinding0" contract="Mention.IService1" />
  18:      </client>
  19:      <services>
  20:        <service behaviorConfiguration="debug" name="Mention.Service1">
  21:          <clear />
  22:          <endpoint address="http://mention.votpusk.ru/Service1.svc" binding="basicHttpBinding" bindingConfiguration="MyBinding0" contract="Mention.IService1" />
  23:          <host>
  24:            <timeouts closeTimeout="00:10:00" openTimeout="00:10:00" />
  25:          </host>
  26:        </service>
  27:      </services>
  28:      <bindings>
  29:        <basicHttpBinding>
  30:          <binding name="MyBinding0" closeTimeout="00:10:00" openTimeout="00:10:00" sendTimeout="00:25:00" maxBufferPoolSize="20000000" maxBufferSize="20000000" maxReceivedMessageSize="20000000">
  31:            <readerQuotas maxDepth="32" maxStringContentLength="20000000" maxArrayLength="20000000" maxBytesPerRead="20000000" maxNameTableCharCount="20000000" />
  32:            <security>
  33:              <transport clientCredentialType="None" />
  34:            </security>
  35:          </binding>
  36:        </basicHttpBinding>
  37:      </bindings>
  38:      <behaviors>
  39:        <serviceBehaviors>
  40:          <behavior name="debug">
  41:            <!-- To avoid disclosing metadata information, set the value below to false and remove the metadata endpoint above before deployment -->
  42:            <serviceMetadata httpGetEnabled="true" />
  43:            <!-- To receive exception details in faults for debugging purposes, set the value below to true.  Set to false before deployment to avoid disclosing exception information -->
  44:            <serviceDebug includeExceptionDetailInFaults="true" />
  45:          </behavior>
  46:        </serviceBehaviors>
  47:      </behaviors>
  48:      <serviceHostingEnvironment multipleSiteBindingsEnabled="false" aspNetCompatibilityEnabled="true" />
  49:    </system.serviceModel>
  50:    <system.webServer>
  51:      <modules runAllManagedModulesForAllRequests="true" />
  52:          <defaultDocument>
  53:              <files>
  54:                  <remove value="Default.htm" />
  55:                  <remove value="Default.asp" />
  56:                  <remove value="index.htm" />
  57:                  <remove value="index.html" />
  58:                  <remove value="iisstart.htm" />
  59:                  <remove value="default.aspx" />
  60:              </files>
  61:          </defaultDocument>
  62:          <staticContent>
  63:              <mimeMap fileExtension=".svc" mimeType="application/octet-stream" />
  64:          </staticContent>
  65:    </system.webServer>
  66:    
  67:  </configuration>

Ще можна подивитися у цьому проекту на бінарнік, що викладається на хостинг, бо в ньому є усі визначення LINQ-To-SQL та інтерфейсів сервісів.




More:






WindowsApi context:



Comments ( )
Link to this page: //www.vb-net.com/Soap-Wsdl-service/index.htm
< THANKS ME>