(MVC) MVC (2014)

Электронный магазин запчастей SHEL-AUTO.RU на web-сервисах EMEX.RU.

Судя по количеству денег, которые я вижу в базе - это мой самый коммерчески удачный проект за всю историю, через базу прошли заказы на миллионы долларов, несмотря что я ее периодически очищал, чтобы сократить размеры.

Этот проект оттачивался много лет, а потом по непонятным для меня причинам был закрыт заказчиком. Закрыт после доведения всего проекта до совершенства, после вылизывания малейших шероховатостей. Только за последний год существования проекта было добавлено множество фишек:

Проект был идеально вылизан, приносил огромные деньги и ... вдруг закрылся. Я так и не понял почему. Причем расстались мы с владельцем бизнеса отлично, напоследок он мне дал вот такую рекомендацию. Ну вероятно по какой-то причине изменились планы владельца этого бизнеса.



Теперь, когда этот проект никому не нужен, я буду потихоньку показать некоторые его отдельные части, ниже вы видите формы админки.



Этот проект я написал на MVC и он был достаточно крученым. Он базировался на сервисах EMEX.RU



И ниже я покажу один из многих-многих своих модулей общения с сервисом EMEX.


   1:  Public Class Emex
   2:   
   3:      Dim PACKETSIZE As Integer = 20
   4:   
   5:      'State - Текущий статус клиента, он может быть установлен вручную админом 
   6:      'Status - фактический статус корзины EmexStatus
   7:   
   8:      'State_i    State_Name    State_Comment
   9:      '0    Не заказано        Товар отобран в корзину, но заказ не оформлен клиентом магазина
  10:      '1    Заказ принят    Заказ принят магазином SHEL
  11:      '2    Basket            Начальное состояние корзины Эмекса
  12:      '3    Order            Состояние корзины Эмекса - офорлен заказ
  13:      '4    Нет ответа        Заказанного товара нет в корзине Эмекса.
  14:      '5    Заказано        Заказ принят корзиной Эмекса (начальное состояние обработки заказа в Emex)
  15:      '6    В заказе        Принято поставщиком, но всё ещё не выкуплено у владельца. 
  16:      '7    Выкуплено        Выкуплено Эмексом у поставщика, для последующего поступления на склад. 
  17:      '8    В пути            Находится в пути на склад Эмекса
  18:      '9    Пришло            Заказ находится на складе, но все ещё не выдан заказчику.
  19:      '10    Выдано            Финальная стадия для движения товара у Эмекса.
  20:      '11    Нет в наличии    Товара нет в наличии.
  21:      '12    Ошибка заказа    Не удалось добавить товар в корзину Эмекса.
  22:      '13    Отменено        SHEL отменил отправку заказа в корзину Эмекса.
  23:      '14    Пришло рег        Пришло на региональный склад
  24:      '15    Отправлено ОМСК    Выдано региональный склад
  25:      '16    Ошибка заказа2     Ошибка заказа - 2
  26:      '17    Ошибка заказа3    Ошибка заказа - 3
  27:      '18    Ошибка заказа4    Ошибка заказа - 4
  28:      '19    В корзине        Возвращено в корзину потребителя
  29:      '20    В заказ            Обработка данных для выполнения заказа
  30:      '21    В заказ            Отправлено потребителем в заказ и ожидает обработки системой
  31:      '22    Заморожено        Отправка в Эмекс приостановлена до получения оплаты
  32:      '23 Поступило ОМСК  Поступило на склад в ОМСК
  33:   
  34:      Function SurveyFilter(RawEmexRows As System.Collections.Generic.List(Of EmexBasket1)) As System.Collections.Generic.List(Of EmexBasket1)
  35:          Dim EmexRows As New System.Collections.Generic.List(Of EmexBasket1)
  36:          'Удалить все записи, где статусы модифицированы вручную
  37:          For Each One As EmexBasket1 In RawEmexRows
  38:              If IsDBNull(One.SetManualState) Then
  39:                  'опрос не производить для состояний (Не заказано, Заказ принят, Ошибка заказа, Нет в наличии, Отменено, Выдано рег)
  40:                  If One.State <> 0 And One.State <> 1 And One.State <> 12 And One.State <> 11 And One.State <> 13 And One.State <> 15 Then
  41:                      EmexRows.Add(One)
  42:                  End If
  43:              ElseIf One.SetManualState = 0 Then
  44:                  'опрос не производить для состояний (Не заказано, Заказ принят, Ошибка заказа, Нет в наличии, Отменено, Выдано рег)
  45:                  If One.State <> 0 And One.State <> 1 And One.State <> 12 And One.State <> 11 And One.State <> 13 And One.State <> 15 Then
  46:                      EmexRows.Add(One)
  47:                  End If
  48:              End If
  49:          Next
  50:          Return EmexRows
  51:      End Function
  52:   
  53:  #Region "Обновление State запускается периодически процессом из Global.asax"
  54:      'запускается периодически процессом из Global.asax
  55:      Public Sub RefreshState()
  56:          Dim db1 As New OmskDataContext
  57:          Dim EmexRowsRaw As System.Collections.Generic.List(Of EmexBasket1) = DB.AdminReadSavedEmexBastet1(0, db1)
  58:          Dim EmexRows As System.Collections.Generic.List(Of EmexBasket1)
  59:          EmexRows = SurveyFilter(EmexRowsRaw)
  60:          If EmexRows IsNot Nothing Then
  61:              If EmexRows.Count > 0 Then
  62:                  Dim X As New Emex
  63:                  X.RefreshForEachRowState(db1, EmexRows)
  64:              End If
  65:          End If
  66:      End Sub
  67:   
  68:      'запускается периодически процессом из Global.asax
  69:      Sub RefreshForEachRowState(db1 As OmskDataContext, EmexRows As System.Collections.Generic.List(Of EmexBasket1))
  70:          Dim Arr1(EmexRows.Count - 1) As Long
  71:          Dim Arr2(EmexRows.Count - 1) As Int32
  72:          For i As Integer = 0 To EmexRows.Count - 1
  73:              Arr1(i) = EmexRows(i).EmexNum
  74:              Arr2(i) = EmexRows(i).EmexNum
  75:              db1.RequestLogs.InsertOnSubmit(New RequestLog With {.CrDate = Now, .id = EmexRows(i).id, .Type = 0})
  76:          Next
  77:          db1.SubmitChanges()
  78:          Try
  79:              Dim Arr1_1(PACKETSIZE - 1) As Long
  80:              Dim Arr2_1(PACKETSIZE - 1) As Int32
  81:              For J As Integer = 0 To ((EmexRows.Count - 1) \ PACKETSIZE) - 1
  82:                  Array.Copy(Arr1, J * PACKETSIZE, Arr1_1, 0, PACKETSIZE)
  83:                  Array.Copy(Arr2, J * PACKETSIZE, Arr2_1, 0, PACKETSIZE)
  84:                  RefreshEmexState100(Arr1_1, Arr2_1, db1, EmexRows)
  85:                  System.Threading.Thread.Sleep(100)
  86:              Next
  87:              Dim Reminder As Integer = (EmexRows.Count - 1) Mod PACKETSIZE
  88:              ReDim Arr1_1(Reminder)
  89:              ReDim Arr2_1(Reminder)
  90:              Array.Copy(Arr1, EmexRows.Count - 1 - Reminder, Arr1_1, 0, Reminder + 1)
  91:              Array.Copy(Arr2, EmexRows.Count - 1 - Reminder, Arr2_1, 0, Reminder + 1)
  92:              System.Threading.Thread.Sleep(100)
  93:              RefreshEmexState100(Arr1_1, Arr2_1, db1, EmexRows)
  94:   
  95:          Catch ex As Exception
  96:              db1.TraceAdd("RefreshEmexState Error", ex.Message)
  97:          End Try
  98:      End Sub
  99:   
 100:      'запускается периодически процессом из Global.asax
 101:      Public Sub RefreshEmexState100(Arr1() As Long, Arr2() As Int32, db1 As OmskDataContext, EmexRows As System.Collections.Generic.List(Of EmexBasket1))
 102:          'это обработка заказов в корзине, по которым движение не началось
 103:          Dim EmEx_Basket As New ru.emex.EmEx_Basket.EmEx_Basket
 104:          Dim XML_Result As String = EmEx_Basket.Basket_ByGlobalId2(Long.Parse(System.Configuration.ConfigurationManager.AppSettings("EmexLogin1")), System.Configuration.ConfigurationManager.AppSettings("EmexPass1"), Arr2, ru.emex.EmEx_Basket.BasketPart.all)
 105:          If XML_Result <> "" And XML_Result <> "<Basket xmlns=""http://tempuri.org/Basket.xsd"" />" Then
 106:              'сначала обработка заказов по которым еще нет движения
 107:              ProcessBasketResponse2(XML_Result, db1, EmexRows)
 108:          End If
 109:          'это обработка заказов, по которым уже началось движение в Эмексе
 110:          Dim EmEx_InMotion As New ru.emex.EmExInmotion.EmExInmotion
 111:          Dim InmotionResult As ru.emex.EmExInmotion.InmConsumer() = EmEx_InMotion.InMotion_Consumer_ByGlobalIdAdv(Long.Parse(System.Configuration.ConfigurationManager.AppSettings("EmexLogin1")), System.Configuration.ConfigurationManager.AppSettings("EmexPass1"), Arr1)
 112:          If InmotionResult IsNot Nothing Then
 113:              If InmotionResult.Count > 0 Then
 114:                  For Each One As ru.emex.EmExInmotion.InmConsumer In InmotionResult
 115:                      For Each OneRow As EmexBasket1 In EmexRows
 116:                          If OneRow.id.ToString = One.PotrebitelReference Then
 117:                              'мои статусы ставятся по таблице State
 118:                              Select Case One.State
 119:                                  Case 1 'Принято поставщиком, но всё ещё не выкуплено у владельца. 
 120:                                      db1.ChangeState(6, OneRow.id)
 121:                                      db1.AddLog(OneRow.id, "Emex-RefreshEmexState100", Nothing, 6, Nothing, Nothing)
 122:                                  Case 3 'Находится в пути на склад Эмекса
 123:                                      db1.ChangeState(8, OneRow.id)
 124:                                      db1.AddLog(OneRow.id, "Emex-RefreshEmexState100", Nothing, 8, Nothing, Nothing)
 125:                                  Case 4  'Заказ находится на складе Эмекса, но все ещё не выдан заказчику.
 126:                                      db1.ChangeState(9, OneRow.id)
 127:                                      db1.AddLog(OneRow.id, "Emex-RefreshEmexState100", Nothing, 9, Nothing, Nothing)
 128:                                  Case 5 'Заказ выдан заказчику, финальная стадия для движения EmEx.
 129:                                      db1.ChangeState(10, OneRow.id)
 130:                                      db1.AddLog(OneRow.id, "Emex-RefreshEmexState100", Nothing, 10, Nothing, Nothing)
 131:                                  Case 7 'Только для региональных складов. "Пришло".
 132:                                      db1.SetRealKol(One.AccPriceOrdPotrRUR, One.AccPriceLastPotrRUR, One.AccQuantity, OneRow.id)
 133:                                      db1.ChangeState(14, OneRow.id)
 134:                                      db1.AddLog(OneRow.id, "Emex-RefreshEmexState100", Nothing, 14, Nothing, Nothing)
 135:                                  Case 8 'Только для региональных складов. "Выдано".
 136:                                      db1.ChangeState(15, OneRow.id)
 137:                                      db1.AddLog(OneRow.id, "Emex-RefreshEmexState100", Nothing, 15, Nothing, Nothing)
 138:                                  Case 10 'В корзине
 139:                                      db1.ChangeState(19, OneRow.id)
 140:                                      db1.AddLog(OneRow.id, "Emex-RefreshEmexState100", Nothing, 19, Nothing, Nothing)
 141:                                  Case 21 'Выкуплено у поставщика, для последующего поступления на склад Эмекса
 142:                                      db1.ChangeState(7, OneRow.id)
 143:                                      db1.AddLog(OneRow.id, "Emex-RefreshEmexState100", Nothing, 7, Nothing, Nothing)
 144:                                  Case 22 'Нет в наличии. Ответ поставщика
 145:                                      db1.ChangeState(11, OneRow.id)
 146:                                      db1.AddLog(OneRow.id, "Emex-RefreshEmexState100", Nothing, 11, Nothing, Nothing)
 147:                                  Case 30 'В заказ
 148:                                      db1.ChangeState(20, OneRow.id)
 149:                                      db1.AddLog(OneRow.id, "Emex-RefreshEmexState100", Nothing, 20, Nothing, Nothing)
 150:                                  Case 32 'В заказ
 151:                                      db1.ChangeState(21, OneRow.id)
 152:                                      db1.AddLog(OneRow.id, "Emex-RefreshEmexState100", Nothing, 21, Nothing, Nothing)
 153:                                  Case Else
 154:                                      db1.TraceAdd("RefreshEmexState NewState", One.State)
 155:                              End Select
 156:                              Exit For
 157:                          End If
 158:                      Next
 159:                  Next
 160:              End If
 161:          End If
 162:      End Sub
 163:   
 164:      'запускается периодически процессом из Global.asax
 165:      Public Sub ProcessBasketResponse2(XMLString1 As String, db1 As OmskDataContext, EmexRows As System.Collections.Generic.List(Of EmexBasket1))
 166:          Dim XML1 As New System.Xml.XmlDocument
 167:          XML1.LoadXml(XMLString1)
 168:          Dim BasketNamespace As System.Xml.XmlNamespaceManager = New System.Xml.XmlNamespaceManager(XML1.NameTable)
 169:          BasketNamespace.AddNamespace("bk", "http://tempuri.org/Basket.xsd")
 170:          If XML1.SelectNodes("bk:Basket/bk:Data", BasketNamespace) IsNot Nothing Then
 171:              If XML1.SelectNodes("bk:Basket/bk:Data", BasketNamespace).Count > 0 Then
 172:                  For Each OneRow As EmexBasket1 In EmexRows
 173:                      For i As Integer = 0 To XML1.SelectNodes("bk:Basket/bk:Data", BasketNamespace).Count - 1
 174:                          Dim CurrentNode As System.Xml.XmlNode = XML1.SelectNodes("bk:Basket/bk:Data", BasketNamespace)(i)
 175:                          If CurrentNode.SelectNodes("bk:Reference", BasketNamespace)(0).InnerText = OneRow.id.ToString Then
 176:                              Select Case CurrentNode.SelectNodes("bk:BasketPart", BasketNamespace)(0).InnerText
 177:                                  Case "Basket"
 178:                                      db1.ChangeState(2, OneRow.id)
 179:                                      db1.AddLog(OneRow.id, "Emex-ProcessBasketResponse2", Nothing, 2, Nothing, Nothing)
 180:                                  Case "Order"
 181:                                      db1.ChangeState(3, OneRow.id)
 182:                                      db1.AddLog(OneRow.id, "Emex-ProcessBasketResponse2", Nothing, 3, Nothing, Nothing)
 183:                                  Case Else
 184:                                      db1.TraceAdd("ProcessBasketResponse NewState", XMLString1)
 185:                              End Select
 186:                              GoTo NodePtocessed
 187:                          End If
 188:                      Next
 189:                      'db1.ChangeState(4, OneRow.id)
 190:                      'db1.AddLog(OneRow.id, "Emex-ProcessBasketResponse2", Nothing, 4, Nothing, Nothing)
 191:  NodePtocessed:
 192:                  Next
 193:              End If
 194:          End If
 195:      End Sub
 196:   
 197:  #End Region
 198:      'надстройка над ручным изменением статуса, чтобы форма открывалась быстрее
 199:      Public Sub RefreshEmexAuto()
 200:          Dim db1 As New OmskDataContext
 201:          Try
 202:              Dim EmexRows As System.Collections.Generic.List(Of EmexBasket1) = DB.AdminReadSavedEmexBastet1(0, db1)
 203:              If EmexRows IsNot Nothing Then
 204:                  If EmexRows.Count > 0 Then
 205:                      '
 206:                      Dim X As New Emex
 207:                      X.RefreshEmexStatus(db1, EmexRows)
 208:                      '
 209:                  End If
 210:              End If
 211:          Catch ex As Exception
 212:              '
 213:          End Try
 214:      End Sub
 215:   
 216:      'отбор записей у которых нет Glogal ID
 217:      Public Sub GetNothingGlobalIDRows()
 218:          Dim db1 As New OmskDataContext
 219:          Dim EmexRows As System.Collections.Generic.List(Of Basket) = (From X In db1.Baskets Take 100 Select X Where X.Archive = 0 And X.EmexNum = 0 Order By X.i Descending).ToList
 220:          For Each OneRow As Basket In EmexRows
 221:              GetStatusFromRowID(db1, OneRow)
 222:          Next
 223:      End Sub
 224:   
 225:   
 226:      'опрос корзины Эмекса не по Global_ID а по нашему RowID
 227:      Sub GetStatusFromRowID(db1 As OmskDataContext, OneRow As Basket)
 228:          Try
 229:              Dim EmEx_Basket As New ru.emex.EmEx_NewBasket.EmEx_Basket
 230:              EmEx_Basket.Timeout = 10000
 231:              '
 232:              Dim Result() As ru.emex.EmEx_NewBasket.BasketConsumer
 233:              Dim DelayCount As Integer = 0
 234:              While DelayCount <= 10
 235:                  Result = EmEx_Basket.Basket_ByFilterAdv(Long.Parse(System.Configuration.ConfigurationManager.AppSettings("EmexLogin1")), System.Configuration.ConfigurationManager.AppSettings("EmexPass1"), ru.emex.EmEx_NewBasket.BasketPart.all, "Reference==""" & OneRow.id.ToString & """")
 236:                  Threading.Thread.Sleep(300)
 237:                  If Result IsNot Nothing Then
 238:                      If Result.Count > 0 Then
 239:                          'товар попал в корзину - отмечаем его идентификатор GlobalID (построчно по всем товарам)
 240:                          OneRow.EmexNum = Result(0).GlobalId
 241:                          db1.SubmitChanges()
 242:                          Exit Sub
 243:                      End If
 244:                  End If
 245:                  DelayCount = DelayCount + 1
 246:              End While
 247:   
 248:          Catch ex As Exception
 249:              db1.TraceAdd("GetStatusFromRowID Error 17C", ex.Message & " " & OneRow.id.ToString)
 250:          End Try
 251:   
 252:      End Sub
 253:   
 254:  #Region "Установка Status - фактического статуса корзины EmexStatus (действие по кнопке ОБНОВИТЬ у админа)"
 255:      'прочитать состояние заказа - действие по кнопке ОБНОВИТЬ у админа
 256:      Public Sub RefreshEmexStatus(db1 As OmskDataContext, RawEmexRows As System.Collections.Generic.List(Of EmexBasket1))
 257:          Dim EmexRows As System.Collections.Generic.List(Of EmexBasket1)
 258:          EmexRows = SurveyFilter(RawEmexRows)
 259:          Dim Arr1(EmexRows.Count - 1) As Long
 260:          Dim Arr2(EmexRows.Count - 1) As Int32
 261:          For i As Integer = 0 To EmexRows.Count - 1
 262:              Arr1(i) = EmexRows(i).EmexNum
 263:              Arr2(i) = EmexRows(i).EmexNum
 264:              db1.RequestLogs.InsertOnSubmit(New RequestLog With {.CrDate = Now, .id = EmexRows(i).id, .Type = 1})
 265:          Next
 266:          db1.SubmitChanges()
 267:          Try
 268:              Dim Arr1_1(PACKETSIZE - 1) As Long
 269:              Dim Arr2_1(PACKETSIZE - 1) As Int32
 270:              For J As Integer = 0 To ((EmexRows.Count - 1) \ PACKETSIZE) - 1
 271:                  Array.Copy(Arr1, J * PACKETSIZE, Arr1_1, 0, PACKETSIZE)
 272:                  Array.Copy(Arr2, J * PACKETSIZE, Arr2_1, 0, PACKETSIZE)
 273:                  RefreshEmexStatus100(Arr1_1, Arr2_1, db1, EmexRows)
 274:                  System.Threading.Thread.Sleep(100)
 275:              Next
 276:              Dim Reminder As Integer = (EmexRows.Count - 1) Mod PACKETSIZE
 277:              ReDim Arr1_1(Reminder)
 278:              ReDim Arr2_1(Reminder)
 279:              Array.Copy(Arr1, EmexRows.Count - 1 - Reminder, Arr1_1, 0, Reminder + 1)
 280:              Array.Copy(Arr2, EmexRows.Count - 1 - Reminder, Arr2_1, 0, Reminder + 1)
 281:              System.Threading.Thread.Sleep(100)
 282:              RefreshEmexStatus100(Arr1_1, Arr2_1, db1, EmexRows)
 283:          Catch ex As Exception
 284:              db1.TraceAdd("RefreshEmexStatus Error", ex.Message)
 285:          End Try
 286:      End Sub
 287:   
 288:   
 289:      'в одном запросе не более 100 GlobalID - действие по кнопке ОБНОВИТЬ у админа
 290:      Sub RefreshEmexStatus100(Arr1() As Long, Arr2() As Int32, db1 As OmskDataContext, EmexRows As System.Collections.Generic.List(Of EmexBasket1))
 291:          'это обработка заказов в корзине, по которым движение не началось
 292:          Dim EmEx_Basket As New ru.emex.EmEx_Basket.EmEx_Basket
 293:          Dim XML_Result As String = EmEx_Basket.Basket_ByGlobalId2(Long.Parse(System.Configuration.ConfigurationManager.AppSettings("EmexLogin1")), System.Configuration.ConfigurationManager.AppSettings("EmexPass1"), Arr2, ru.emex.EmEx_Basket.BasketPart.all)
 294:          If XML_Result <> "" And XML_Result <> "<Basket xmlns=""http://tempuri.org/Basket.xsd"" />" Then
 295:              'сначала обработка заказов по которым еще нет движения
 296:              ProcessBasketResponse(XML_Result, db1, EmexRows)
 297:          End If
 298:          'это обработка заказов, по которым уже началось движение в Эмексе
 299:          Dim EmEx_InMotion As New ru.emex.EmExInmotion.EmExInmotion
 300:          Dim InmotionResult As ru.emex.EmExInmotion.InmConsumer() = EmEx_InMotion.InMotion_Consumer_ByGlobalIdAdv(Long.Parse(System.Configuration.ConfigurationManager.AppSettings("EmexLogin1")), System.Configuration.ConfigurationManager.AppSettings("EmexPass1"), Arr1)
 301:          If InmotionResult IsNot Nothing Then
 302:              If InmotionResult.Count > 0 Then
 303:                  For Each One As ru.emex.EmExInmotion.InmConsumer In InmotionResult
 304:                      For Each OneRow As EmexBasket1 In EmexRows
 305:                          If OneRow.id.ToString = One.PotrebitelReference Then
 306:                              'мои статусы ставятся по таблице State
 307:                              Select Case One.State
 308:                                  Case 1 'Принято поставщиком, но всё ещё не выкуплено у владельца. 
 309:                                      db1.ChangeEmexStatus(6, OneRow.id)
 310:                                      db1.AddLog(OneRow.id, "Emex-RefreshEmexStatus100", Nothing, Nothing, Nothing, 6)
 311:                                  Case 3 'Находится в пути на склад Эмекса
 312:                                      db1.ChangeEmexStatus(8, OneRow.id)
 313:                                      db1.AddLog(OneRow.id, "Emex-RefreshEmexStatus100", Nothing, Nothing, Nothing, 8)
 314:                                  Case 4  'Заказ находится на складе Эмекса, но все ещё не выдан заказчику.
 315:                                      db1.ChangeEmexStatus(9, OneRow.id)
 316:                                      db1.AddLog(OneRow.id, "Emex-RefreshEmexStatus100", Nothing, Nothing, Nothing, 9)
 317:                                  Case 5 'Заказ выдан заказчику, финальная стадия для движения EmEx.
 318:                                      db1.ChangeEmexStatus(10, OneRow.id)
 319:                                      db1.AddLog(OneRow.id, "Emex-RefreshEmexStatus100", Nothing, Nothing, Nothing, 10)
 320:                                  Case 7 'Только для региональных складов. "Пришло".
 321:                                      db1.SetRealKol(One.AccPriceOrdPotrRUR, One.AccPriceLastPotrRUR, One.AccQuantity, OneRow.id)
 322:                                      db1.ChangeEmexStatus(14, OneRow.id)
 323:                                      db1.AddLog(OneRow.id, "Emex-RefreshEmexStatus100", Nothing, Nothing, Nothing, 14)
 324:                                  Case 8 'Только для региональных складов. "Выдано".
 325:                                      db1.ChangeEmexStatus(15, OneRow.id)
 326:                                      db1.AddLog(OneRow.id, "Emex-RefreshEmexStatus100", Nothing, Nothing, Nothing, 15)
 327:                                  Case 10 'В корзине
 328:                                      db1.ChangeEmexStatus(19, OneRow.id)
 329:                                      db1.AddLog(OneRow.id, "Emex-RefreshEmexStatus100", Nothing, Nothing, Nothing, 19)
 330:                                  Case 21 'Выкуплено у поставщика, для последующего поступления на склад Эмекса
 331:                                      db1.ChangeEmexStatus(7, OneRow.id)
 332:                                      db1.AddLog(OneRow.id, "Emex-RefreshEmexStatus100", Nothing, Nothing, Nothing, 7)
 333:                                  Case 22 'Нет в наличии. Ответ поставщика
 334:                                      db1.ChangeEmexStatus(11, OneRow.id)
 335:                                      db1.AddLog(OneRow.id, "Emex-RefreshEmexStatus100", Nothing, Nothing, Nothing, 11)
 336:                                  Case 30 'В заказ
 337:                                      db1.ChangeEmexStatus(20, OneRow.id)
 338:                                      db1.AddLog(OneRow.id, "Emex-RefreshEmexStatus100", Nothing, Nothing, Nothing, 20)
 339:                                  Case 32 'В заказ
 340:                                      db1.ChangeEmexStatus(21, OneRow.id)
 341:                                      db1.AddLog(OneRow.id, "Emex-RefreshEmexStatus100", Nothing, Nothing, Nothing, 21)
 342:                                  Case Else
 343:                                      db1.TraceAdd("RefreshEmexStatus NewStatus", One.State)
 344:                              End Select
 345:                              Exit For
 346:                          End If
 347:                      Next
 348:                  Next
 349:              End If
 350:          End If
 351:      End Sub
 352:   
 353:      'действие по кнопке ОБНОВИТЬ у админа
 354:      Public Sub ProcessBasketResponse(XMLString1 As String, db1 As OmskDataContext, EmexRows As System.Collections.Generic.List(Of EmexBasket1))
 355:          Dim XML1 As New System.Xml.XmlDocument
 356:          XML1.LoadXml(XMLString1)
 357:          Dim BasketNamespace As System.Xml.XmlNamespaceManager = New System.Xml.XmlNamespaceManager(XML1.NameTable)
 358:          BasketNamespace.AddNamespace("bk", "http://tempuri.org/Basket.xsd")
 359:          If XML1.SelectNodes("bk:Basket/bk:Data", BasketNamespace) IsNot Nothing Then
 360:              If XML1.SelectNodes("bk:Basket/bk:Data", BasketNamespace).Count > 0 Then
 361:                  For Each OneRow As EmexBasket1 In EmexRows
 362:                      For i As Integer = 0 To XML1.SelectNodes("bk:Basket/bk:Data", BasketNamespace).Count - 1
 363:                          Dim CurrentNode As System.Xml.XmlNode = XML1.SelectNodes("bk:Basket/bk:Data", BasketNamespace)(i)
 364:                          If CurrentNode.SelectNodes("bk:Reference", BasketNamespace)(0).InnerText = OneRow.id.ToString Then
 365:                              Select Case CurrentNode.SelectNodes("bk:BasketPart", BasketNamespace)(0).InnerText
 366:                                  Case "Basket"
 367:                                      db1.ChangeEmexStatus(2, OneRow.id)
 368:                                      db1.AddLog(OneRow.id, "Emex-ProcessBasketResponse", Nothing, Nothing, Nothing, 2)
 369:                                  Case "Order"
 370:                                      db1.ChangeEmexStatus(3, OneRow.id)
 371:                                      db1.AddLog(OneRow.id, "Emex-ProcessBasketResponse", Nothing, Nothing, Nothing, 3)
 372:                                  Case Else
 373:                                      db1.TraceAdd("ProcessBasketResponse NewStatus", XMLString1)
 374:                              End Select
 375:                              GoTo NodePtocessed
 376:                          End If
 377:                      Next
 378:                      'db1.ChangeEmexStatus(4, OneRow.id)
 379:                      'db1.AddLog(OneRow.id, "Emex-ProcessBasketResponse", Nothing, Nothing, Nothing, 4)
 380:  NodePtocessed:
 381:                  Next
 382:              End If
 383:          End If
 384:      End Sub
 385:  #End Region
 386:   
 387:   
 388:      'отправка одного товара в корзину асинхронно
 389:      Public Sub SendToBasket(db1 As OmskDataContext, OneRow As Basket)
 390:          Dim EmEx_Basket As New ru.emex.EmEx_NewBasket.EmEx_Basket
 391:          EmEx_Basket.Timeout = 10000
 392:          '
 393:          Dim Num As Integer = 0
 394:          Dim ePrices(1) As ru.emex.EmEx_NewBasket.EPrice
 395:          '
 396:          Dim KeyStr As String = OneRow.Keys
 397:          Dim Key() As String = KeyStr.Split("~|~")
 398:   
 399:          'журнал
 400:          Dim XML1 As String
 401:          XML1 = "<Data>" & _
 402:          "<Num>" & Num & "</Num>" & _
 403:          "<MLogo>" & Key(20) & "</MLogo>" & _
 404:          "<DNum>" & Key(2) & "</DNum>" & _
 405:          "<Name>" & Key(4) & "</Name>" & _
 406:          "<Quan>" & OneRow.Kol & "</Quan>" & _
 407:          "<Price>" & Key(6) & "</Price>" & _
 408:          "<PLogo>" & Key(12) & "</PLogo>" & _
 409:          "<DLogo>" & Key(18) & "</DLogo>" & _
 410:          "<DeliveryRegionType>PRI</DeliveryRegionType>" & _
 411:          "<Ref>" & OneRow.id.ToString & "</Ref>" & _
 412:          "<Com>" & OneRow.Comment & "</Com>" & _
 413:          "<Notc></Notc>" & _
 414:          "</Data>"
 415:          '
 416:          'Num - номер по порядку
 417:          'MLogo - лого изготовителя
 418:          'DNum - уникальный номер детали
 419:          'Name - наименование детали русское
 420:          'Quan - количество деталей
 421:          'Price - цена рублевая
 422:          'PLogo - лого прайса детали
 423:          'DLogo - лого доставки
 424:          'DeliveryRegionType - тип доставки по региону. Если этот элемент не задан, то сохраняется значение PRI
 425:          'Ref - поле reference
 426:          'Com - поле комментария. Также в этом поле можно задавать разрешенные признаки детали. Вводить их в любом порядке, через пробел. Например BRAND ONLY
 427:          'Notc - признак безналичной оплаты
 428:          '
 429:          ePrices(0) = New ru.emex.EmEx_NewBasket.EPrice
 430:          ePrices(0).Num = Num
 431:          ePrices(0).Ref = OneRow.id.ToString
 432:          ePrices(0).Com = OneRow.Comment
 433:          ePrices(0).Name = Key(4)
 434:          ePrices(0).Price = Key(6)
 435:          ePrices(0).DNum = Key(2)
 436:          ePrices(0).DLogo = Key(18)
 437:          ePrices(0).MLogo = Key(20)
 438:          ePrices(0).PLogo = Key(12)
 439:          ePrices(0).Quan = OneRow.Kol
 440:          'ePrices.DeliveryRegionType
 441:          'ePrices.Notc
 442:          '
 443:          'выполнили общий учет запроса
 444:          db1.TraceAdd("InsertToBasket2Async RequestA", XML1)
 445:          '
 446:          OneRow.State = 5
 447:          db1.AddLog(OneRow.id, "Emex-SendToBasketA2AsyncA", Nothing, 5, Nothing, Nothing)
 448:          '
 449:          'теперь собственно запрос на помещение в корзину и учет ответа
 450:          Try
 451:              EmEx_Basket.InsertToBasket2Async(Long.Parse(System.Configuration.ConfigurationManager.AppSettings("EmexLogin1")), System.Configuration.ConfigurationManager.AppSettings("EmexPass1"), ePrices)
 452:              '
 453:          Catch ex As Exception
 454:              OneRow.State = 18
 455:              db1.AddLog(OneRow.id, "Emex-SendToBasket-Err1A", Nothing, 18, Nothing, Nothing)
 456:              db1.TraceAdd("InsertToBasket2Async Error1A", ex.Message)
 457:              OneRow.EmexBasketError = ex.Message
 458:              db1.SubmitChanges()
 459:          End Try
 460:          '
 461:          'построчный учет ответа по каждому товару
 462:          '
 463:          Try
 464:              Dim Result() As ru.emex.EmEx_NewBasket.BasketConsumer
 465:              Dim DelayCount As Integer = 0
 466:              While DelayCount <= 10
 467:                  Result = EmEx_Basket.Basket_ByFilterAdv(Long.Parse(System.Configuration.ConfigurationManager.AppSettings("EmexLogin1")), System.Configuration.ConfigurationManager.AppSettings("EmexPass1"), ru.emex.EmEx_NewBasket.BasketPart.all, "Reference==""" & OneRow.id.ToString & """")
 468:                  Threading.Thread.Sleep(300)
 469:                  If Result IsNot Nothing Then
 470:                      If Result.Count > 0 Then
 471:                          'товар попал в корзину - отмечаем его идентификатор GlobalID (построчно по всем товарам)
 472:                          OneRow.EmexNum = Result(0).GlobalId
 473:                          GoTo Ok1
 474:                      End If
 475:                  End If
 476:                  DelayCount = DelayCount + 1
 477:              End While
 478:              '
 479:              OneRow.State = 12
 480:              db1.AddLog(OneRow.id, "Emex-SendToBasket-Err2A", Nothing, 12, Nothing, Nothing)
 481:              db1.TraceAdd("InsertToBasket2Async Error 12A", OneRow.id.ToString)
 482:              '
 483:              'If Not XML_Result.ToString.Contains("<GlobalId />") Then
 484:              '    Dim GlobalID As String = ""
 485:              '    GlobalID = Emex.GetGlobalID_1(XML_Result)
 486:              '    If GlobalID <> "" Then
 487:              '        'товар попал в корзину - отмечаем его идентификатор GlobalID (построчно по всем товарам)
 488:              '        OneRow.EmexNum = GlobalID
 489:              '    Else
 490:              '        OneRow.State = 12
 491:              '        db1.AddLog(OneRow.id, "Emex-SendToBasketA", Nothing, 12, Nothing, Nothing)
 492:              '        db1.TraceAdd("InsertToBasket Error 12A", XML_Result)
 493:              '    End If
 494:              'Else
 495:              '    OneRow.State = 16
 496:              '    db1.AddLog(OneRow.id, "Emex-SendToBasketA", Nothing, 16, Nothing, Nothing)
 497:              'End If
 498:              '
 499:  Ok1:
 500:              db1.SubmitChanges()
 501:   
 502:              '
 503:          Catch ex As Exception
 504:              OneRow.State = 17
 505:              db1.AddLog(OneRow.id, "Emex-SendToBasket-Err3A", Nothing, 17, Nothing, Nothing)
 506:              db1.TraceAdd("InsertToBasket2Async Error 17A", ex.Message & " " & OneRow.id.ToString)
 507:              OneRow.EmexBasketError = ex.Message
 508:              db1.SubmitChanges()
 509:          End Try
 510:   
 511:      End Sub
 512:   
 513:   
 514:      ''' <summary>
 515:      ''' Ответ сервиса на помещение в корзину
 516:      ''' </summary>
 517:      Public Shared Function GetGlobalID_1(ByVal XML_Result As String) As String
 518:          Dim GlobalID As String = ""
 519:          Dim Xml1 As New System.Xml.XmlDocument
 520:          Dim X_GlobalID As System.Xml.XmlNode
 521:          Try
 522:              Dim Mem As New IO.StringReader(XML_Result)
 523:              Xml1.Load(Mem)
 524:              X_GlobalID = Xml1.SelectNodes("DocumentElement/Data/GlobalId")(0)
 525:              GlobalID = X_GlobalID.InnerText
 526:              Return GlobalID
 527:          Catch ex As Exception
 528:              'Lerr1.Text = ex.Message.Replace("<", "&lt;").Replace(">", "&gt;")
 529:              Return ""
 530:          End Try
 531:          '<DocumentElement>
 532:          '<Data>
 533:          '<Num>3</Num>
 534:          '<GlobalId />
 535:          '<Comment>Неправильный прайс. </Comment>
 536:          '</Data>
 537:          '</DocumentElement>
 538:          '
 539:          '<DocumentElement>
 540:          '<Data>
 541:          '<Num>3</Num>
 542:          '<GlobalId>10274508</GlobalId>
 543:          '<Comment />
 544:          '</Data>
 545:          '</DocumentElement>
 546:      End Function
 547:   
 548:      ''' <summary>
 549:      ''' Ответ сервиса на обзор корзины
 550:      ''' </summary>
 551:      Function GetGlobalID_2(ByVal XML_Result As String) As Collections.ArrayList
 552:          Dim GlobalID As New Collections.ArrayList
 553:          Dim Xml1 As New System.Xml.XmlDocument
 554:          Try
 555:              Dim Mem As New IO.StringReader(XML_Result)
 556:              Xml1.Load(Mem)
 557:              Dim BasketNamespace As System.Xml.XmlNamespaceManager = New System.Xml.XmlNamespaceManager(Xml1.NameTable)
 558:              BasketNamespace.AddNamespace("bk", "http://tempuri.org/Basket.xsd")
 559:              If Xml1.SelectNodes("bk:Basket/bk:Data/bk:GlobalId", BasketNamespace) IsNot Nothing Then
 560:                  If Xml1.SelectNodes("bk:Basket/bk:Data/bk:GlobalId", BasketNamespace).Count > 0 Then
 561:                      For i As Integer = 0 To Xml1.SelectNodes("bk:Basket/bk:Data/bk:GlobalId", BasketNamespace).Count - 1
 562:                          GlobalID.Add(Xml1.SelectNodes("bk:Basket/bk:Data/bk:GlobalId", BasketNamespace)(i).InnerText)
 563:                      Next
 564:                  End If
 565:              End If
 566:              Return GlobalID
 567:          Catch ex As Exception
 568:              'Lerr1.Text = ex.Message.Replace("<", "&lt;").Replace(">", "&gt;")
 569:          End Try
 570:   
 571:          '<Basket xmlns="http://tempuri.org/Basket.xsd">
 572:          '  <Data>
 573:          '    <GlobalId>10340377</GlobalId>
 574:          '    <timestamp>AAAAAAzy3hg=</timestamp>
 575:          '    <BasketAddDate>2010-08-24T19:17:48.273</BasketAddDate>
 576:          '    <OptovikComments></OptovikComments>
 577:          '    <OptovikReference>С/б передн рычага G2/PASS -88</OptovikReference>
 578:          '    <PotrebitelId>-1</PotrebitelId>
 579:          '    <PotrebitelReference></PotrebitelReference>
 580:          '    <DetailNameRusUser>С/Б ПЕРЕДН РЫЧАГА G2/PASS -88</DetailNameRusUser>
 581:          '    <MakeName>FEBI</MakeName>
 582:          '    <MakeLogo>FB</MakeLogo>
 583:          '    <DetailNum>07856</DetailNum>
 584:          '    <PriceLogo>VINC</PriceLogo>
 585:          '    <DestinationLogo>AFL</DestinationLogo>
 586:          '    <DetailQuantity>1</DetailQuantity>
 587:          '    <PricePotrPrevRUR>0.0000</PricePotrPrevRUR>
 588:          '    <PricePotrOrderRUR>0.0000</PricePotrOrderRUR>
 589:          '    <PricePotrDiffRUR>0.0000</PricePotrDiffRUR>
 590:          '    <PriceOptovPrevRUR>76.5600</PriceOptovPrevRUR>
 591:          '    <PriceOptovOrderRUR>76.5600</PriceOptovOrderRUR>
 592:          '    <PriceOptovDiffRUR>0.0000</PriceOptovDiffRUR>
 593:          '    <PriceOptovProfitRUR>0</PriceOptovProfitRUR>
 594:          '    <StatusCode>20</StatusCode>
 595:          '    <StatusDate>2010-08-24T19:17:48.273</StatusDate>
 596:          '    <StatusComments>Деталь добавлена в корзину</StatusComments>
 597:          '    <StatusUserId>30462</StatusUserId>
 598:          '    <bitComments> </bitComments>
 599:          '    <bitONLY>false</bitONLY>
 600:          '    <bitQUAN>false</bitQUAN>
 601:          '    <bitUNIT>false</bitUNIT>
 602:          '    <bitAGRE>false</bitAGRE>
 603:          '    <bitNOTC>false</bitNOTC>
 604:          '    <bitWAITSTOC>false</bitWAITSTOC>
 605:          '    <bitWAIT>false</bitWAIT>
 606:          '    <bitBRAND>false</bitBRAND>
 607:          '    <DeliverTimeAverage>2</DeliverTimeAverage>
 608:          '    <DeliverTimeGuaranteed>4</DeliverTimeGuaranteed>
 609:          '    <DeliveredInTimePercent>0.0000000000000</DeliveredInTimePercent>
 610:          '    <PotrebitelName>Иванова И.</PotrebitelName>
 611:          '    <PotrebitelLogo>KDEC</PotrebitelLogo>
 612:          '    <BasketPart>Basket</BasketPart>
 613:          '    <StatusCommentsDict>Добавлено в корзину оптовика.</StatusCommentsDict>
 614:          '    <CalcCustomerName>KDEC Иванова И.</CalcCustomerName>
 615:          '    <Reference>С/б передн рычага G2/PASS -88</Reference>
 616:          '  </Data>
 617:          '</Basket>
 618:          ''
 619:      End Function
 620:   
 621:   
 622:      '<Basket xmlns="http://tempuri.org/Basket.xsd">
 623:      '  <Data>
 624:      '    <GlobalId>32889802</GlobalId>
 625:      '    <timestamp>AAAAADB2w10=</timestamp>
 626:      '    <BasketAddDate>2012-07-06T19:24:34.08</BasketAddDate>
 627:      '    <PotrebitelReference>360c189f-a270-41c9-a00b-c1b0372b699d</PotrebitelReference>
 628:      '    <DetailNameRusUser></DetailNameRusUser>
 629:      '    <MakeName>Harley Davidson</MakeName>
 630:      '    <MakeLogo>HD</MakeLogo>
 631:      '    <DetailNum>11111</DetailNum>
 632:      '    <PriceLogo>USAG</PriceLogo>
 633:      '    <DestinationLogo>CRG</DestinationLogo>
 634:      '    <DetailQuantity>1</DetailQuantity>
 635:      '    <PricePotrPrevRUR>39.9600</PricePotrPrevRUR>
 636:      '    <PricePotrOrderRUR>39.9600</PricePotrOrderRUR>
 637:      '    <PricePotrDiffRUR>0.0000</PricePotrDiffRUR>
 638:      '    <StatusCode>10</StatusCode>
 639:      '    <StatusDate>2012-07-06T19:24:34.08</StatusDate>
 640:      '    <StatusComments>Деталь добавлена в корзину</StatusComments>
 641:      '    <StatusUserId>92223</StatusUserId>
 642:      '    <bitComments> </bitComments>
 643:      '    <bitONLY>false</bitONLY>
 644:      '    <bitQUAN>false</bitQUAN>
 645:      '    <bitUNIT>false</bitUNIT>
 646:      '    <bitAGRE>false</bitAGRE>
 647:      '    <bitNOTC>false</bitNOTC>
 648:      '    <bitWAITSTOC>false</bitWAITSTOC>
 649:      '    <bitWAIT>false</bitWAIT>
 650:      '    <bitBRAND>false</bitBRAND>
 651:      '    <DeliverTimeAverage>14</DeliverTimeAverage>
 652:      '    <DeliverTimeGuaranteed>50</DeliverTimeGuaranteed>
 653:      '    <DeliveredInTimePercent>0.0000000000000</DeliveredInTimePercent>
 654:      '    <BasketPart>Basket</BasketPart>
 655:      '    <StatusCommentsDict>Возвращено в корзину потребителя.</StatusCommentsDict>
 656:      '    <CalcCustomerName></CalcCustomerName>
 657:      '    <Reference>360c189f-a270-41c9-a00b-c1b0372b699d</Reference>
 658:      '  </Data>
 659:      '  <Data>
 660:      '  ...
 661:      '  </Data>
 662:      '</Basket>
 663:  End Class
 664:   

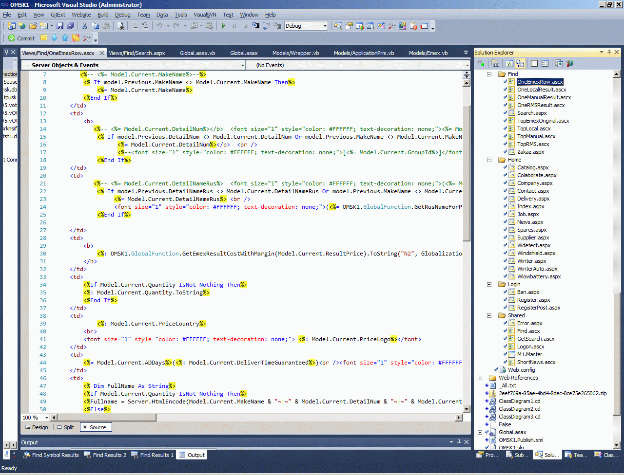
Проект был достаточно крученый, вы можете это увидеть даже по нестандартному усложненному роутингу URL и количеству форм.



Ну, пожалуй, покажу вам еще один какой-нибудь свой контрольчик для этого проекта.



   1:  <%@ Control Language="VB" Inherits="System.Web.Mvc.ViewUserControl (Of OMSK1.WrapperEmex)" %>
   2:   
   3:   
   4:  <tr id='<%:"emex_" & Model.i  %>' bgcolor="#C4C4C4" align="center" style="font-size: 11;">
   5:      <td><%: Model.i + 1%></td>
   6:      <td>
   7:         <%-- <%= Model.Current.MakeName%>--%>
   8:          <% If model.Previous.MakeName <> Model.Current.MakeName Then%>
   9:              <%= Model.Current.MakeName%>
  10:          <%End If%>
  11:      </td>
  12:      <td>
  13:          <b>
  14:             <%-- <%= Model.Current.DetailNum%></b>  <font size="1" style="color: #FFFFFF; text-decoration: none;"><%= Model.Current.GroupId%></font><br />--%>
  15:              <% If model.Previous.DetailNum <> Model.Current.DetailNum Or model.Previous.MakeName <> Model.Current.MakeName Then%> 
  16:                    <%= Model.Current.DetailNum%></b>  <br /> 
  17:                    <%--<font size="1" style="color: #FFFFFF; text-decoration: none;">[<%= Model.Current.GroupId%>]</font>--%>
  18:              <%End If%>
  19:      </td>
  20:      <td>
  21:             <%-- <%= Model.Current.DetailNameRus%>  <font size="1" style="color: #FFFFFF; text-decoration: none;">(<%= Model.Current.PriceGroup.ToString%>)</font><br /> --%>
  22:              <% If model.Previous.DetailNameRus <> Model.Current.DetailNameRus Or model.Previous.MakeName <> Model.Current.MakeName Or model.Previous.PriceGroup <> Model.Current.PriceGroup Or model.Previous.DetailNum <> Model.Current.DetailNum Then%>
  23:                   <%= Model.Current.DetailNameRus%> <br /> 
  24:                   <font size="1" style="color: #FFFFFF; text-decoration: none;">(<%= OMSK1.GlobalFunction.GetRusNameForPriceGroup(Model.Current.PriceGroup.ToString)%>)</font>
  25:              <%End If%>
  26:          
  27:      </td>
  28:      <td>
  29:          <b>
  30:              <%: OMSK1.GlobalFunction.GetEmexResultCostWithMargin(Model.Current.ResultPrice).ToString("N2", Globalization.CultureInfo.CreateSpecificCulture("ru-RU"))%>
  31:          </b>
  32:      </td>
  33:      <td>
  34:          <%If Model.Current.Quantity IsNot Nothing Then%>
  35:          <%: Model.Current.Quantity.ToString%>
  36:          <%End If%>
  37:      </td>
  38:      <td>
  39:              <%: Model.Current.PriceCountry%>
  40:          <br>
  41:          <font size="1" style="color: #FFFFFF; text-decoration: none;"> <%: Model.Current.PriceLogo%></font>
  42:      </td>
  43:      <td>
  44:          <%= Model.Current.ADDays%>(<%: Model.Current.DeliverTimeGuaranteed%>)<br /><font size="1" style="color: #FFFFFF; text-decoration: none;"><%: CInt(Model.Current.DDPercent).ToString & "%"%></font>
  45:      </td>
  46:      <td>
  47:          <% Dim FullName As String%>
  48:          <%If Model.Current.Quantity IsNot Nothing Then%>
  49:          <%Fullname = Server.HtmlEncode(Model.Current.MakeName & "~|~" & Model.Current.DetailNum & "~|~" & Model.Current.DetailNameRus & "~|~" & Model.Current.ResultPrice.ToString("N2") & "~|~" & Model.Current.Quantity.ToString & "~|~" & Model.Current.PriceCountry & "~|~" & Model.Current.PriceLogo & "~|~" & Model.Current.ADDays & "~|~" & Model.Current.DeliverTimeGuaranteed & "~|~" & Model.Current.DestinationLogo & "~|~" & Model.Current.MakeLogo)%>
  50:          <%Else%>
  51:          <%FullName = Server.HtmlEncode(Model.Current.MakeName & "~|~" & Model.Current.DetailNum & "~|~" & Model.Current.DetailNameRus & "~|~" & Model.Current.ResultPrice.ToString("N2") & "~|~" & "" & "~|~" & Model.Current.PriceCountry & "~|~" & Model.Current.PriceLogo & "~|~" & Model.Current.ADDays & "~|~" & Model.Current.DeliverTimeGuaranteed & "~|~" & Model.Current.DestinationLogo & "~|~" & Model.Current.MakeLogo)%>
  52:          <%End If%>
  53:          <%: Html.TextBox(FullName, 0, New With {.size = 1})%>
  54:          <img width="3" height="0" src="../../Image/p.gif" />
  55:          <input type="submit" value="" style="background-image: url('../../Image/basket.gif');
  56:              width: 17; height: 16; background-repeat: no-repeat; background-color: #C4C4C4;
  57:              cursor: pointer; border-style: none; border-width: 0;" />
  58:      </td>
  59:  </tr>
  60:   



AspNetClassic context:




Job context:




WebServiceClient context:



Comments ( )
Link to this page: //www.vb-net.com/Shel-auto-ru/index.htm
< THANKS ME>