(MVC) MVC (2015 год)

Аналіз MVC-сайту за допомогою System.Reflection.




Моя CMS для ASP.NET MVC має можливість аналізу усіх бібліотек, що прилинковані до сайту. Фактично це аналог інструментів Visual Studio, тільки з Web-інтерфейсом.



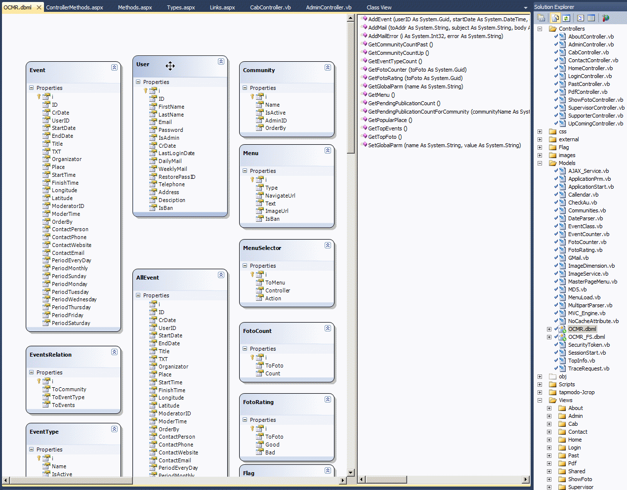
Подивимося послідовно на три форми цього компоненту CMS. Почнемо з першої форми Links:



Усі три форми реалізовані у базовому класі контролеру з мінімумом коду. Тобто код знаходиться безпосередньо на формах.



Код первої форми ось такий заснований на System.Web.Compilation.BuildManager і виглядає неможливо просто:


   1:  <%@ Page Language="VB" Inherits="System.Web.Mvc.ViewPage" %>
   2:   
   3:  <!DOCTYPE html>
   4:   
   5:  <html>
   6:  <head runat="server">
   7:      <title>Info for developer only - Links</title>
   8:  </head>
   9:  <body>
  10:      <h2>Info for developer only - Links</h2>
  11:   
  12:      <%Dim URI As String = "http://" & System.Configuration.ConfigurationManager.AppSettings("HostingURL")%>
  13:      <%Dim LinkedAssemblies = (From X In System.Web.Compilation.BuildManager.GetReferencedAssemblies Select X Order By X.FullName).ToList
  14:          For i As Integer = 0 To LinkedAssemblies.Count - 1%>
  15:              <a href='<%:URI%>/<%:viewcontext.routedata.values("controller")%>/Types/<%: left(LinkedAssemblies(i).FullName.toString, LinkedAssemblies(i).FullName.toString.IndexOf(","))%>'>
  16:              <%: LinkedAssemblies(i).FullName%>
  17:              </a>
  18:              <br />
  19:      <%Next%>
  20:      <br />
  21:      <a href='<%:URI %>/<%:viewcontext.Routedata.Values("Controller") %>/Menu'>Menu</a>
  22:  </body>
  23:  </html>

Клик по бібліотеці (у тому числі динамічно виробленої студією від власне коду проєкту) - приводить до переходу на форму Types, яка показує класи проєкту:



Ця форма лише трошки складніше першої і так само заснована на System.Web.Compilation.BuildManager


   1:  <%@ Page Language="VB" Inherits="System.Web.Mvc.ViewPage" %>
   2:   
   3:  <!DOCTYPE html>
   4:   
   5:  <html>
   6:  <head runat="server">
   7:      <title>Info for developer only - Types</title>
   8:  </head>
   9:  <body>
  10:      <h2>Info for developer only - Types</h2>
  11:   
  12:      <%Dim URI As String = "http://" & System.Configuration.ConfigurationManager.AppSettings("HostingURL")%>
  13:      <% If ViewContext.RouteData.Values("ID") Is Nothing Then
  14:              Response.Redirect(URI & "/" & ViewContext.RouteData.Values("controller") & "/Links")
  15:          Exit Sub
  16:      End If%>
  17:   
  18:      <%Dim LinkedAssemblies = (From X In System.Web.Compilation.BuildManager.GetReferencedAssemblies Select X Where X.FullName.ToString.StartsWith(ViewContext.RouteData.Values("ID"))).ToList
  19:      For i As Integer = 0 To LinkedAssemblies.Count - 1%>
  20:        <b><%: LinkedAssemblies(i).FullName%></b>  <br />
  21:   
  22:            <% Dim Types As System.Type() = LinkedAssemblies(i).GetTypes()
  23:                Dim OrderTypes = (From X In Types Select X Order By X.FullName).ToList
  24:                For Each OneType As System.Type In OrderTypes
  25:                    If OneType.IsPublic And OneType.FullName.ToLower.EndsWith("controller") Then%>
  26:                       <a href='<%:URI%>/<%:viewcontext.routedata.values("controller")%>/ControllerMethods/<%: left(LinkedAssemblies(i).FullName.toString, LinkedAssemblies(i).FullName.toString.IndexOf(","))%>?Controller=<%: OneType.FullName%>'>
  27:                       <b><%: OneType.FullName%></b>
  28:                       </a>
  29:                       <br />
  30:                    <% Else%>
  31:                       <a href='<%:URI%>/<%:viewcontext.routedata.values("controller")%>/Methods/<%: left(LinkedAssemblies(i).FullName.toString, LinkedAssemblies(i).FullName.toString.IndexOf(","))%>?Class=<%: OneType.FullName%>'>
  32:                       <%: OneType.FullName%>
  33:                       </a>
  34:                       <br />
  35:                    <%End If%>
  36:               <%Next%>
  37:            <br /><br />
  38:   
  39:       <%Next%>
  40:  </body>
  41:  </html>

Далі звичайні класи показуються з усіма методами, а класи контролера показуються трошки інакше - в них показуються лише методі, реалізовані власне кодом проєкту. Тобто форма Method виглядає відображає звичайні класи, наприклад ось так відображається автоматично созданий за допомогою Linq-To-SQL клас User, заснований на SQL-табличці User:



   1:  <%@ Page Language="VB" Inherits="System.Web.Mvc.ViewPage" %>
   2:   
   3:  <!DOCTYPE html>
   4:   
   5:  <html>
   6:  <head runat="server">
   7:      <title>Info for developer only - Methods</title>
   8:  </head>
   9:  <body>
  10:      <h2>Info for developer only - Methods</h2> 
  11:      
  12:      <%Dim URI As String = "http://" & System.Configuration.ConfigurationManager.AppSettings("HostingURL")%>
  13:      <% If ViewContext.RouteData.Values("ID") Is Nothing Or Request.QueryString("Class") Is Nothing Then
  14:              Response.Redirect(URI & "/" & ViewContext.RouteData.Values("controller") & "/Links")
  15:              Exit Sub
  16:          End If%>
  17:   
  18:      <%Dim LinkedAssemblies = (From X In System.Web.Compilation.BuildManager.GetReferencedAssemblies Select X Where X.FullName.ToString.StartsWith(ViewContext.RouteData.Values("ID"))).ToList
  19:      For i As Integer = 0 To LinkedAssemblies.Count - 1%>
  20:        <b><%: LinkedAssemblies(i).FullName%></b>  <br />
  21:            <% Dim Types As System.Type() = LinkedAssemblies(i).GetTypes()
  22:                Dim OrderTypes = (From X In Types Select X Order By X.FullName Where X.FullName.ToLower = Request.QueryString("Class").ToLower).ToList
  23:                For Each OneType As System.Type In OrderTypes%>
  24:                <%: OneType.FullName%><br /><br />
  25:                      <%  Dim AllMethod As System.Reflection.MethodInfo() = OneType.GetMethods
  26:                          Dim OrderAllMethod = (From X In AllMethod Select X Order By X.Name).ToList
  27:                          For Each Y As System.Reflection.MethodInfo In OrderAllMethod%>
  28:                              <%: Y.Name%><br />
  29:                      <%next %>
  30:               <%Next%>
  31:            <br /><br />
  32:   
  33:       <%Next%>
  34:   
  35:  </body>
  36:  </html>

А форма ControllerMethods з фільтрацією (для класів контролерів)



виглядає ось так:


   1:  <%@ Page Language="VB" Inherits="System.Web.Mvc.ViewPage" %>
   2:   
   3:  <!DOCTYPE html>
   4:   
   5:  <html>
   6:  <head runat="server">
   7:      <title>Info for developer only - ControllerMethods</title>
   8:  </head>
   9:  <body>
  10:      <h2>Info for developer only - ControllerMethods</h2> 
  11:   
  12:      <%Dim URI As String = "http://" & System.Configuration.ConfigurationManager.AppSettings("HostingURL")%>
  13:      <% If ViewContext.RouteData.Values("ID") Is Nothing Or Request.QueryString("Controller") Is Nothing Then
  14:              Response.Redirect(URI & "/" & ViewContext.RouteData.Values("controller") & "/Links")
  15:              Exit Sub
  16:          End If%>
  17:   
  18:      <%Dim LinkedAssemblies = (From X In System.Web.Compilation.BuildManager.GetReferencedAssemblies Select X Where X.FullName.ToString.StartsWith(ViewContext.RouteData.Values("ID"))).ToList
  19:      For i As Integer = 0 To LinkedAssemblies.Count - 1%>
  20:        <b><%: LinkedAssemblies(i).FullName%></b>  <br />
  21:            <% Dim Types As System.Type() = LinkedAssemblies(i).GetTypes()
  22:                Dim OrderTypes = (From X In Types Select X Order By X.FullName Where X.FullName.ToLower = Request.QueryString("Controller").ToLower).ToList
  23:                For Each OneType As System.Type In OrderTypes%>
  24:                <%: OneType.FullName%><br /><br />
  25:                  <% If OneType.IsPublic And OneType.FullName.ToLower.EndsWith("controller") Then%>
  26:                      <%  Dim AllMethod As System.Reflection.MethodInfo() = OneType.GetMethods
  27:                          Dim OrderAllMethod = (From X In AllMethod Select X Order By X.Name).ToList
  28:                          For Each Y As System.Reflection.MethodInfo In OrderAllMethod%>
  29:                          <%If Y.ToString.StartsWith("System.Web.Mvc.ActionResult") Then%>
  30:                             <%: Y.Name%><br />
  31:                          <%End If%>
  32:                      <%next %>
  33:                  <% End If%>
  34:               <%Next%>
  35:            <br /><br />
  36:   
  37:       <%Next%>
  38:  </body>
  39:  </html>

Ну ось і весь код цього невеличкого компоненту!





AspNetMvc context:




Testing context:



Comments ( )
Link to this page: //www.vb-net.com/MVC-Reflection/index.htm
< THANKS ME>