(MVC) MVC (2012)

Landing page with adaptive design and country recognizing from database



Below you can see one my small MVC project for one special Landing with adaptive design. In this project I work as full stack programmer, including job of html layout engineer, therefore firstly I describe front-end of this project. This project need to work extremely fast, therefore I create it without any script, only on CSS.



1. Front-End.

What is adaptive design? My CSS file contains six different parts, six different html markup.


   1:  html, body {
   2:      padding: 0px;
   3:      font-family: Cuprum;
   4:      max-width:100%;
   5:      overflow-x:hidden;
   6:  }
   7:   
   8:   
   9:  #copyright p {
  10:      color: white;
  11:  }
  12:   
  13:  @media only screen and (max-width: 320px) {
  14:      #content {
  15:          background-image: url("../Images/Phone.jpg");
 ...:  
 123:  }
 124:   
 125:  @media only screen and (min-width: 320px) and (max-width: 480px) {
 126:      #content {
 ...:  
 235:  }
 236:   
 237:  @media only screen and (min-width: 480px) and (max-width: 768px) {
 238:      #content {
 239:          background-image: url("../Images/Tablet.gif");
 ...:  
 352:  }
 353:   
 354:  @media only screen and (min-width: 768px) and (max-width: 1920px) {
 355:      #content {
 ...:  
 470:  }
 471:   
 472:  @media screen and (min-width: 1920px) and (max-width: 2560px) {
 473:      #content {
 ...:  
 580:  }
 581:   
 582:  @media screen and (min-width: 2560px) {
 583:      #content {
 ...:  
 694:      }
 695:  }

Each html markup has own background with different positioning of html-elements, for example this is different view with width less than 480 and more than 480.



In line 200-207 I arrange buttons in vertically, in 316-323 I arrange buttons horizontally.


 ...:  
 125:  @media only screen and (min-width: 320px) and (max-width: 480px) {
 126:      #content {
 ...:  
 200:      #twobutton {
 201:          position: relative;
 202:          top: 330px;
 203:          display: inline-block;
 204:          width: 230px;
 205:          height: 140px;
 206:          /*border: 1px solid red;*/
 207:      }
 ...:  
 209:      #selectukraine {
 210:          background: url(../Images/480-UkraineSelect.gif) no-repeat left top;
 211:          width: 230px;
 212:          height: 58px;
 213:          border-radius: 8px;
 214:          cursor: pointer;
 215:          float: left;
 216:      }
 217:   
 218:      #selectrussia {
 219:          background: url(../Images/480-RussiaSelect.gif) no-repeat left top;
 220:          width: 230px;
 221:          height: 58px;
 222:          border-radius: 8px;
 223:          cursor: pointer;
 224:          float: right;
 225:          margin-top: 20px;
 226:      }
 ...:  
 236:   
 237:  @media only screen and (min-width: 480px) and (max-width: 768px) {
 316:      #twobutton {
 317:          position: relative;
 318:          top: 400px;
 319:          display: inline-block;
 320:          width: 475px;
 321:          height: 62px;
 322:          /*border: 1px solid red;*/
 323:      }
 ...:  
 327:      #selectukraine {
 328:          background: url(../Images/768-UkraineSelect.gif) no-repeat left top;
 329:          width: 230px;
 330:          height: 58px;
 331:          border-radius: 8px;
 332:          cursor: pointer;
 333:          float: left;
 334:      }
 335:   
 336:      #selectrussia {
 337:          background: url(../Images/768-RussiaSelect.gif) no-repeat left top;
 338:          width: 230px;
 339:          height: 58px;
 340:          border-radius: 8px;
 341:          cursor: pointer;
 342:          float: right;
 343:      }

Each button has rollover, I define it in this way:



 227:   
 228:          #selectrussia:hover {
 229:              background-position: left bottom;
 230:          }
 231:   
 232:          #selectukraine:hover {
 233:              background-position: left bottom;
 234:          }

2. Admin panel design. Loading IP database.

For this project I have created simple Admin panel in classic ASP.NET.



   1:  <%@ Master Language="VB" AutoEventWireup="false" CodeBehind="M1.master.vb" Inherits="BraggartES.M1" %>
   2:   
   3:  <%@ Import Namespace="System.Web.Optimization" %>
   4:   
   5:  <!DOCTYPE html>
   6:  <html>
   7:  <head runat="server">
   8:      <title>Braggart.ES Admin panel</title>
   9:      <asp:ContentPlaceHolder ID="head" runat="server">
  10:      </asp:ContentPlaceHolder>
  11:      <asp:PlaceHolder runat="server">
  12:          <%: Styles.Render("~/Content/css") %>
  13:          <%: Scripts.Render("~/bundles/modernizr") %>
  14:          <%: Scripts.Render("~/bundles/jquery") %>
  15:      </asp:PlaceHolder>
  16:      <style>
  17:          ul {
  18:              list-style-type: none;
  19:              margin: 0;
  20:              padding: 0;
  21:              overflow: hidden;
  22:              background-color: #cbc7c4;
  23:              width: 550px;
  24:          }
  25:   
  26:          li {
  27:              float: left;
  28:              border-left: 1px;
  29:              border-style: solid;
  30:              border-width: 1px;
  31:              border-collapse: collapse;
  32:          }
  33:   
  34:          li a {
  35:                  display: block;
  36:                  color: #202221;
  37:                  text-align: center;
  38:                  padding: 16px;
  39:                  text-decoration: none;
  40:              }
  41:   
  42:          li a:hover {
  43:                      background-color: #af9d80;
  44:                  }
  45:   
  46:          .box {
  47:              width: 400px;
  48:              margin: 100px;
  49:              background-color: lightgray;
  50:              border: 1px;
  51:              border-style: solid;
  52:              padding: 10px;
  53:          }
  54:   
  55:          .button {
  56:              background-color: antiquewhite;
  57:              width: 100px;
  58:              height: 30px;
  59:              cursor: pointer;
  60:          }
  61:   
  62:           .button:hover {
  63:                  background-color: #af9d80;
  64:              }
  65:      </style>
  66:   
  67:  </head>
  68:  <body>
  69:   
  70:   
  71:   
  72:      <form id="form1" runat="server" style="width: 100%; float: left;">
  73:          <asp:ImageButton ID="ImageButton1" runat="server" Style="float: left; padding-right: 20px;" ImageUrl="~/Images/Adm.png" PostBackUrl="~/" />
  74:          <div id="AdminMenu" runat="server">
  75:              <div style="width:550px;text-align:center;margin-left: 100px;">
  76:                  <asp:LinkButton ID="LinkButton1" runat="server" Style="padding-left: 100px;padding-right: 100px;background-color: #cbc7c4; color: #202221; text-decoration: none; text-align: center; font-size: 25px;" PostBackUrl="~/Admin/Default.aspx">Braggart.ES Admin panel</asp:LinkButton>
  77:              </div>
  78:              <div style="height: 15px"></div>
  79:              <ul>
  80:                  <li>
  81:                      <asp:HyperLink ID="HyperLink1" runat="server" NavigateUrl="~/Admin/UploadDB.aspx">Upload IP Database</asp:HyperLink>
  82:                  </li>
  83:                  <li>
  84:                      <asp:HyperLink ID="HyperLink2" runat="server" NavigateUrl="~/Admin/SeoKey.aspx">SEO</asp:HyperLink>
  85:                  </li>
  86:                  <li>
  87:                      <asp:HyperLink ID="HyperLink3" runat="server" NavigateUrl="~/Admin/TxtAndLink.aspx">Txt & Link</asp:HyperLink>
  88:                  </li>
  89:                  <li>
  90:                      <asp:HyperLink ID="HyperLink4" runat="server" NavigateUrl="~/Admin/Background.aspx">Background</asp:HyperLink>
  91:                  </li>
  92:                  <li>
  93:                      <asp:HyperLink ID="HyperLink5" runat="server" NavigateUrl="~/Admin/Style.aspx">Style</asp:HyperLink>
  94:                  </li>
  95:              </ul>
  96:          </div>
  97:          <div style="clear: both"></div>
  98:          <div>
  99:              <asp:ContentPlaceHolder ID="ContentPlaceHolder1" runat="server">
 100:              </asp:ContentPlaceHolder>
 101:          </div>
 102:          <asp:PlaceHolder runat="server">
 103:              <%:  Scripts.Render("~/bundles/jquery") %>
 104:          </asp:PlaceHolder>
 105:      </form>
 106:  </body>
 107:  </html>

   1:  <%@ Page Title="" Language="vb" AutoEventWireup="false" MasterPageFile="~/Admin/M1.Master" CodeBehind="UploadDB.aspx.vb" Inherits="BraggartES.UploadDB" %>
   2:   
   3:  <asp:Content ID="Content1" ContentPlaceHolderID="head" runat="server">
   4:  </asp:Content>
   5:   
   6:  <asp:Content ID="Content2" ContentPlaceHolderID="ContentPlaceHolder1" runat="server">
   7:      <div class="box" style="width:600px">
   8:   
   9:          <asp:Label ID="lErr1" runat="server" Text="" ForeColor="Red"></asp:Label>
  10:          <br />
  11:          <asp:Label ID="Label1" runat="server" Text="Set IP4 CSV file location (IPCountry.csv)" ForeColor="#643d09"></asp:Label>
  12:          <br />
  13:          <asp:FileUpload ID="Ip4FileUpload" runat="server" Width="500px" ForeColor="#643D09" />
  14:   
  15:  <%--        <br />
  16:          <br />
  17:          <asp:Label ID="Label2" runat="server" Text="Set IP6 CSV file location (IPV6-COUNTRY.CSV)"  ForeColor="#643d09"></asp:Label>
  18:          <br />
  19:          <asp:FileUpload ID="Ip6FileUpload" runat="server" Width="500px" ForeColor="#643D09" />--%>
  20:          <br />
  21:          <br />
  22:          <asp:Button ID="UploadButton" runat="server" Text="Upload" class="button" />
  23:   
  24:      </div>
  25:  </asp:Content>
   1:  <%@ Page Title="" Language="vb" AutoEventWireup="false" MasterPageFile="~/Admin/M1.Master" CodeBehind="UploadDB.aspx.vb" Inherits="BraggartES.UploadDB" %>
   2:   
   3:  <asp:Content ID="Content1" ContentPlaceHolderID="head" runat="server">
   4:  </asp:Content>
   5:   
   6:  <asp:Content ID="Content2" ContentPlaceHolderID="ContentPlaceHolder1" runat="server">
   7:      <div class="box" style="width:600px">
   8:   
   9:          <asp:Label ID="lErr1" runat="server" Text="" ForeColor="Red"></asp:Label>
  10:          <br />
  11:          <asp:Label ID="Label1" runat="server" Text="Set IP4 CSV file location (IPCountry.csv)" ForeColor="#643d09"></asp:Label>
  12:          <br />
  13:          <asp:FileUpload ID="Ip4FileUpload" runat="server" Width="500px" ForeColor="#643D09" />
  14:   
  15:  <%--        <br />
  16:          <br />
  17:          <asp:Label ID="Label2" runat="server" Text="Set IP6 CSV file location (IPV6-COUNTRY.CSV)"  ForeColor="#643d09"></asp:Label>
  18:          <br />
  19:          <asp:FileUpload ID="Ip6FileUpload" runat="server" Width="500px" ForeColor="#643D09" />--%>
  20:          <br />
  21:          <br />
  22:          <asp:Button ID="UploadButton" runat="server" Text="Upload" class="button" />
  23:   
  24:      </div>
  25:  </asp:Content>

3. Admin panel authentication .

For this project I decide simple authentication with define user in config file and to work without user database. I restrict access to admin user.


  24:    <system.web>
  25:      <customErrors mode="Off" />
  26:      <compilation debug="true" targetFramework="4.5.1" />
  27:      <httpRuntime targetFramework="4.5.1" maxRequestLength="20000000" executionTimeout="300" />
  28:      <authentication mode="Forms"></authentication>
  29:      <membership>
  30:        <providers>
  31:          <clear />
  32:          <remove name="AspNetSqlMembershipProvider" />
  33:        </providers>
  34:      </membership>
  35:    </system.web>
  36:    <location path="~/Admin">
  37:      <system.web>
  38:        <authentication mode="Forms">
  39:          <forms loginUrl="~/Admin/Login.aspx" timeout="2880" defaultUrl="~/Admin/Default.aspx">
  40:            <credentials passwordFormat="Clear">
  41:              <user name="XXXXXXXXXXXX" password="YYYYYYYYYYY" />
  42:            </credentials>
  43:          </forms>
  44:        </authentication>
  45:        <authorization>
  46:          <deny users="?" />
  47:        </authorization>
  48:        <membership>
  49:          <providers>
  50:            <clear />
  51:            <remove name="AspNetSqlMembershipProvider" />
  52:          </providers>
  53:        </membership>
  54:      </system.web>
  55:    </location>

Each page before beginning must check user authentication.



And this is my login page.



   1:  <%@ Page Title="" Language="vb" AutoEventWireup="false" MasterPageFile="~/Admin/M1.Master" CodeBehind="Login.aspx.vb" Inherits="BraggartES.Login" %>
   2:   
   3:  <asp:Content ID="Content1" ContentPlaceHolderID="head" runat="server">
   4:  </asp:Content>
   5:  <asp:Content ID="Content2" ContentPlaceHolderID="ContentPlaceHolder1" runat="server">
   6:      <div style="">
   7:          <div class="box">
   8:              <span class="failureNotification">
   9:                  <asp:Literal ID="FailureText" runat="server"></asp:Literal>
  10:              </span>
  11:              <asp:ValidationSummary ID="LoginUserValidationSummary" runat="server" CssClass="failureNotification"
  12:                  ValidationGroup="LoginUserValidationGroup" />
  13:              <div class="accountInfo">
  14:                  <fieldset class="login">
  15:                      <legend>Please enter your username and password.</legend>
  16:                      <p>
  17:                          <asp:Label ID="UserNameLabel" runat="server" AssociatedControlID="UserName">Username:</asp:Label>
  18:                          <asp:TextBox ID="UserName" runat="server" CssClass="textEntry"></asp:TextBox>
  19:                          <asp:RequiredFieldValidator ID="UserNameRequired" runat="server" ControlToValidate="UserName"
  20:                              CssClass="failureNotification" ErrorMessage="User Name is required." ToolTip="User Name is required."
  21:                              ValidationGroup="LoginUserValidationGroup">*</asp:RequiredFieldValidator>
  22:                      </p>
  23:                      <p>
  24:                          <asp:Label ID="PasswordLabel" runat="server" AssociatedControlID="Password">Password:</asp:Label>
  25:                          <asp:TextBox ID="Password" runat="server" CssClass="passwordEntry" TextMode="Password"></asp:TextBox>
  26:                          <asp:RequiredFieldValidator ID="PasswordRequired" runat="server" ControlToValidate="Password"
  27:                              CssClass="failureNotification" ErrorMessage="Password is required." ToolTip="Password is required."
  28:                              ValidationGroup="LoginUserValidationGroup">*</asp:RequiredFieldValidator>
  29:                      </p>
  30:                      <p>
  31:                          <asp:CheckBox ID="RememberMe" runat="server" />
  32:                          <asp:Label ID="RememberMeLabel" runat="server" AssociatedControlID="RememberMe" CssClass="inline">Keep me logged in</asp:Label>
  33:                      </p>
  34:                  </fieldset>
  35:                  <p class="submitButton">
  36:                      <asp:Button ID="LoginButton" runat="server" CommandName="Login" Text="Log In" ValidationGroup="LoginUserValidationGroup" class="button" />
  37:                  </p>
  38:              </div>
  39:          </div>
  40:      </div>
  41:  </asp:Content>

   1:  Imports System.Xml
   2:   
   3:  Public Class Login
   4:      Inherits System.Web.UI.Page
   5:   
   6:      Protected Sub LoginButton_Click(sender As Object, e As EventArgs) Handles LoginButton.Click
   7:          Dim RDR As XmlTextReader
   8:          RDR = New XmlTextReader(Server.MapPath("~/web.config"))
   9:          Dim XML As XmlDocument = New XmlDocument()
  10:          XML.Load(RDR)
  11:          Dim Name As String = XML.SelectNodes("//user")(0).Attributes("name").Value
  12:          Dim Pass As String = XML.SelectNodes("//user")(0).Attributes("password").Value
  13:          If UserName.Text = Name And Password.Text = Pass Then
  14:              Dim ticket As New FormsAuthenticationTicket(1, Name, Now, Now.AddYears(1), True, "", "/Admin")
  15:              Dim EncryptTicket As String = FormsAuthentication.Encrypt(ticket)
  16:              Dim AUCook As HttpCookie = New HttpCookie(FormsAuthentication.FormsCookieName, EncryptTicket)
  17:              AUCook.Domain = ConfigurationManager.AppSettings.Item("Domain")
  18:              AUCook.Expires = Now.AddYears(1)
  19:              Response.Cookies.Add(AUCook)
  20:              Response.Redirect("~/Admin/Default.aspx")
  21:          End If
  22:      End Sub
  23:   
  24:  End Class

4. Loading IP CSV-file to database.

For this project I pay database in https://www.ip2location.com/

After that I define a database in MS SQL. Firstly I plain upload IP4 and IP6 database, but little bit later I decides to limit myself only IP4 database, but there is definition to both tables (IP6 database has more precision than support MS SQL, therefore I store data in binary form).


   1:  CREATE TABLE [dbo].[IP4](
   2:      [I] [int] IDENTITY(1,1) NOT NULL,
   3:      [IP_FROM] [bigint] NOT NULL,
   4:      [IP_TO] [bigint] NOT NULL,
   5:      [COUNTRY_CODE] [char](2) NOT NULL,
   6:   CONSTRAINT [PK_IP4] PRIMARY KEY CLUSTERED 
   7:  (
   8:      [I] ASC
   9:  )WITH (PAD_INDEX = OFF, STATISTICS_NORECOMPUTE = OFF, IGNORE_DUP_KEY = OFF, ALLOW_ROW_LOCKS = ON, ALLOW_PAGE_LOCKS = ON) ON [PRIMARY]
  10:  ) ON [PRIMARY]
  11:   
  12:  GO
  13:   
  14:  CREATE TABLE [dbo].[IP6](
  15:      [I] [int] IDENTITY(1,1) NOT NULL,
  16:      [IP_FROM] [varbinary](39) NOT NULL,
  17:      [IP_TO] [varbinary](39) NOT NULL,
  18:      [COUNTRY_CODE] [char](2) NOT NULL,
  19:   CONSTRAINT [PK_IP6] PRIMARY KEY CLUSTERED 
  20:  (
  21:      [I] ASC
  22:  )WITH (PAD_INDEX = OFF, STATISTICS_NORECOMPUTE = OFF, IGNORE_DUP_KEY = OFF, ALLOW_ROW_LOCKS = ON, ALLOW_PAGE_LOCKS = ON) ON [PRIMARY]
  23:  ) ON [PRIMARY]
  24:   
  25:  GO

And this is a form to uploading ip2location CSV-file to my database. For this task I have to filtered data and stored IP only for Ukraine and Russia.


   1:  <%@ Page Title="" Language="vb" AutoEventWireup="false" MasterPageFile="~/Admin/M1.Master" CodeBehind="UploadDB.aspx.vb" Inherits="BraggartES.UploadDB" %>
   2:   
   3:  <asp:Content ID="Content1" ContentPlaceHolderID="head" runat="server">
   4:  </asp:Content>
   5:   
   6:  <asp:Content ID="Content2" ContentPlaceHolderID="ContentPlaceHolder1" runat="server">
   7:      <div class="box" style="width:600px">
   8:   
   9:          <asp:Label ID="lErr1" runat="server" Text="" ForeColor="Red"></asp:Label>
  10:          <br />
  11:          <asp:Label ID="Label1" runat="server" Text="Set IP4 CSV file location (IPCountry.csv)" ForeColor="#643d09"></asp:Label>
  12:          <br />
  13:          <asp:FileUpload ID="Ip4FileUpload" runat="server" Width="500px" ForeColor="#643D09" />
  14:          <br />
  15:          <br />
  16:          <asp:Button ID="UploadButton" runat="server" Text="Upload" class="button" />
  17:   
  18:      </div>
  19:  </asp:Content>

   1:  Imports System.IO
   2:   
   3:  Public Class UploadDB
   4:      Inherits System.Web.UI.Page
   5:   
   6:      Protected Sub Page_Load(ByVal sender As Object, ByVal e As System.EventArgs) Handles Me.Load
   7:          If Not IsPostBack Then
   8:              If Not Request.IsAuthenticated Then
   9:                  Response.Redirect("Login.aspx")
  10:              End If
  11:          End If
  12:      End Sub
  13:   
  14:      Protected Sub UploadButton_Click(sender As Object, e As EventArgs) Handles UploadButton.Click
  15:          Dim Ip4CurRowNumber As Integer = 1
  16:          Try
  17:              Dim db1 As New BrgUaEntities
  18:              db1.Database.ExecuteSqlCommand("Truncate table dbo.IP4")
  19:              Dim Ip4Buffer(Ip4FileUpload.PostedFile.InputStream.Length) As Byte
  20:              Ip4FileUpload.PostedFile.InputStream.Seek(0, IO.SeekOrigin.Begin)
  21:              Ip4FileUpload.PostedFile.InputStream.Read(Ip4Buffer, 0, Convert.ToInt32(Ip4FileUpload.PostedFile.InputStream.Length))
  22:              Dim Ip4Stream As IO.Stream = New IO.MemoryStream(Ip4Buffer)
  23:              Dim Ip4RDR = New StreamReader(Ip4Stream)
  24:              While True
  25:                  Dim Ip4Str1 = Ip4RDR.ReadLine
  26:                  If Ip4Str1 Is Nothing Then Exit While
  27:                  Dim Ip4Arr1() As String = Ip4Str1.Split(",")
  28:                  If Ip4Arr1.Length = 4 Then
  29:                      If Ip4Arr1(2).Replace("""", "") = "UA" Or Ip4Arr1(2).Replace("""", "") = "RU" Then
  30:                          Ip4CurRowNumber += 1
  31:                          db1.IP4.Add(New IP4 With {
  32:                                  .IP_FROM = Ip4Arr1(0).Replace("""", ""),
  33:                                  .IP_TO = Ip4Arr1(1).Replace("""", ""),
  34:                                  .COUNTRY_CODE = Ip4Arr1(2).Replace("""", "")
  35:                                  })
  36:                          db1.SaveChanges()
  37:                      End If
  38:                  End If
  39:              End While
  40:              lErr1.Text = "RU & UA :" & Ip4CurRowNumber & " rows uploaded"
  41:          Catch ex As Exception
  42:              lErr1.Text = "Row=" & Ip4CurRowNumber & ":" & ex.Message
  43:          End Try
  44:      End Sub
  45:  End Class

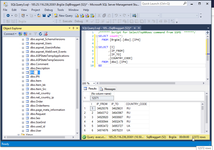
5. Cache IP database to memory.

Initially I use ORM Linq-to-SQL, but little bit later I have rebuild this site to EF. Below you can see a screen with EF6 and three magic string to upload IP-database to site memory.



It is reasonable, because database is not huge.



6. Get IP4 from IP6 address.

If I decide to use only IP6, I create this module to analyze any IP addr adn select IP4 from app possible IPs.


  31:      Public Shared Function GetIP4Address() As String
  32:          Dim IP4Address As String = String.Empty
  33:   
  34:          For Each IPA As IPAddress In Dns.GetHostAddresses(HttpContext.Current.Request.UserHostAddress)
  35:              If IPA.AddressFamily.ToString() = "InterNetwork" Then
  36:                  IP4Address = IPA.ToString()
  37:                  Exit For
  38:              End If
  39:          Next
  40:   
  41:          Return IP4Address
  42:   
  43:      End Function
  44:  End Class

7. Get Country by IP.

Pay attention to calculation in string 16 - this is more than integer !


   1:  Imports System.Net
   2:  Imports BraggartES
   3:  Friend Class GetCountry
   4:   
   5:      Public Shared Function FromIP4(Ip As String) As String
   6:          Dim IP4 As List(Of IP4)
   7:          If HttpContext.Current.Application("IP4") Is Nothing Then
   8:              Dim db1 As New BrgUaEntities
   9:              HttpContext.Current.Application("IP4") = db1.IP4.ToList
  10:          End If
  11:          IP4 = HttpContext.Current.Application("IP4")
  12:          Dim IpArr1() As String = Ip.Split(".")
  13:          Dim Res As Integer = 0
  14:          If IpArr1.Length = 4 Then
  15:              If Integer.TryParse(IpArr1(0), Res) And Integer.TryParse(IpArr1(1), Res) And Integer.TryParse(IpArr1(2), Res) And Integer.TryParse(IpArr1(3), Res) Then
  16:                  Dim IpValue As Int64 = CLng(IpArr1(0)) * 256 * 256 * 256 + CLng(IpArr1(1)) * 256 * 256 + CLng(IpArr1(2)) * 256 + CLng(IpArr1(3))
  17:                  Dim Z = (From X In IP4 Select X Where X.IP_FROM <= IpValue And X.IP_TO >= IpValue).ToList
  18:                  If Z.Count > 0 Then
  19:                      Return Z(0).COUNTRY_CODE
  20:                  Else
  21:                      Return "NO"
  22:                  End If
  23:              Else
  24:                  Return "NO"
  25:              End If
  26:          Else
  27:              Return "NO"
  28:          End If
  29:      End Function
  30:   

8. MVC controller code

In string 59-62 I define a model to communicate with view.


   1:  Public Class HomeController
   2:      Inherits System.Web.Mvc.Controller
   3:   
   4:      Dim db1 As BrgUaEntities
   5:      Dim Seo As List(Of Seo)
   6:   
   7:      Function Index() As ActionResult
   8:          If HttpContext.Application("Seo") Is Nothing Then
   9:              db1 = New BrgUaEntities
  10:              Seo = db1.Seos.ToList
  11:          Else
  12:              Seo = HttpContext.Application("Seo")
  13:          End If
  14:          ViewBag.Title = (From X In Seo Select X Where X.SeoType = "PageTitle").First.SeoValue
  15:          ViewBag.Description = (From X In Seo Select X Where X.SeoType = "PageDescription").First.SeoValue
  16:          ViewBag.Keywords = (From X In Seo Select X Where X.SeoType = "PageKeywords").First.SeoValue
  17:          '
  18:          Dim RequestIP4 As String = GetCountry.GetIP4Address
  19:          Dim Country As String = "NO"
  20:          If Not String.IsNullOrEmpty(RequestIP4) Then
  21:              Country = GetCountry.FromIP4(RequestIP4)
  22:          End If
  23:          '
  24:          Dim Model = New MvcModel
  25:          'Country = "NO"
  26:          Select Case Country
  27:              Case "NO"
  28:                  Model.Label = (From X In Seo Select X Where X.SeoType = "UnknounCountry").First.SeoValue
  29:                  If CBool(ConfigurationManager.AppSettings("RussiaReady")) Then
  30:                      Model.RussiaLink = (From X In Seo Select X Where X.SeoType = "RussiaLink").First.SeoValue
  31:                  Else
  32:                      Model.RussiaLink = "/Home/Russia"
  33:                  End If
  34:                  Model.UkraineLink = (From X In Seo Select X Where X.SeoType = "UkraineLink").First.SeoValue
  35:                  Return View("SelectCountry", Model)
  36:              Case "RU"
  37:                  Model.Label = (From X In Seo Select X Where X.SeoType = "RussiaText").First.SeoValue
  38:                  If CBool(ConfigurationManager.AppSettings("RussiaReady")) Then
  39:                      Model.Link = (From X In Seo Select X Where X.SeoType = "RussiaLink").First.SeoValue
  40:                  Else
  41:                      Model.Link = "/Home/Russia"
  42:                  End If
  43:                  Return View("Russia", Model)
  44:              Case "UA"
  45:                  Model.Label = (From X In Seo Select X Where X.SeoType = "UkraineText").First.SeoValue
  46:                  Model.Link = (From X In Seo Select X Where X.SeoType = "UkraineLink").First.SeoValue
  47:                  Return View("Ukraine", Model)
  48:              Case Else
  49:                  Return View("Index", Model)
  50:          End Select
  51:      End Function
  52:   
  53:      Function Russia() As ActionResult
  54:          Return View("RussiaClosed")
  55:      End Function
  56:   
  57:  End Class
  58:   
  59:  Public Class MvcModel
  60:      'Ukraine & Russia  
  61:      Public Property Link As String
  62:      'Ukraine & Russia & SelectCountry & RussiaClosed 
  63:      Public Property Label As String
  64:      'SelectCountry 
  65:      Public Property UkraineLink As String
  66:      Public Property RussiaLink As String
  67:  End Class

9. Layout page and Views.

This is layout page with CUPRUM font definition and title setting in admin system and stored in DB.


   1:  <!DOCTYPE html>
   2:  <html>
   3:  <head>
   4:      <meta charset="utf-8" />
   5:      <meta name="viewport" content="width=device-width, initial-scale=1.0">
   6:      <meta name="description" content="@ViewBag.Description">
   7:      <meta name="keywords" content="@ViewBag.Keywords">
   8:      <title>@ViewBag.Title</title>
   9:      <link href="https://fonts.googleapis.com/css?family=Cuprum" rel="stylesheet">
  10:      @Styles.Render("~/Content/css")
  11:      @Scripts.Render("~/bundles/modernizr")
  12:  </head>
  13:  <body>
  14:          <div id="content">
  15:              >@@RenderBody()
  16:              <div id="copyright">
  17:                  <p>Braggart.es</p>
  18:              </div> 
  19:          </div>
  20:  </body>
  21:  </html>


And this is some another view of this smallest site.


   1:  @Code
   2:      Layout = "~/Views/Shared/_Layout.vbhtml"
   3:      @ModelType MvcModel
   4:  End Code
   5:   
   6:  <form action="@Model.Link">
   7:      <input id="angel" type="submit" value="" />
   8:  </form>
   9:   
  10:  <div id="label">@Model.Label</div>
  11:   
  12:  <div id="onebutton">
  13:      <form action="@Model.Link">
  14:          <input id="goukraine" type="submit" value="" />
  15:      </form>
  16:  </div>


This site is extremely small, another my sites has hundreds of forms, please see for example:

but this site is so instructive, therefore I decide to describe it.




Android context:




AspNetClassic context:




Css context:



Comments ( )
Link to this page: //www.vb-net.com/CountryIP/Index.htm
< THANKS ME>