Новый Flex SDK 4.6, новый AIR 3.1 SDK, новый Flash Player 11.2, новые опции SWF-компилятора.
Adobe взобралась на новые вершины:
- Ccылка для разработчиков: Flex 4.6 Downloads (здесь же AIR 3.1 SDK)
- Ccылка для разработчиков: Flash Player 11.2 Debugger
- Для простых смертных: Adobe AIR 3.2
- Для простых смертных: Adobe Flash Player 11.2
Отличия очень большие, особенно с более старыми версиями. Не только новые контролы, работа с устройствами, Adobe TV, адски развился AIR, много добавилось для Android - перечислять и сравнивать можно бесконечно. Появились новые пространства имен, например flash.crypto. Даже опции флеш-компилятора появились другие. Например в Flex SDK 4.1 не было опции компилятора swf-version, теперь появилась.
Сохраяется четкое разделение SDK под лицензией Adobe и OpenSource-кода. В последней версии весь Flex 4.6 идет тремя частями - полностью 328 MB - под лицензией Adobe, Open Source Flex SDK - 164 MB OpenSource для самых крепких - кто пишет чистый OpenSource и кусок адобовского дополнения - Adobe Add-ons SDK в 260 MB, который не входит в OpenSource.
И теперь как это все себе поставить (речь конечно о программерах), простым смертным просьба не беспокоится - для них все в один клик (как и было):
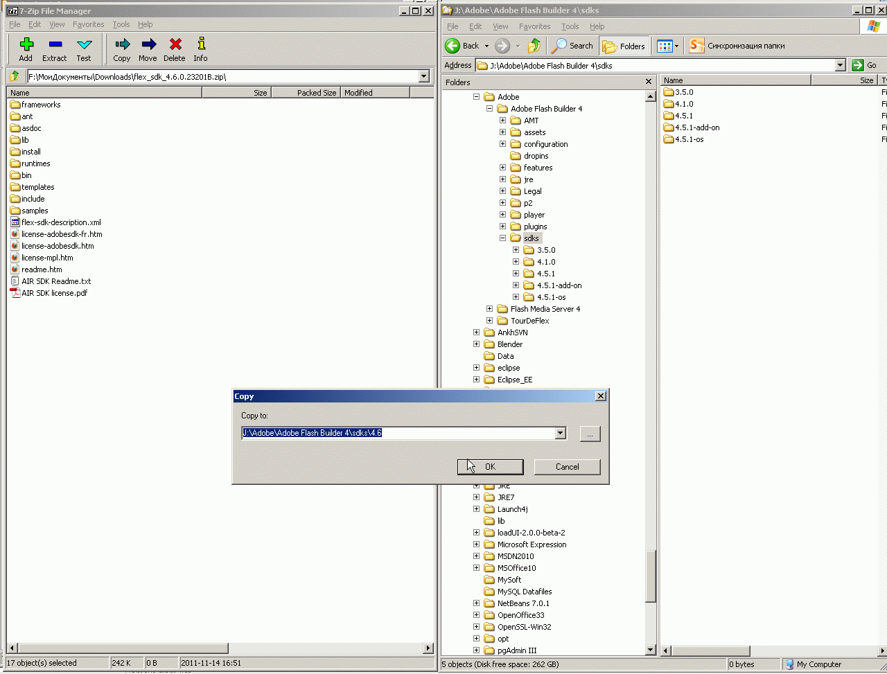
Итак, сначала скачивается полный SDK и ставится в папку для SDK в каталоге Adobe Flash builder:
Потом скачивается и устанавливается новый Плеер (конечно с отладчиком умеет работать только Debugger-версия):
Далее фишка, которую важно не пропустить - в скачанном SDK может быть прописан старый плеер 10.2 - надо скачать библиотеку playerglobal.swc и записать ее в %root%sdks\4.5.1\frameworks\libs\player\11.0\
Далее надо сконфигурировать Adobe Flex Builder - добавить в него новое SDK - посколько это обычный Eclipse - все делается точно так же как я описал в топике Подготовка к работе Eclipse.:
И наконец, главная фишка, которою надо сделать чтобы открылись все возможности новой платформы - установить новую опцию компилятора -swf-version=13:
Теперь Adobe Flash builder к работе в новой среде готов!
А как работать в нем - почитайте на страничке Путеводитель по документации Adobe Flex 4.6
Flex context:
)
|
|