(Notes) Notes (2011 год)

Подготовка к работе Eclipse.

Eclipse

Я колебался, есть ли вообще смысл писать эту небольшую ремарку о таких очевидных вещах, как подготовка к работе Eclipse.

Но все таки решил вставить себе на сайт эту небольшую ремарку - учитывая, что 90% кода на моем сайте у меня опубликовано на Бейсике и мой сайт смотрят люди, программирующие на Бейсике для Linux и Windows (возможно тоже во всех ста возможных видах проектов на Бейсике).

Поэтому для людей, чей кругозор строго ограничен усилиями Билла Гейтса - работа в Eclipse будет непонятна. Ведь у Visual Studio нет десятков взаимно-конкурирующих технологий web-сервисов (как у JAVA) - есть только старый формат ASMX и новый SVC. И Visual Studio поставляется в полностью комплектном виде и пригодном для работы. И хотя в новой Visual Studio 2010 уже появились некоторые возможности догружать плагины - но для обычных повседневных задач эти плагины не являются необходимыми.

Eclipse устроен иначе. В него все надо догружать самому - об этой особенности IDE Eclipse я хочу здесь рассказать.

Проводя аналогии с Visual Studio - до начала работы надо предварительно загрузить в Visual Studio отдельно установленные Net framework 1.1, Net Framework 2.0, Net Framework 3.5, Net Framework 4.0. Причем у Явы есть только run-time среда (JRE) и есть полная среда JDK - а у NET framework такого деления нет. У Явы местоположение среды надо указывать в переменных окружения, а у NET Framework местоположение NET-фреймворка автоматически регистрируется в реестре Windows.



Затем надо (говоря терминами MS-платформы) - надо загрузить web-сервера. Которых вообще на MS-платформе есть IIS 6 и почти совместимый с ним IIS 7 (за исключением URL-реврайтинга) и однопользовательский девелоперский сервер для отладки (который всегда устанавливается автоматически при инсталляции Visual Studio). На на платформе JAVA таких серверов десятки (или сотни) - и сам Эклипс содержит лишь ссылки на некоторые сервера (а на некоторые не содержит даже ссылок).



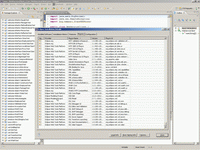
NET framework устанавливается в один клик. У Явы так невозможно - ибо нет единого производителя JAVA-библиотек. Надо знать где их взять и как их поставить в свою среду. В большинстве случаев все равно требуется ряд библиотек SUN (ныне Oracle) - на которые стоят ссылки у многих-многих независимых производителей. И даже если вы не используете JavaMail - но проект не пойдет, пока вы не установите у себя этот JAR. Ниже вы можете увидеть как я догрузил в свою рабочую среду пару обычных JAR с сайта Oracle.



Надо догрузить провайдеры (драйвера) доступа к базам данных. В Visual Studio для доступа к MS SQL ничего дополнительно догружать не требуется. Дополнительные драйвера СУБД требуется догружать только для MySQL, PostgreSQL, SqLite и т.д.

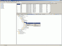
Ниже вы видите, как я догрузил в свою рабочую среду (еще более старую, прошлогоднюю) провайдеры JDBC и MySQL. Здесь заметим, что догруженные провайдеры связываются с workspace-пректа и вы впоследствии можете установить следующую версию Eclipse, а коннекшены к базам и провайдеры к базам сохранятся в новой версии. Это конечно совершенно необычно для тех, чей кругозор заужен Биллом Гейтсом - невозможно себе представить, чтобы в Visual Studio 2010 сохранилось хоть какие-нибудь настройки, сделанные ранее на том же кампутере в Visual Studio 2003, Visual Studio 2005, Visual Studio 2008 - индусы так не работают, как вы понимаете.



Как видите я приконнектил тут одну свою базу на SqLite и базу на MySQL описанную здесь - Фальсификация выборов в Москве (база данных для статистических исследований). Теперь я сделаю одну консольную утилиту и один апплет - чтобы посмотреть как будут выводится данные из моих баз:



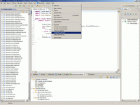
Так, с базами все нормально. Теперь перейдем к установке в Eclipse всех необходимых для работы плагинов. В отличии от Visual Studio их приходится тоже доставлять ручками. Начнем с SoapUI - плагина для работы с web-сервисами и еще сразу же поставим плагин разработки для RED5.



Отлично, пара нужных мне плагинов тоже установлена и запустилась. Любопытно, что даже вся среда работы Flex может быть установлена не только в виде Adobe Flex Builder, а обычным плагином к Eclipse.



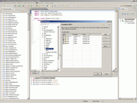
Как произвести переучет всех своих установленных плагинов - вы видите ниже.



Это самый простой вариант. Но когда возникают какие-то баги - требуется вручную редактировать XML-файл в подкаталоге plugins с Eclipse.



В принципе, выше можно увидеть - что помимо установленных мною сейчас двух плагинов - у меня уже достаточно много плагинов стоит прямо в пакете Eclipse. Это потому, что я сразу установил не простой Eclipse, а Eclipse EE. В отличие от Visual Studio тут понятие "установил" имеет совершенно другой смысл. Думаю все помнят как VS2005 устанавливалась около суток. Здесь такого мракобесного процесса не предусмотрено в принципе - просто распаковка ZIP-файла в любой выбранный вами каталог.

Еще одна любопытное отличие Eclipse от Visual Studio - что можно взять любой плагин или даже саму Eclipse прямо из репозитория разработчика и запустить на своем кампутере хоть любой ночной билд. Это имеет смысл делать - если в нудном плагине обнаружен какой-то радикальный баг - который мешает работать.



Вся вышеописанная подготовка рабочей среды Eclipse должна быть сделана ДО начала реального программинга в Eclipse. В этом разница между Eclipse и Visual Studio 2010 и Adobe Flex Builder - которые изначально полностью готовы к работе. А вот собственно об осмысленной полезной деятельности в среде Eclipse вы можете почитать дальше, например в моей заметке - JAVA-клиенты Windows Communication Foundation.




Java context:



Comments ( )
Link to this page: //www.vb-net.com/Eclipse/index.htm
< THANKS ME>