(Notes) Notes (2017 год)

Як трошки обмежити шпигунськи можливості Window10 (Full delete Cortana and OneDrive).

Існує багато засобів, щоб знищити ці компоненти Windows10. Я виробив власний алгоритм надійного знищення цього SpyWare - повне його видалення за кампутера і заборона виндузне доступа до стандартних папок з цим шпигунським софтом. Для цього потрібно бутнуться у Safe Mode, повністю знищити увесь софт у цих папках, та заборонити будь кому відкривати ці папки. Це набагато надійніше, ніж будь які галки, яки читає цей шпигунський софт і нібито бін буде підкорятися вашим галкам. Я з'ясував, що які б галки ви не ставили у політиці Windows, вони майже не мають значення, тому після цього я розробив цей алгорітм. Отже, спочатку знищуємо OneDrive.



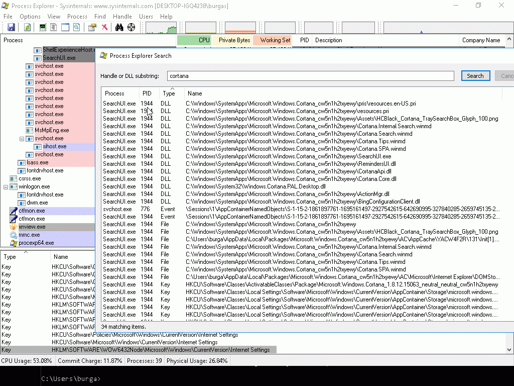
Повне знищення Cortana трошки складніше, тому ще SearchUI не зупиняється у Safe mode.



Після знищення картавой Кортани, меню віндузні працює тільки кнопками, кликать мишкою по рекламі неможна. Але не дуже ми й втратили від цього!



Відновити знищену таким чином Кортану віндузня спроможна лише по SFC /scannow - але хто ж буде запускати цю команду? Сама по собі віндузня її не викликає.






Microsoft context:




Privacy context:



Comments ( )
Link to this page: //www.vb-net.com/Win10-Cortana/index.htm
< THANKS ME>