Viacheslav Eremin | Tune TinyMice ImageUploader on Windows
(NOTES) NOTES (2023)

Tune TinyMice ImageUploader on IIS

There is new Tinymice, but old version always free. Currently I want to describe step to tune this editor on IIS.

Call Tinymice.

Firstly, include it to any ASP.NET page is simple as possible.



To continue setting and examine checking we need to check repform Tinymice and open it in new window.



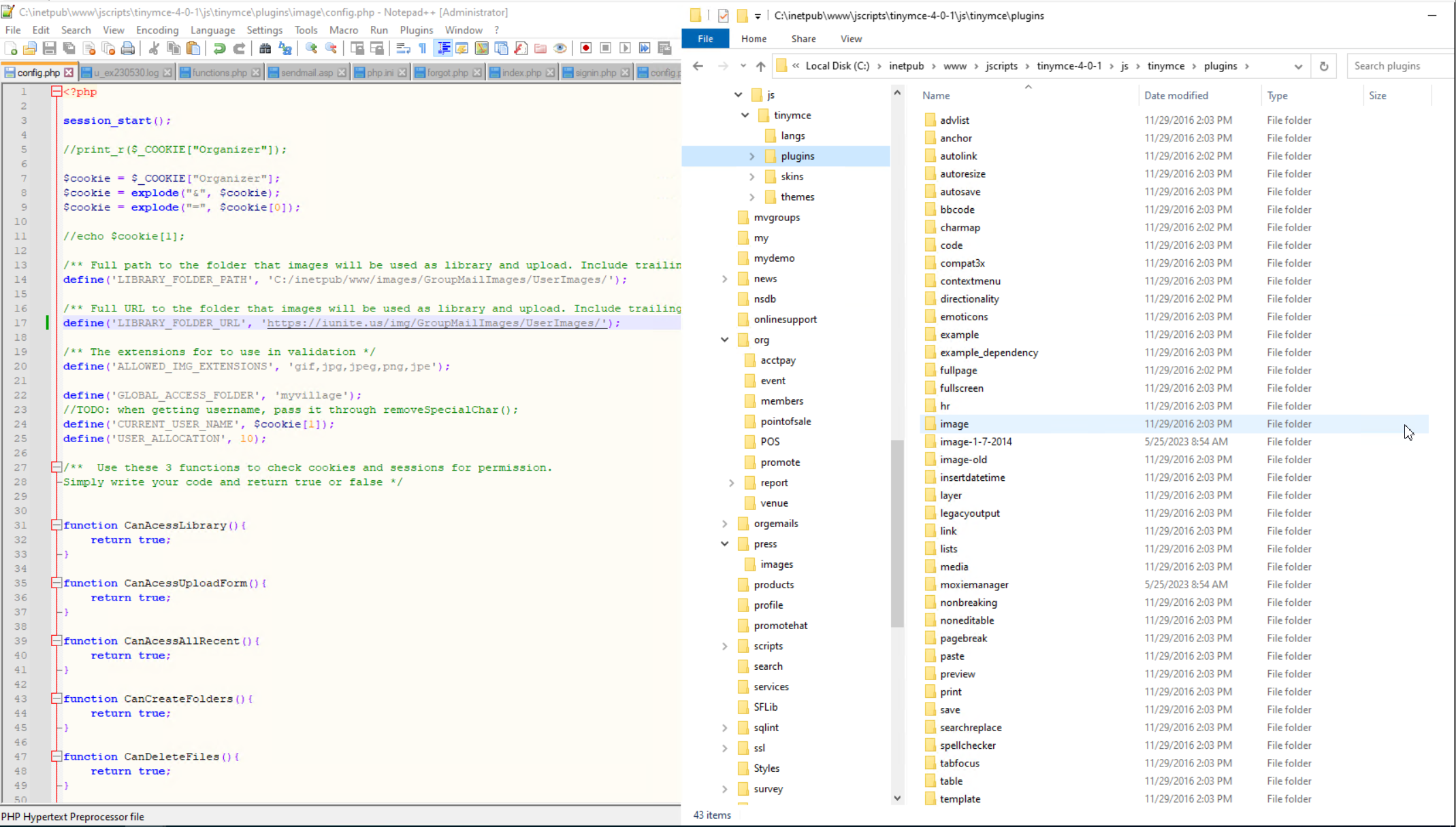
Tune ImageUploader - step 1. Configuration.

>

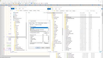
Tune ImageUploader - step 2. Set virtual node to store image.



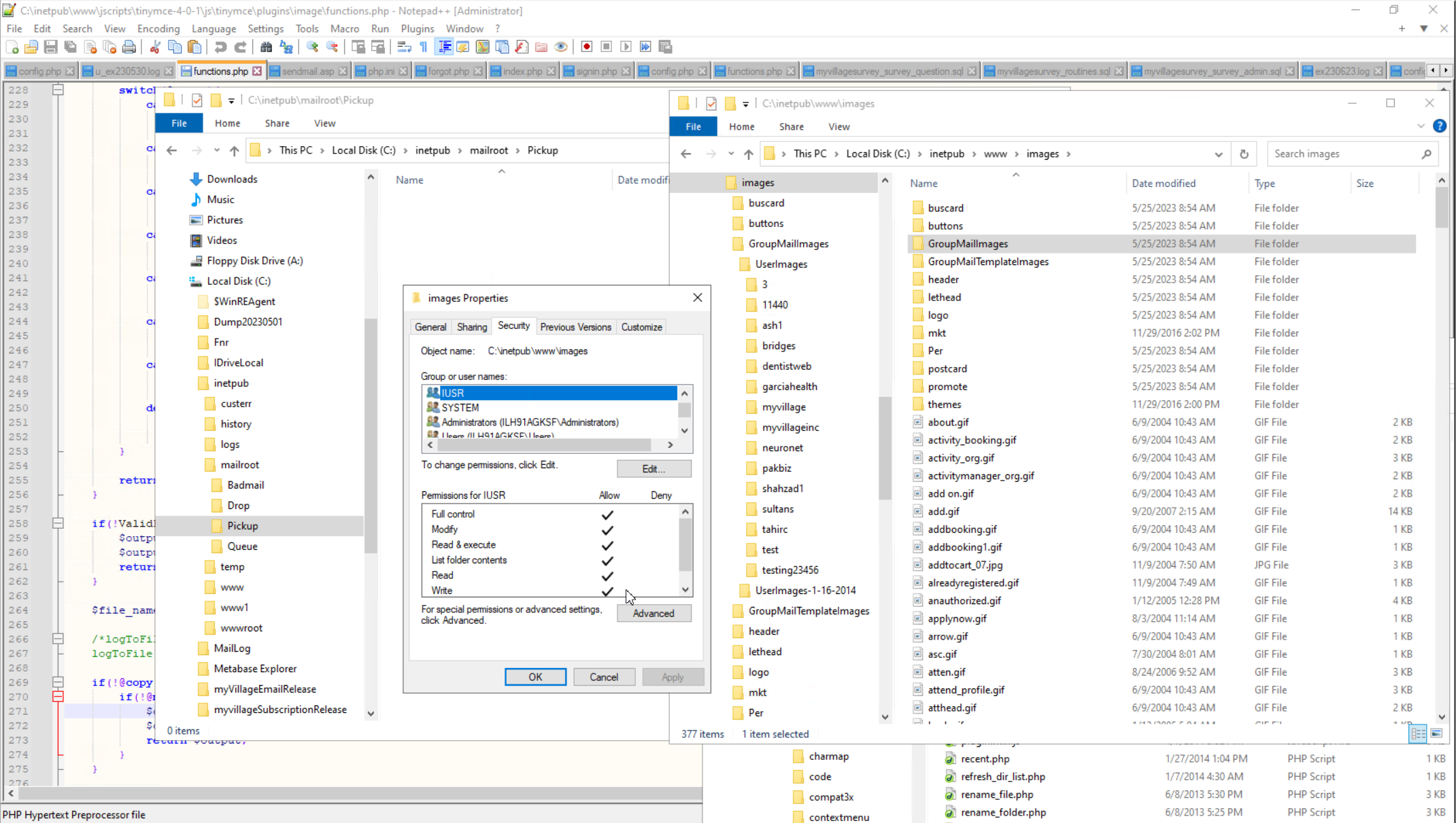
Tune ImageUploader - step 3. Set ACL to directory with image.

Pay attention that full access must be guarantee for IUSR, not for IIS_IUSR.

Checking Tinymice.



Going dipper if something going wrong).

If something with security going wrong, need to trace error in the same way.






WebServer context:



Comments ( )
Link to this page: http://www.vb-net.com/TinyMice/Index.htm
< THANKS ME>