(ASP.NET) ASP.NET (2006 год)

My project to schedule reminder.

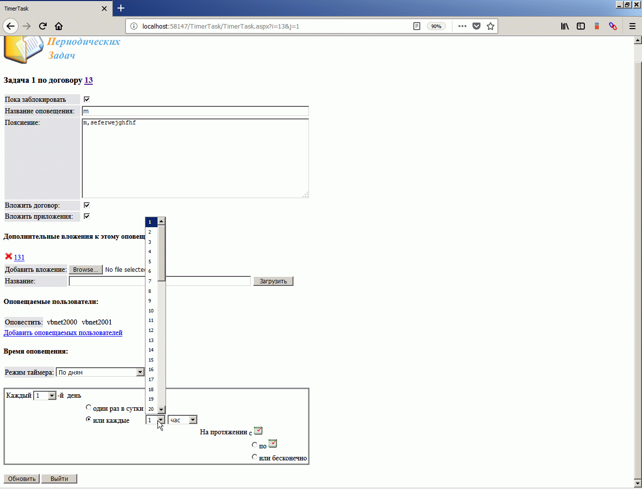
I wrote similar task many times, for example in 2005 year for company Мои проекты для ООО Сириус-СЦ/ИЧП Ильчихин, but this my web project (in screen below) has not fully finished because our agreement about money had broken.





AspNetClassic context:




TimeSchedule context:



Comments ( )
Link to this page: //www.vb-net.com/TimerTask/index.htm
< THANKS ME>