Viacheslav Eremin | MySQL Kvm hosting management Db with tracking changing by triggers.
(NET) NET (2022)

MySQL Kvm hosting management Db with tracking changing by triggers.


Database published to https://github.com/Alex-1557/KvmHostingManagementDbWithTrackingChanging






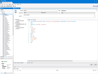
Kvm context:




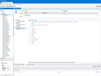
NetCoreBackend context:




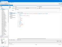
Ssl context:



Comments ( )
Link to this page: http://www.vb-net.com/SqlTriggerTrackingChanging/Index.htm
< THANKS ME>