Устанавливаем среду разработки PHP.
- 1. Устанавливаем XAMPP.
- 2. Устанавливаем NetBeans.
- 3. Включаем отладку PHP.
- 4. Запускаем Apache.
- 5. Запускаем MySQL.
- 6. Запускаем MySQL WorkBench.
- 7. Запускаем phpMyAdmin.
- 8. Запускаем MySQL database administrator в NetBeans.
- 9. Настраиваем Linux-термінал.
- 10. Разворачиваем PHP-проект.
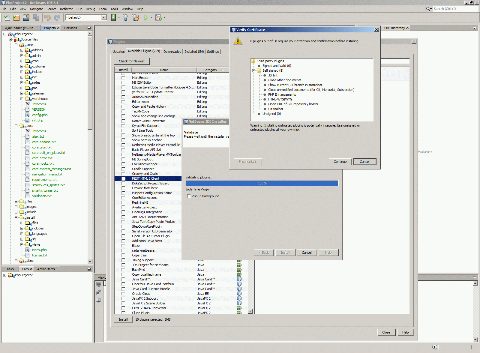
- 11. Добавляем прочие полезные плагины.
Среда PHP нужна даже в тех случаях, когда вы на ней не программируете, ибо это доминирующая среда для web-разработки и интернет программисту (даже на .NET-платформе) так или иначе приходится сталкиваться с сайтами на PHP. Существует несколько хороших бесплатных сред программирования PHP - две лучшие из них - PDT и NetBeans. Здесь я покажу как устанавливать NetBeans на виндузовой платформе.
1. Устанавливаем XAMPP.
XAMPP - хорошо отлаженный пакет, который сразу ставит PHP, MySQL и Apache (ну и еще кое-что - FileZilla-server, Mercury, Tomkat, PhpMyAdmin, Perl и т.д.) и имеет хорошую общую панель управления сервисами, чтобы не запутаться - где лежат конфиги того или иного сервиса. Новая версия XAMPP содержит несколько версий PHP.
2. Устанавливаем NetBeans.
В процессе установки собственно IDE указываем самые главные настройки - а именно, коннектим NetBeans к PHP-интерпритатору, который мы установили на предыдущем шаге, вместе с XAMPP.
3. Включаем отладку PHP.
Для того, чтобы в NetBeans можно было пошагово отлаживать PHP-шный код в netbeans-xdebug необходимо вручную добавить в конфиг PHP указание на библиотеку отладчика php_xdebug.dll, айпишник и порт для связи с netbeans-xdebug. Соответственно, тот же самый айпишник и порт для связи надо указать и отладчику netbeans-xdebug в параметрах NetBeans.
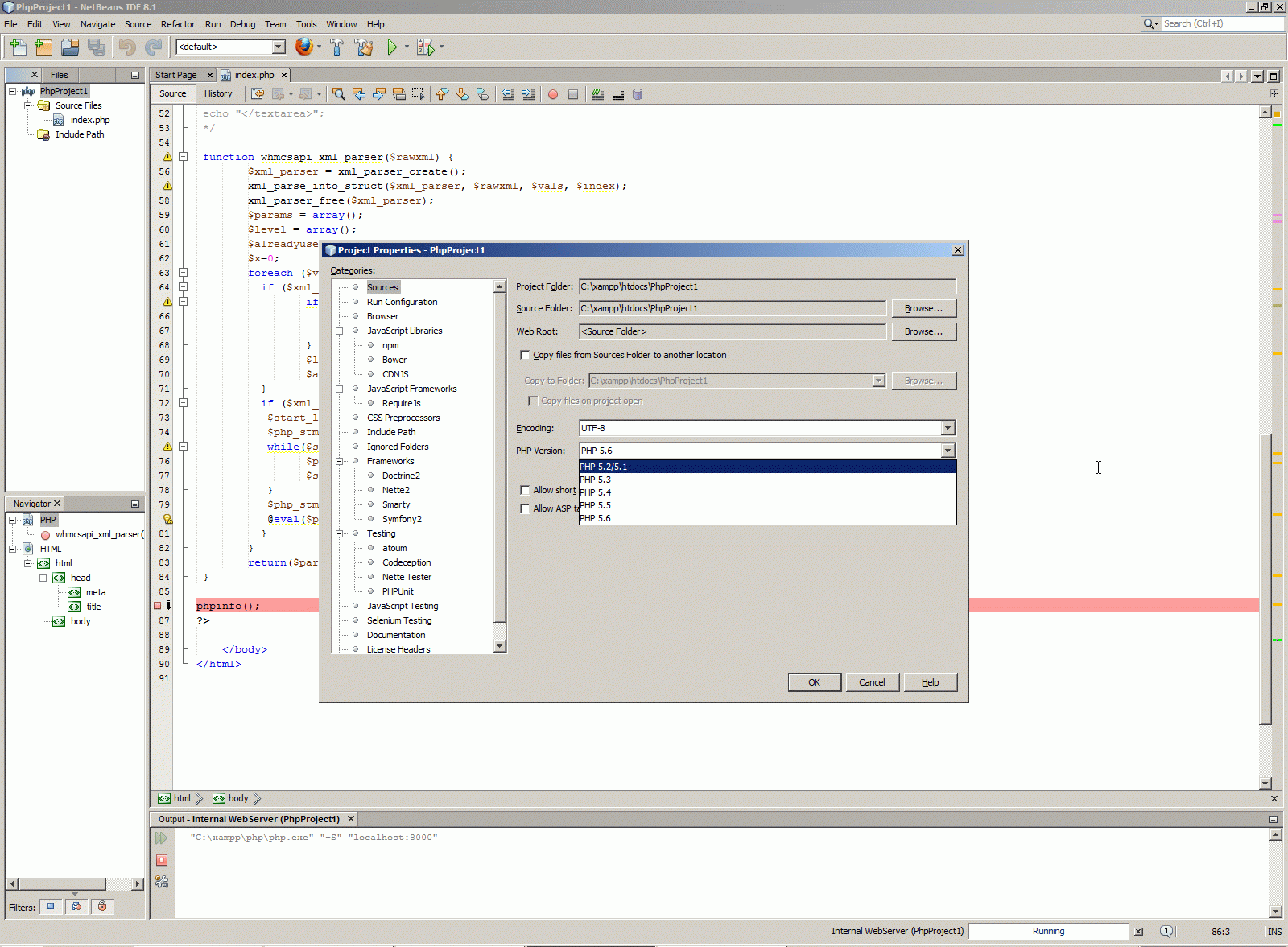
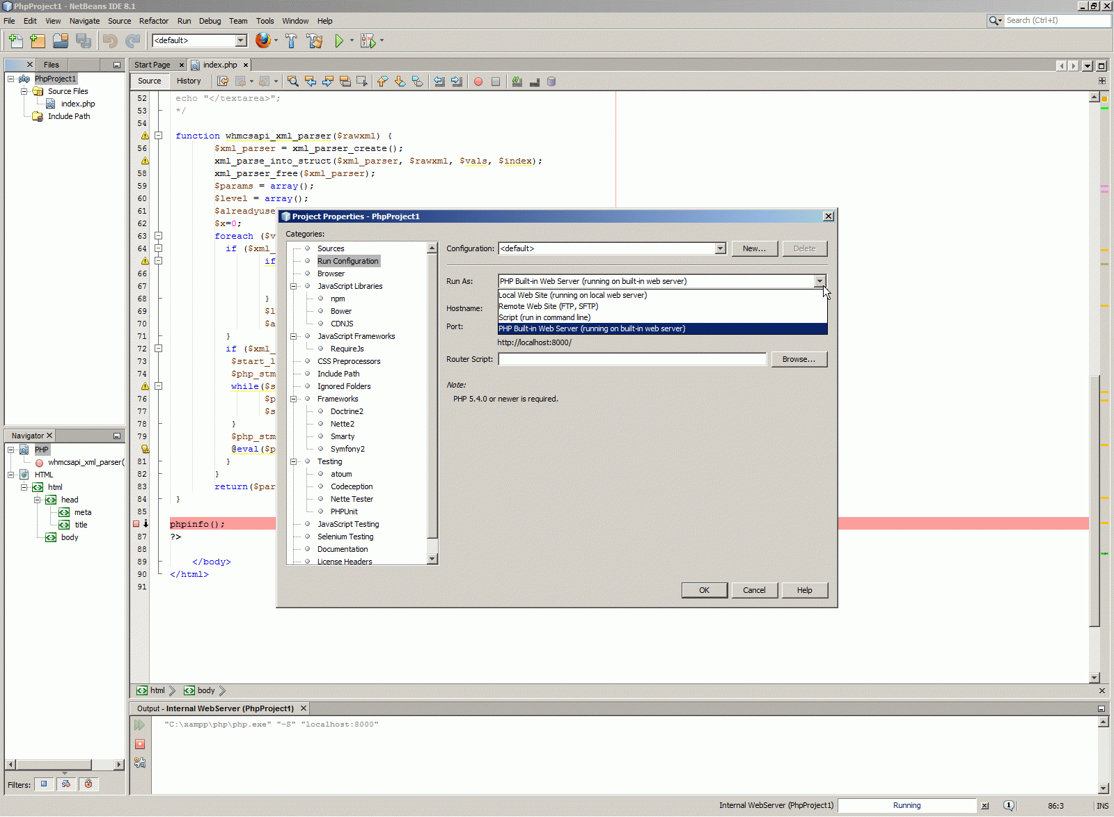
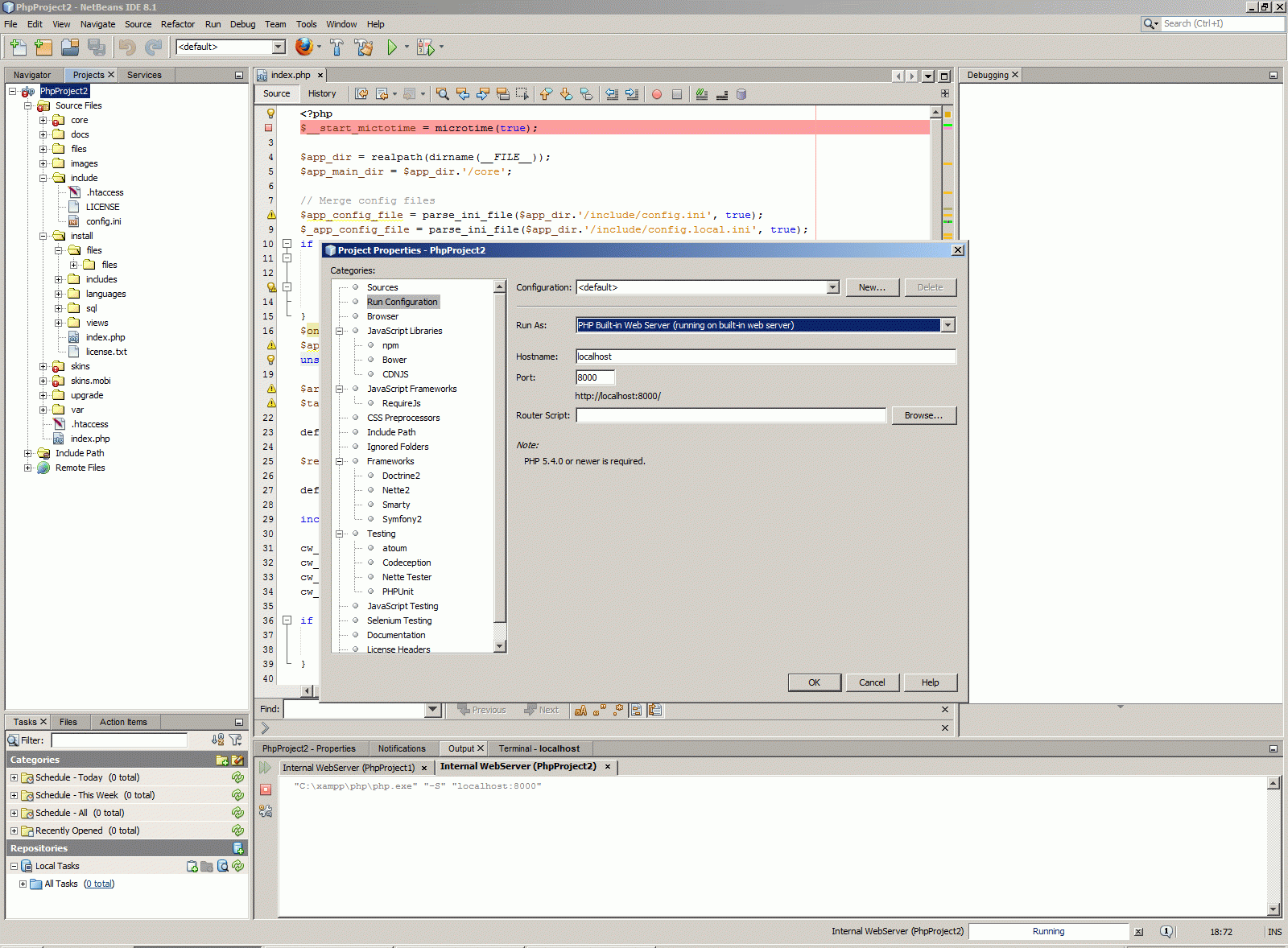
Я запускаю этот проект со встроенным в PHP веб-сервером, который будет отвечать на адрес http://localhost:8000/
Далее я открываю из панели XAMPP действующий конфиг PHP. И добавляю в него вот эти пару строчек.
[XDebug] zend_extension = "c:\xampp\php\ext\php_xdebug.dll" xdebug.remote_autostart=on xdebug.remote_enable=on xdebug.remote_enable=1 xdebug.remote_handler="dbgp" xdebug.remote_host=192.168.0.50 xdebug.remote_port=9000 xdebug.remote_mode=req xdebug.idekey="netbeans-xdebug"
Параметры отладчика PHP теперь можно увидеть в конфиге.
Если необходимо чтобы PHP пересчитал новый конфиг, сервер надо снять (я сделал это Process Explorer'ом), при запуске встроенный в PHP-сервер пересчитал конфиг и теперь отладка работает отлично.
И, наконец, вносим эти параметры связи собственно в отладчик NetBeans.
Отлично, отладчик заработал.
4. Запускаем Apache.
Запуск Apache и вообще всех систем не представляет сложности на пустой машине, но как быть мне? У меня 80-й и 443-й порт занят, их слушает IIS.
Более того, Апачей у меня стоит незнамо сколько, все в разных директориях, разных версий, привязанные к разным проектам.
Понятно, что в таких условиях, попытка запустить в лоб сервис Апача закончится неудачно.
Поэтому для начала все смещаем на один порт, то есть нормально Apache слушает 81-й порт, а SSL-порт у Апача - 444.
5. Запускаем MySQL.
Та же самая история, что и с портами для web-сервера, у меня и с портами MySQL. У меня их стоит неизвестно сколько, в разных папках, разных версий, на разных портах.
Поэтому первая задача - понаходить конфигурационные файлы MySQL.INI и установить в них порт, который слушает сервер. Именно этим и ценно XAMPP - что все конфиги и все управление сервисами под рукой. Итак, устанавливаем для этого сервера рабочий порт 3307.
Для мониторинга всех версий MySQL удобно пользоваться MySQL Notifier из пакета MySQL.
Альтернативная версия - такой же нотифиер из пакета XAMPP.
6. Запускаем MySQL WorkBench.
Теперь запускам WorkBench. К сожалению, новая версия у меня не идет, Windows 7 ее минимальные требования. В моей среде работает только старая версия.
Теперь старую версию надо приконнектить к MySQL из пакета XAMPP.
7. Запускаем phpMyAdmin.
Здесь надо тоже сначала обеспечить все настройки в конфиге phpMyAdmin.
Но вот наконец-то и эта стандартная функция PHP-среды разработки заработала. Она очень важна, потому что это стандартное восстановление баз например.
Теперь можно понять, что у нас и PHP работает, и Apache и MySQL.
8. Запускаем MySQL database administrator в NetBeans.
Альтернатива phpMyAdmin и WorkBench для SQL-девелопмента - непосредственно в NetBeans. Для этого его надо приконнектить к серверу.
9. Настраиваем Linux-термінал.
10. Разворачиваем PHP-проект.
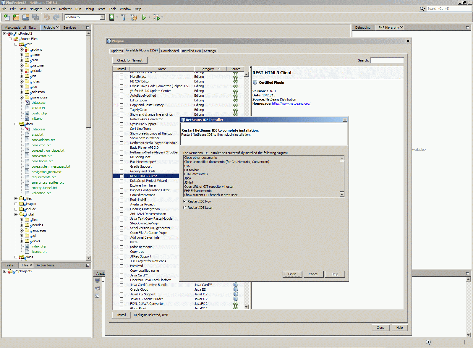
11.Добавляем прочие полезные плагины.
PHP Composer
NodeJS
Android SDK
Другие плагины
Плагины, требующие JDK
Проверяем средства коллективной работы с репозиториями - как снимается и зачекивается код.
Проверяем как снимаются и создаются задачи.
Php context:
Servers context:
)
|
|