(Notes) Notes (2018)

Remote debugging

Windows

Below on the screen you can see all step to remote debugging in Visual Studio 2017.

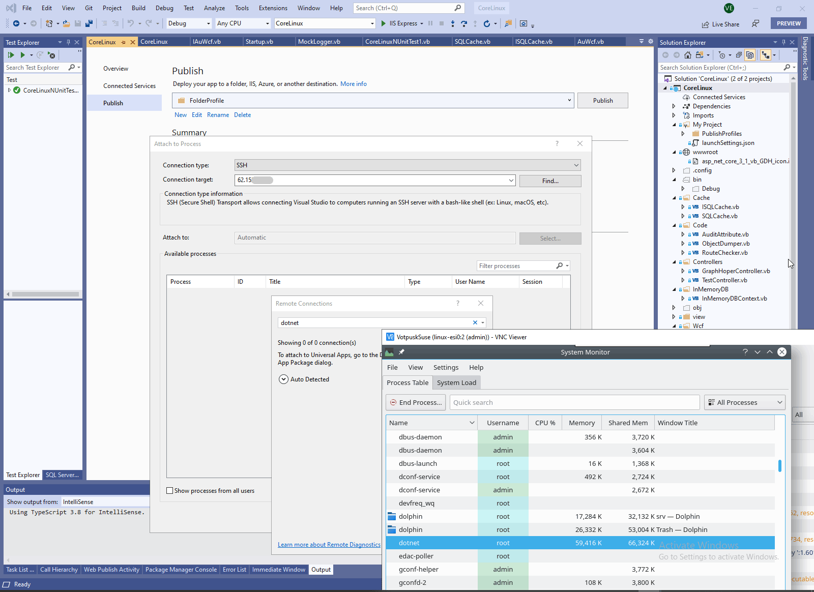
Linux




DevEnvironment context:



Comments ( )
Link to this page: //www.vb-net.com/RemoteDebugger/Index.htm
< THANKS ME>