(ASP) ASP (2010)

My refactoring of Interbooking.ru

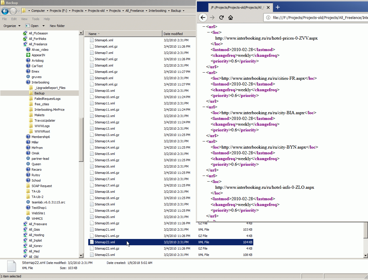
This is big project with booking.com service, on the screen one of the finished task of this project to create sitemap for google of all existing cities and hotels in booking.com. Sorry, I have no time for more details description.




AspNetClassic context:



Comments ( )
Link to this page: //www.vb-net.com/InterBooking/index.htm
< THANKS ME>