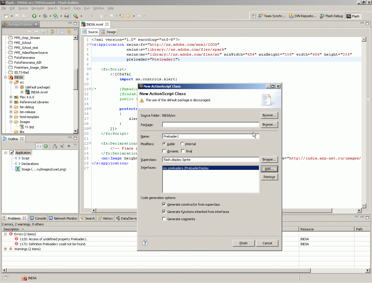
Flex-preloader.
To view this page ensure that Adobe Flash Player version 11.1.0 or greater is installed.
Comments (
)
)
Link to this page:
//www.vb-net.com/Flex_Preloader/index.htm
|
|
To view this page ensure that Adobe Flash Player version 11.1.0 or greater is installed.
)
|
|