My typical Excel VBA project (Excel VBA frontend can working with remote database) + admin panel (high DPI manifest).
I was developed various VBA application even since this my blog was born, for example this article VBA - язык автоматизации Excel from 2001-year contains some screenshot from 2001 year. And I still have no any description of my typical Excel VBA application. So, currently this is a time to close this issue.
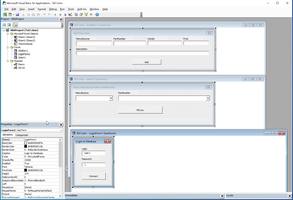
So, what is my typical Excel VBA application? Typical VBA application doing something with remote DB, fro example reading/writing some data and help user to do this automatically. This is some example screenshots of my last application for this type. This application has 3 screens to working with remote server: to read data, to write data and to connect to server.
VBA Code is idiotic, this is ancient VB6 code, looks as this for example Select1.frm. I have no wish to comment this ancient VB6 code, because I was working on VB6 many-many years, for example Мои проекты для ООО Сириус-СЦ and I'm really tired from VB6.
For more sophisticated project I can expand this project by:
- Various COM-objects (current project on screen also has this future)
- Various custom ActiveX components
- Various windows services, for example service to cache remote data locally
- Various VSTO components instead simple VBA components
- Custom ribbon and add-ins installer
- Project Admin panel (this project also has this future)
This project has Admin panel with 5 tabs.
Code is ordinary and idiotic and I have no wish to comment it except one point. Now I working with my new 5K monitor on my new computer with Win11 and High DPI resolution manifest is mandatory for Desktop application - app.manifest.
More interesting and modern solution with Excel you can see in this page Excel VSTO and DNA project templates.
ComObject context:
Excel context:
)
|
|