Entity Framework missing FAQ (Part 1 , Part 2, Part 3)
- 1. Database First
- 1.1. Традиційні DB First без моделера Visual Studio
- 1.2. Вам допоможе Nuget.ORG
- 1.3. ObjectContext vs DbContext
- 1.4. Поширення EF
- 1.5. Довідники EF
- 2. Model First
- 2.1 Переваги Model First над Database First
- 2.2 Приклад
- 2.3 Схема моделі вбудована у ресурс DLL
- 2.4 Міграція (Package console/CMD utility/site code)
- 2.5 Публікація проекту з EF
- 2.6 Профайлер трансляции EF з Linq у SQL та EF Retry Policy (повний код проєкту)
- 2.7 Альтернативи мікрософтовському ModelFirst
- 3. Code First
- 3.1. Site with Project and without project (порівняння типів проєктів).
- 3.2. Стартовий MVC-project Contoso University in VB.
- 3.3. Attributes and Fluent API.
- 3.4 Перелік атрибутів Data Annotations.
- 3.5 Scaffold template and custom scaffold template.
- 3.6 Close look to controller code
- 3.7 Виготовлення власних Extension-хелперов
- 3.8 Store state in ViewState/ViewBag/ViewData/TempData
- 3.9 Склад стартового проєкту.
- 3.10 Deploy Database to SQL server.
- 3.10.1 Manually Deploy.
- 3.10.2 Визначення зв'язків даних 1:1, 1:M, M:M у базі та EF CodeFirst.
- 3.10.3 Visual Designer.
- 3.10.4 Unexpected Deploy.
- 3.10.5 Save relation 1:M, M:M to DB.
- 3.11 Ще раз про Scaffold template.
- 3.11.1 Collection.Generic.List (of T), IQueryable vs IEnumerable
- 3.11.2 атрибут Bind
- 3.11.3 Антиспам валідатор Validate Anti Forgery Code
- 3.11.4 jquery.validate.unobtrusive.js
- 3.12. MVC paging, sorting, filtering in EF level.
Entity Framework missing FAQ (Part 4). From EF Code First class definition to WebAPI2 on VB.NET
- 4.1. Ten step master to create DB from class definition
- 4.1.1. Create MVC project
- 4.1.2. This operation only add reference to project and change web.config
- 4.1.3. Add the Connection String
- 4.1.4. DB record definition
- 4.1.5. Create ApplicationDbContext
- 4.1.6. Enable-Migrations
- 4.1.7. Add-Migration Initial
- 4.1.8. Update-Database -Verbose
- 4.1.9. Seed the Database
- 4.1.10. Show DB structure
- 4.2 - Set Up ASP.NET API Endpoints to open database on internet
- 4.2.1. Add WebAPI Controller
- 4.2.2. Add Json formater to WebApiConfig
- 4.2.3. Add callback to execute WebApiConfig at the beginning of the Application_Start
- 4.2.4. Check result
- 4.2.5. Is WebApi a best choice to flash data on internet?
4.1.1. Create MVC project.
4.1.2 Install-Package EntityFramework -Version 6.2.0
This operation only add reference to project and change web.config.
4.1.3 Add the Connection String
In this project I use MsSQL server, but if you want to change SQL server to MySQL, please install additional provider firstly, go to the page Project for refactoring ODBC access to MySQL up to EF6 Code First with MySQL. to learn how its doing.
1: <connectionStrings>
2: <add name="MyArticlesConnectionString"
3: connectionString="Data Source=(LocalDb)\MSSQLLocalDB;Initial Catalog=MyArticles;Integrated Security=SSPI;AttachDBFilename=|DataDirectory|\MyArticles.mdf"
4: providerName="System.Data.SqlClient" />
5: </connectionStrings>
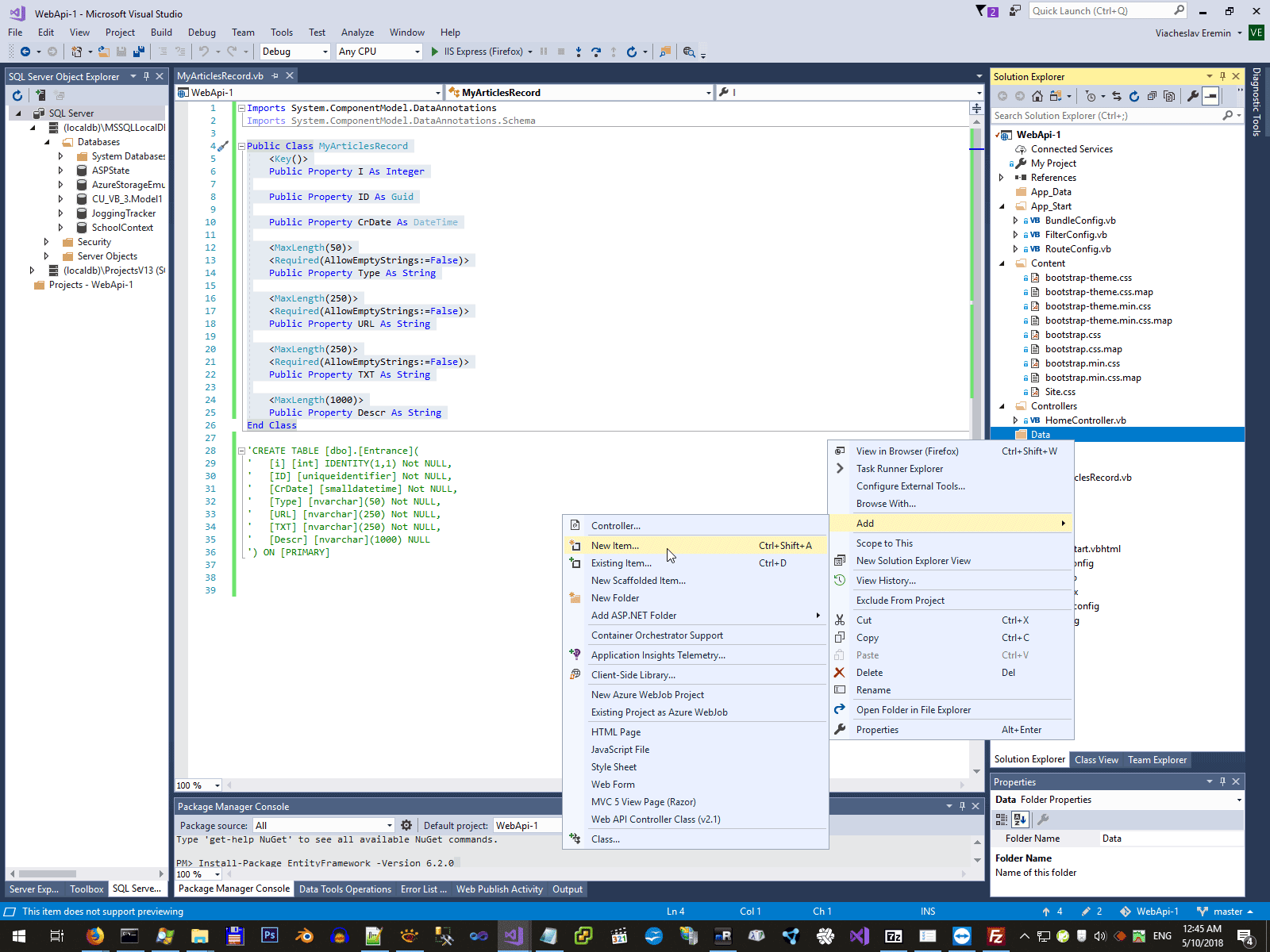
4.1.4 Create DB record definition
1: Public Class MyArticlesRecord
2: <Key()>
3: Public Property I As Integer
4:
5: Public Property ID As Guid
6:
7: Public Property CrDate As DateTime
8:
9: <MaxLength(50)>
10: <Required(AllowEmptyStrings:=False)>
11: Public Property Type As String
12:
13: <MaxLength(250)>
14: <Required(AllowEmptyStrings:=False)>
15: Public Property URL As String
16:
17: <MaxLength(250)>
18: <Required(AllowEmptyStrings:=False)>
19: Public Property TXT As String
20:
21: <MaxLength(1000)>
22: Public Property Descr As String
23: End Class
4.1.5. Create ApplicationDbContext
1: Public Class ApplicationDbContext
2: Inherits Entity.DbContext
3:
4: Public Sub New()
5: MyBase.New("MyArticlesConnectionString")
6: End Sub
7:
8: Public Shared Function Create() As ApplicationDbContext
9: Return New ApplicationDbContext()
10: End Function
11:
12: Public Property MyArticles As Entity.DbSet(Of MyArticlesRecord)
13: End Class
After this step my vbproj became such as this - WebApi-1-1.vbproj
4.1.6. Enable-Migrations
1: Namespace Migrations
2:
3: Friend NotInheritable Class Configuration
4: Inherits DbMigrationsConfiguration(Of ApplicationDbContext)
5:
6: Public Sub New()
7: AutomaticMigrationsEnabled = False
8: End Sub
9:
10: Protected Overrides Sub Seed(context As ApplicationDbContext)
11: ' This method will be called after migrating to the latest version.
12:
13: ' You can use the DbSet(Of T).AddOrUpdate() helper extension method
14: ' to avoid creating duplicate seed data.
15: End Sub
16:
17: End Class
18:
19: End Namespace
4.1.7. Add-Migration Initial
1: Namespace Migrations
2: Public Partial Class Initial
3: Inherits DbMigration
4:
5: Public Overrides Sub Up()
6: CreateTable(
7: "dbo.MyArticlesRecords",
8: Function(c) New With
9: {
10: .I = c.Int(nullable := False, identity := True),
11: .ID = c.Guid(nullable := False),
12: .CrDate = c.DateTime(nullable := False),
13: .Type = c.String(nullable := False, maxLength := 50),
14: .URL = c.String(nullable := False, maxLength := 250),
15: .TXT = c.String(nullable := False, maxLength := 250),
16: .Descr = c.String(maxLength := 1000)
17: }) _
18: .PrimaryKey(Function(t) t.I)
19:
20: End Sub
21:
22: Public Overrides Sub Down()
23: DropTable("dbo.MyArticlesRecords")
24: End Sub
25: End Class
26: End Namespace
4.1.8. Update-Database -Verbose
This step create database structure in SQL server (without data in this case, because seed method is absent).
4.1.9. Seed the Database
1: Imports System
2: Imports System.Data.Entity
3: Imports System.Data.Entity.Migrations
4: Imports System.Linq
5:
6: Namespace Migrations
7:
8: Friend NotInheritable Class Configuration
9: Inherits DbMigrationsConfiguration(Of ApplicationDbContext)
10:
11: Public Sub New()
12: AutomaticMigrationsEnabled = False
13: End Sub
14:
15: Protected Overrides Sub Seed(context As ApplicationDbContext)
16:
17: context.MyArticles.AddOrUpdate(
18: New MyArticlesRecord With {.I = 1, .ID = Guid.Parse("225C83FF-9456-433B-833D-9977966F92BA"), .CrDate = Date.ParseExact("1998-01-01", "yyyy-MM-dd", System.Globalization.CultureInfo.InvariantCulture), .Type = "SQL (1998 год)", .URL = "//www.vb-net.com/sql/MySQL.htm", .TXT = "MySQL->SQL"},
19: New MyArticlesRecord With {.I = 2, .ID = Guid.Parse("58FB0DDE-C809-4B3F-9354-8ED516EBAFA1"), .CrDate = Date.ParseExact("1999-01-01", "yyyy-MM-dd", System.Globalization.CultureInfo.InvariantCulture), .Type = "SQL (1999 год)", .URL = "//www.vb-net.com/sql/access/index.htm", .TXT = "Access->SQL"},
...
561: New MyArticlesRecord With {.I = 544, .ID = Guid.Parse("DDE0D380-11A7-4424-B671-E84242E4EF83"), .CrDate = Date.ParseExact("2018-12-25", "yyyy-MM-dd", System.Globalization.CultureInfo.InvariantCulture), .Type = "Soft (2018)", .URL = "//www.vb-net.com/Articles/Index.htm", .TXT = "All my articles ordered by datetime."}
562: )
563:
564:
565:
566: End Sub
567:
568: End Class
569:
570: End Namespace
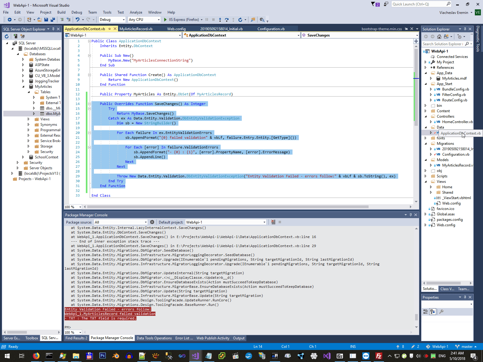
Main problem of this step is incorrect data. For example in middle in the middle screen below you can see an empty mandatory filed TXT. So, main point of this step is adding a error log function to ApplicationDbContext, because without error handler function seed abandon silently.
1: Public Overrides Function SaveChanges() As Integer
2: Try
3: Return MyBase.SaveChanges()
4: Catch ex As Data.Entity.Validation.DbEntityValidationException
5: Dim sb = New StringBuilder()
6:
7: For Each failure In ex.EntityValidationErrors
8: sb.AppendFormat("{0} failed validation" & vbLf, failure.Entry.Entity.[GetType]())
9:
10: For Each [error] In failure.ValidationErrors
11: sb.AppendFormat("- {0} : {1}", [error].PropertyName, [error].ErrorMessage)
12: sb.AppendLine()
13: Next
14: Next
15:
16: Throw New Data.Entity.Validation.DbEntityValidationException("Entity Validation Failed - errors follow:" & vbLf & sb.ToString(), ex)
17: End Try
18: End Function
4.1.10. Show DB structure
4.2 - Set Up ASP.NET API Endpoints to open database on internet
WebAPi controller used practically in each project, look for example to this project Use Ajax/WebApi Syns/Async request/response., but below I will show tune step by step.
4.2.1. Add WebAPI Controller
1: Public Class ArticlesController
2: Inherits Http.ApiController
3:
4: Private db As ApplicationDbContext = New ApplicationDbContext()
5:
6: Public Function GetMyArticles() As IQueryable(Of MyArticlesRecord)
7: Return db.MyArticles
8: End Function
9:
10: <Http.Description.ResponseType(GetType(MyArticlesRecord))>
11: Public Async Function GetMyArticles(ByVal id As Integer) As Threading.Tasks.Task(Of Http.IHttpActionResult)
12: Dim OneRec As MyArticlesRecord = Await db.MyArticles.FindAsync(id)
13:
14: If OneRec Is Nothing Then
15: Return NotFound()
16: End If
17:
18: Return Ok(OneRec)
19: End Function
20:
21: End Class
VS2017 show support text about next step to configure WebApi.
1: Visual Studio has added the full set of dependencies for ASP.NET Web API 2 to project 'WebApi-1'.
2:
3: The Global.asax.vb file in the project may require additional changes to enable ASP.NET Web API.
4:
5: 1. Add the following namespace references:
6:
7: Imports System.Web.Http
8: Imports System.Web.Routing
9:
10: 2. If the code does not already define an Application_Start method, add the following method:
11:
12: protected Sub Application_Start()
13:
14: End Sub
15:
4.2.2. Add Json formater to WebApiConfig
18: Dim jsonFormatter = config.Formatters.JsonFormatter
19: jsonFormatter.SerializerSettings.ContractResolver = New CamelCasePropertyNamesContractResolver()
20: config.Formatters.Remove(config.Formatters.XmlFormatter)
21: jsonFormatter.SerializerSettings.DateTimeZoneHandling = Newtonsoft.Json.DateTimeZoneHandling.Utc
4.2.3. Add callback to execute WebApiConfig at the beginning of the Application_Start.
1: GlobalConfiguration.Configure(AddressOf WebApiConfig.Register)
4.2.4. Check result
4.2.5. Is WebApi a best choice to flash data on internet?
I'm not sure for WebAPI is best choice to transfer data from DB to internet, because there are some big and simplest alternatives:
- Simple raw webhandler, see please this way in this my page - Этюды на ASP2. Делаем RSS-канал на одной SQL-процедуре
- There are many-many another way, see please main my choice - SOAP/WSDL web services. See please this page - SOAP/WSDL vs XML data exchange.
EfCodeFirst context:
NetLearning context:
)
|
|