Viacheslav Eremin | My solution to Connection Disposed with EF and Pomelo provider for MySQL
(CORE) CORE (2022)

About connection with EF Core and Pomelo provider for MySQL (GetProcessList, EF Core connection count, Setup Max MySQL Connection count. Separate connection for Attributes, Calculate connection for API).

If you use attributes in EF core (for example in this way Simplest way to create tracing and authorization layers in Backend API. Special attribute to arrange API for authorization layers.) we usually need to dispose connection.



This process induce exception during reopend connection.



This is my solution to overcome this issue.


  15:          <Runtime.CompilerServices.Extension>
  16:          Public Function ReOpen(_DB As ApplicationDbContext) As ApplicationDbContext
  17:              If _DB.Database.GetDbConnection.State = _DB.Database.GetDbConnection.State.Closed Then
  18:                  Try
  19:                      _DB.Database.GetDbConnection.Open()
  20:                      Return _DB
  21:                  Catch ex As System.ObjectDisposedException
  22:                      _DB.Database.GetDbConnection.Dispose()
  23:                      Interlocked.Increment(ConnectionCount)
  24:                      Debug.WriteLine($"Creating new EF Core connection {ConnectionCount}")
  25:                      _DB = New ApplicationDbContext(_DB._Options)
  26:                      If Not ReOpenMySQL(_DB.Database.GetDbConnection) Then
  27:                          Throw New Exception($"MySqlConnection can not open {_DB.Database.GetDbConnection.ConnectionString.Substring(0, _DB.Database.GetDbConnection.ConnectionString.IndexOf("Password=") + 9) & "***********"}")
  28:                      End If
  29:                  End Try
  30:              ElseIf _DB.Database.GetDbConnection.State = _DB.Database.GetDbConnection.State.Open Then
  31:                  _DB.Database.GetDbConnection.Close()
  32:                  '_DB.Database.GetDbConnection.Dispose()
  33:                  _DB.Database.GetDbConnection.Open()
  34:              End If
  35:              Return _DB
  36:          End Function
  ...   
 114:          Public Function ReOpenMySQL(ByRef CN As MySqlConnection) As Boolean
 115:              If CN Is Nothing Then
 116:                  CN = New MySqlConnection(CN.ConnectionString)
 117:  Open:
 118:                  Try
 119:                      CN.Open()
 120:                      If CN.State = Data.ConnectionState.Open Then
 121:                          Dim CMD1 = CN.CreateCommand()
 122:                          CMD1.CommandText = "SELECT count(*) as Count  FROM cryptochestmax.GetProcessList;"
 123:                          Dim RDR1 = CMD1.ExecuteReader
 124:                          RDR1.Read()
 125:                          Dim Count As Integer = RDR1("Count")
 126:                          RDR1.Close()
 127:                          Debug.Print($"Found {Count} MySQL connection.")
 128:                          Return True
 129:                      Else
 130:                          Return False
 131:                      End If
 132:                  Catch ex As Exception
 133:                      Console.WriteLine(ex.Message & vbCrLf & CN.ConnectionString)
 134:                      Return False
 135:                  End Try
 136:              Else
 137:                  If CN.State = Data.ConnectionState.Open Then
 138:                      Return True
 139:                  Else
 140:                      GoTo Open
 141:                  End If
 142:              End If
 143:          End Function
 144:   
 145:      End Module
 146:  End Namespace

With this approach I can reopen new MySQL connection when it need for me, I reopen it 130 times in my project.



EF Code first context reserved for future use in my project and currently look as:



This is my definition of EF Core connection.



This is my definition of GetProcessList procedure.



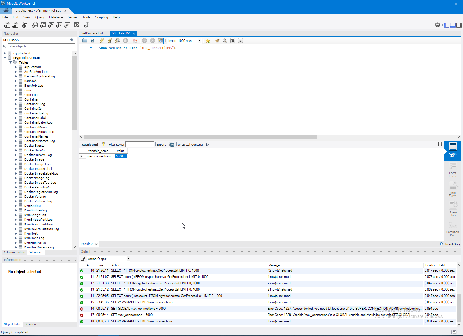
And this is finally result of one API - more than 20 reopned connection.



So, as you can see default MySQL connection is not enough.



And we need to setup more connection to MySQL.






EfCodeFirst context:




Task context:



Comments ( )
Link to this page: http://www.vb-net.com/ConnectionDisposed/Index.htm
< THANKS ME>