(NET) NET (2021)

How to expand ancient ASPpage by function in Com-visible dll

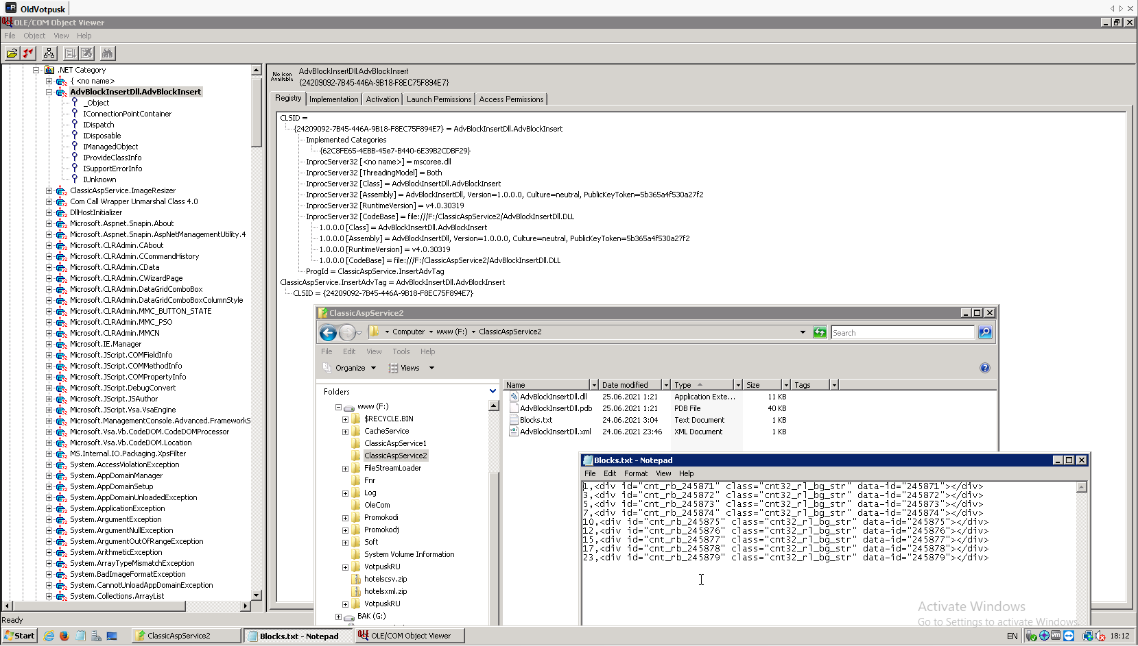
This is example function to insert advertising tag after specified number of paragraph tag. I have published code template to https://github.com/Alex-1347/ExpandAncientASPpageByFunctionInComVisibleDll.



SQL-dbmail COM-component registered in another server https://github.com/Alex-1557/SQL-dbmail-COM-component. Com-Dll need to sign and register by RegAsm /codebase.






AspClassic context:




ComObject context:



Comments ( )
Link to this page: //www.vb-net.com/ComVisibleDll/Index.htm
< THANKS ME>