(ASP NET) ASP (2015)

Суппорт моїх старих проєктів.

У 2015-му році я продовжував розвивати деякі свої проекти на ASP.NET, яким вже 10 років і більше. Це не так легко, як здається - згадати, що ти робив 10 років і більше тому. Особливо, коли у проєкті більш ніж 50 тисяч стрічок коду. Все згадати, зрозуміти як корректно додати до того коду якийсь новий функціонал.

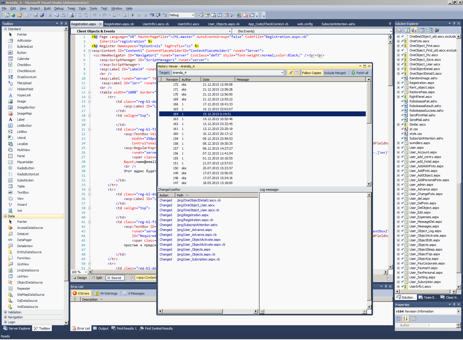
Наприклад, ось мій проєкт на ASP.NET, якому вже більше ніж 10-ти років. На сайті потрібно було додати ще один платний сервіс, але це потребувало колосального напруження "згадати все". І одна кнопка привела до того, що потрібно було внести правку у два десятка форм проєкту.





Ось подивиться на журнал змін проєкту. ОKS - це HTML-верстальниця, що вносить незначні (з точки зору програміста) правки у зовнішній вигляд сторінок. А ось с 1.12.2015 до 17.12.2015 прийшлось мені позайматися цім проектом, "згадати все" і внести зміни у сотню найбільш важливих програмних класів.

Як ви вважаєте - це легко, згадати 50 тисяч стрічок кода, які написав більш ніж 10 років тому?






Job context:



Comments ( )
Link to this page: //www.vb-net.com/ArendaSubscription/index.htm
< THANKS ME>