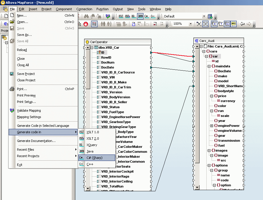
Выгрузка базы в XML -> генератор кода разгрузки данных.




Comments ( )
Link to this page: //www.vb-net.com/altova/GenerateCode.htm
< THANKS ME>