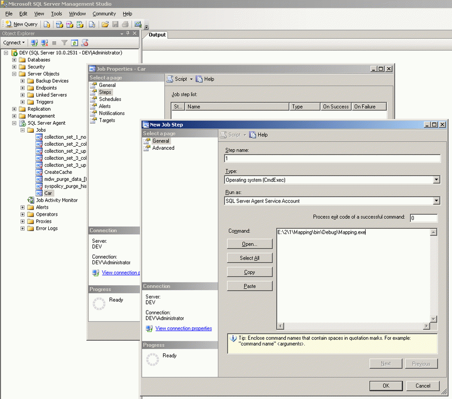
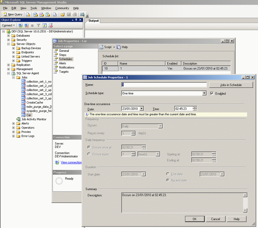
Выгрузка базы в XML -> cоздание задания выгрузки.




Comments ( )
Link to this page: //www.vb-net.com/altova/CreateJob.htm
< THANKS ME>